Логотип ONOKOM

Бот

Инструкция

Подбор шлюза для кондиционера через Telegram Bot

1. Общее описание

Скопировано

Home Assistant — программное обеспечение с открытым исходным кодом для домашней автоматизации. Система поддерживает устройства разных производителей, обеспечивает создание сложных сценариев автоматизации с возможностью использования голосовых помощников и визуализацию посредством веб-интерфейса.


2. Список поддерживаемых шлюзов

Скопировано

Ниже представлен список шлюзов, поддерживающих управление с Home Assistant

Бренд Серия Шлюз Поддержка на Wiren Board Примечание
GREE

HOME

GR-1-MB-B

Нативная

с версии wb-2301
GREE

HOME

GR-1-ZB-S

Шаблон

Скачать шаблон

AUX

PRO

AUX-1-MB-B

Нативная

с версии wb-2307
AUX

PRO

AUX-1-ZB-S

Шаблон

Скачать шаблон

AUX

HOME

AUX-1-ZB-S

Шаблон

Скачать шаблон

DAIKIN

PRO

DK-1-MB-B

Нативная

с версии wb-2307
DAIKIN

PRO

DK-1-ZB-S

Шаблон

Скачать шаблон

DAIKIN

HOME

DK-1-ZB-S

Шаблон

Скачать шаблон

DAIKIN

PRO

DK-5-MB-B

Нативная

с версии wb-2501
GREE

PRO

GR-3-MB-B

Нативная

с версии wb-2501
GREE

PRO

GR-3-ZB-S

Шаблон

Скачать шаблон

GREE

PRO

GR-5-MB-B

Нативная

с версии wb-2501
HAIER

PRO

HR-1-MB-B

Нативная

с версии wb-2310
HAIER

PRO

HR-1-ZB-S

Шаблон

Скачать шаблон

HAIER

HOME

HR-1-ZB-S

Шаблон

Скачать шаблон

HISENSE

PRO

HS-3-MB-B

Нативная

с версии wb-2501
HISENSE

PRO

HS-3-ZB-S

Шаблон

Скачать шаблон

HISENSE

HOME

HS-3-ZB-S

Шаблон

Скачать шаблон

HISENSE

PRO

HS-5-MB-B

Нативная

с версии wb-2501
HISENSE

PRO

HS-6-MB-B

Нативная

с версии wb-2501
HITACHI

PRO

HT-1-MB-B

Нативная

с версии wb-2501
HITACHI

PRO

HT-1-ZB-S

Шаблон

Скачать шаблон

HITACHI

HOME

HT-1-ZB-S

Шаблон

Скачать шаблон

MDV

PRO

MD-1-MB-B

Нативная

с версии wb-2501
MDV

PRO

MD-3-MB-B

Нативная

с версии wb-2501
MDV

PRO

MD-3-ZB-S

Шаблон

Скачать шаблон

MDV

HOME

MD-3-ZB-S

Шаблон

Скачать шаблон

MITSUBISHI ELECTRIC

PRO

ME-1-MB-B

Нативная

с версии wb-2307
MITSUBISHI ELECTRIC

PRO

ME-1-ZB-S

Шаблон

Скачать шаблон

MITSUBISHI ELECTRIC

HOME

ME-1-ZB-S

Шаблон

Скачать шаблон

MITSUBISHI HEAVY

PRO

MH-2-MB-B

Нативная

с версии wb-2501
TOSHIBA

PRO

TB-1-MB-B

Шаблон

Скачать шаблон

TCL

PRO

TCL-1-MB-B

Нативная

с версии wb-2501
TCL

PRO

TCL-1-ZB-S

Шаблон

Скачать шаблон

TCL

HOME

TCL-1-ZB-S

Шаблон

Скачать шаблон

TCL

PRO

TCL-3-MB-B

Нативная

с версии wb-2501
TCL

PRO

TCL-3-ZB-S

Шаблон

Скачать шаблон

TCL

HOME

TCL-3-ZB-S

Шаблон

Скачать шаблон

TCL

PRO

TCL-6-MB-B

Нативная

с версии wb-2501

3. Логическая схема

Скопировано

3.1 Логическая схема для шлюзов Modbus

Скопировано

Общая логическая схема работы шлюза MB

3.2 Логическая схема для шлюзов Zigbee

Скопировано

Общая логическая схема работы шлюза ZB

4. Cхема подключения

Скопировано

4.1 Cхема подключения для шлюзов Modbus

Скопировано

Cхема подключения шлюза MB

4.2 Cхема подключения для шлюзов Zigbee

Скопировано

Cхема подключения шлюза ZB

5. Карты регистров

Скопировано

Карта регистров описывает функциональность шлюза


GR-1-MB-B.xlsx

HOME

GREE

GR-1-ZB-S.pdf

HOME

GREE

AUX-1-MB-B.xlsx

PRO

AUX

AUX-1-ZB-S.pdf

PRO

AUX

AUX-1-ZB-S.pdf

HOME

AUX

DK-1-MB-B.xlsx

PRO

DAIKIN

DK-1-ZB-S.pdf

PRO

DAIKIN

DK-1-ZB-S.pdf

HOME

DAIKIN

DK-5-MB-B.xlsx

PRO

DAIKIN

GR-3-MB-B.xlsx

PRO

GREE

GR-3-ZB-S.pdf

PRO

GREE

HR-1-MB-B.xlsx

PRO

HAIER

HR-1-ZB-S.pdf

PRO

HAIER

HR-1-ZB-S.pdf

HOME

HAIER

HS-3-MB-B.xlsx

PRO

HISENSE

HS-3-ZB-S.pdf

PRO

HISENSE

HS-3-ZB-S.pdf

HOME

HISENSE

HS-5-MB-B.xlsx

PRO

HISENSE

HS-6-MB-B.xlsx

PRO

HISENSE

HT-1-MB-B.xlsx

PRO

HITACHI

HT-1-ZB-S.pdf

PRO

HITACHI

HT-1-ZB-S.pdf

HOME

HITACHI

MD-1-MB-B.xlsx

PRO

MDV

MD-3-MB-B.xlsx

PRO

MDV

MD-3-ZB-S.pdf

PRO

MDV

MD-3-ZB-S.pdf

HOME

MDV

ME-1-MB-B.xlsx

PRO

MITSUBISHI ELECTRIC

ME-1-ZB-S.pdf

PRO

MITSUBISHI ELECTRIC

ME-1-ZB-S.pdf

HOME

MITSUBISHI ELECTRIC

MH-2-MB-B.xlsx

PRO

MITSUBISHI HEAVY

TB-1-MB-B.xlsx

PRO

TOSHIBA

TCL-1-MB-B.xlsx

PRO

TCL

TCL-1-ZB-S.pdf

PRO

TCL

TCL-1-ZB-S.pdf

HOME

TCL

TCL-3-MB-B.xlsx

PRO

TCL

TCL-3-ZB-S.pdf

PRO

TCL

TCL-3-ZB-S.pdf

HOME

TCL

TCL-6-MB-B.xlsx

PRO

TCL

6. Шаблоны

Скопировано

Если вы используете версию ПО на контроллере Wiren Board, в которой отсутствует нативная поддержка шлюзов ONOKOM, то вы можете скачать необходимый шаблон и установить его по этой инструкции.


GR-1-MB-B.json

HOME

GREE

GR-1-ZB-S.mjs

HOME

GREE

AUX-1-MB-B.json

PRO

AUX

AUX-1-ZB-S.mjs

PRO

AUX

AUX-1-ZB-S.mjs

HOME

AUX

DK-1-MB-B.json

PRO

DAIKIN

DK-1-ZB-S.mjs

PRO

DAIKIN

DK-1-ZB-S.mjs

HOME

DAIKIN

DK-5-MB-B.json

PRO

DAIKIN

GR-3-MB-B.json

PRO

GREE

GR-3-ZB-S.mjs

PRO

GREE

HR-1-MB-B.json

PRO

HAIER

HR-1-ZB-S.mjs

PRO

HAIER

HR-1-ZB-S.mjs

HOME

HAIER

HS-3-MB-B.json

PRO

HISENSE

HS-3-ZB-S.mjs

PRO

HISENSE

HS-3-ZB-S.mjs

HOME

HISENSE

HS-5-MB-B.json

PRO

HISENSE

HS-6-MB-B.json

PRO

HISENSE

HT-1-MB-B.json

PRO

HITACHI

HT-1-ZB-S.mjs

PRO

HITACHI

HT-1-ZB-S.mjs

HOME

HITACHI

MD-1-MB-B.json

PRO

MDV

MD-3-MB-B.json

PRO

MDV

MD-3-ZB-S.mjs

PRO

MDV

MD-3-ZB-S.mjs

HOME

MDV

ME-1-MB-B.json

PRO

MITSUBISHI ELECTRIC

ME-1-ZB-S.mjs

PRO

MITSUBISHI ELECTRIC

ME-1-ZB-S.mjs

HOME

MITSUBISHI ELECTRIC

MH-2-MB-B.json

PRO

MITSUBISHI HEAVY

TB-1-MB-B.json

PRO

TOSHIBA

TCL-1-MB-B.json

PRO

TCL

TCL-1-ZB-S.mjs

PRO

TCL

TCL-1-ZB-S.mjs

HOME

TCL

TCL-3-MB-B.json

PRO

TCL

TCL-3-ZB-S.mjs

PRO

TCL

TCL-3-ZB-S.mjs

HOME

TCL

TCL-6-MB-B.json

PRO

TCL

7. Инструкция по подключению

Скопировано

7.1 Wiren Board

Скопировано

Для выполнения настроек на Wiren Board нам понадобится скачать SFTP-менеджер для подключения к контроллеру:
- Для пользователей Windows: FileZilla
- Для пользователей macOS: ForkLift

7.1.1 Установка Home Assistant на Wiren Board

Скопировано

Для установки Home Assistant нам потребуется сперва установить Docker. Это приложение позволяет запускать различное програмное обеспечение в изолированной среде из контейнеров. Для корректной установки Docker на Wiren Board выполняем следующие действия:

Открываем программу «Терминал» и подключаемся к контроллеру Wiren Board по ssh командой SSH root@IP-адрес вашего контроллера. В нашем случае это будет выглядеть так:


ssh root@192.168.151.251 

Вводим пароль (по умолчанию - wirenboard) и нажимаем Enter. При вводе пароля на экране ничего не отображается

Вводим пароль (по умолчанию - wirenboard) и нажимаем «Enter». При вводе пароля на экране ничего не отображается

Получаем подтверждение входа

Получаем подтверждение входа

Устанавливаем зависимости для Docker

Устанавливаем зависимости для Docker:


apt update && apt install ca-certificates curl gnupg lsb-release iptables

Добавляем репозиторий с пакетами Docker

Добавляем репозиторий с пакетами Docker:


echo "deb [arch=$(dpkg --print-architecture) signed-by=/usr/share/keyrings/docker-archive-keyring.gpg] https://download.docker.com/linux/debian $(lsb_release -cs) stable" | tee /etc/apt/sources.list.d/docker.list > /dev/null

Добавляем для репозитория ключ

Добавляем для репозитория ключ:


curl -fsSL https://download.docker.com/linux/debian/gpg | gpg --dearmor -o /usr/share/keyrings/docker-archive-keyring.gpg

На контроллере с версией прошивки wb-2304 и старше вводим команды

На контроллере с версией прошивки wb-2304 и старше вводим команды:


update-alternatives --set iptables /usr/sbin/iptables-legacy
update-alternatives --set ip6tables /usr/sbin/ip6tables-legacy

Создаём директорию на контроллере для хранения конфигурационных файлов Docker, а также формируем для неё символическую ссылку (симлинк)

Создаём директорию на контроллере для хранения конфигурационных файлов Docker, а также формируем для неё символическую ссылку (симлинк):


mkdir /mnt/data/etc/docker && ln -s /mnt/data/etc/docker /etc/docker

Создаём директорию для хранения файлов-образов Docker

Создаём директорию для хранения файлов-образов Docker


mkdir /mnt/data/.docker

Открываем во встроенном редакторе Nano файл daemon.json

Открываем во встроенном редакторе «Nano» файл daemon.json:


nano /etc/docker/daemon.json

Добавляем в файл следующее:


{
    "data-root": "/mnt/data/.docker",
    "log-driver": "json-file",
    "log-opts": {
        "max-size": "10m",
        "max-file": "3"
    }
}

Находясь в редакторе сохраняем изменения комбинацией клавиш Ctrl+S и закрываем его c Ctrl+X

Находясь в редакторе сохраняем изменения комбинацией клавиш Ctrl+S и закрываем его c Ctrl+X

Запукаем установку Docker командой

Запукаем установку Docker командой:


apt update && apt install docker-ce docker-ce-cli containerd.io

После завершения установки проверяем работу программы

После завершения установки проверяем работу программы:


docker run hello-world

Если в терминале появится надпись «Hello from Docker!» - установка прошла корретно. Если нет - требуется перезагрузка. Выполнить её можно командой:


reboot

Создаём директорию для файлов контейнера Home Assistant

Создаём директорию для файлов контейнера Home Assistant:


mkdir -p /mnt/data/.docker-compose/home-assistant

Переходим в созданную директорию

Переходим в созданную директорию:


cd /mnt/data/.docker-compose/home-assistant

Создаём директорию для конфигурационных файлов контейнера

Создаём директорию для конфигурационных файлов контейнера:


mkdir -p config/home-assistant

Создаём директорию для медиа файлов контейнера

Создаём директорию для медиа файлов контейнера:


mkdir -p store/media

Открываем конфигурационный файл во встроенном редакторе Nano

Открываем конфигурационный файл во встроенном редакторе Nano:


nano docker-compose.yaml

Устанавливаем следующие настройки в файле

Устанавливаем следующие настройки в файле:


services:
  homeassistant:
    container_name: home-assistant
    image: homeassistant/home-assistant:latest
    volumes:
      - ./config/home-assistant:/config
      - ./store/media:/media
      - /etc/localtime:/etc/localtime:ro
      - /run/dbus:/run/dbus:ro
    restart: unless-stopped
    network_mode: host
    environment:
      TZ: "${MYTZ}"
    privileged: true
    labels:
      - "com.centurylinklabs.watchtower.monitor-only=true"

Сохраняем изменения и закрываем файл нажатием клавиш Ctrl+S и Ctrl+X

Указываем часовой пояс. В нашем примере выбрана Самара

Указываем часовой пояс. В нашем примере выбрана Самара:


echo "MYTZ=Europe/Samara" >> .env

Запускаем сборку контейнера

Запускаем сборку контейнера:


    docker compose up -d

Во время сборки будет скачана последняя версия Home Assistant, после чего произойдёт запуск программы в фоновом режиме.

Для работы с Home Assistant нужно зайти в веб-интерфейс

Для работы с Home Assistant нужно зайти в веб-интерфейс. Откройте ваш браузер и введите IP-адрес вашего Wiren Board : 8123. В нашем случае доступ к интерфейсу происходит по адресу: http://192.168.151.79:8123

При первом входе потребуется зарегистрироваться. Сделать это можно нажав на Создать мой умный дом

При первом входе потребуется зарегистрироваться. Сделать это можно нажав на «Создать мой умный дом». Использованные при регистрации логин и пароль понадобятся для входа в интерфейс в дальнейшем.

7.1.2 Подключение Modbus устройств

Скопировано

Для настройки работы Modbus-устройства с Home Assistant сперва необходимо его добавить в контроллер

Заходим на веб-сервис GitHub где хранятся шаблоны ONOKOM и переходим в раздел WirenBoard

Заходим на веб-сервис GitHub где хранятся шаблоны ONOKOM и переходим в раздел «WirenBoard»

Выбираем шаблон WB-ONOKOM-AIR-TB-1-MB-B.json

Выбираем шаблон «WB-ONOKOM-AIR-TCL-1-MB-B.json»

Выбираем шаблон WB-ONOKOM-AIR-TB-1-MB-B.json

Нажимаем на кнопку «Download» правом верхнем углу окна

Открываем SFTP-менеджер и вводим данные для подключения к контроллеру

Открываем SFTP-менеджер и вводим данные для подключения к контроллеру:
- Хост: IP-адресс устройства
- Имя пользователя: root
- Пароль: wirenboard (по умолчанию)
- Порт: 22

Переходим в директорию: /mnt/data/etc/wb-mqtt-serial.conf.d/templates/

Переходим в директорию: /mnt/data/etc/wb-mqtt-serial.conf.d/templates/

Загружаем шаблон в директорию

Загружаем шаблон в директорию

Для входа вводим IP-адрес контроллера в локальной сети

Для входа вводим IP-адрес контроллера в локальной сети

В разделе Настройки нажимаем на кнопку Конфигурационные файлы и выбираем Настройка драйвера serial-устройств

В разделе «Настройки» нажимаем на кнопку «Конфигурационные файлы» и выбираем «Настройка драйвера serial-устройств»

Выбираем порт контроллера, к которому подключен шлюз ONOKOM. В нашем примере это RS485-1
                                Устанавливаем следующие настройки:
                                - Скорость обмена - 115200
                                - Контроль четности - N
                                - Число бит данных - 8
                                - Стоп биты - 2
                                Нажимаем на Найти и добавить устройство Wiren Board

Выбираем порт контроллера, к которому подключен шлюз ONOKOM. В нашем примере это RS485-1
Устанавливаем следующие настройки:
- Скорость обмена - 9600
- Контроль четности - N
- Число бит данных - 8
- Стоп биты - 2

Нажимаем на Найти и добавить устройство Wiren Board

После завершения поиска устройство будет доступно для добавления

После завершения поиска устройство будет доступно для добавления

Нажимаем Добавить в wb-mqtt-serial

Нажимаем «Добавить в wb-mqtt-serial»

После добавления мы автоматически вернёмся на страницу конфигурации устройств. Сохраним настройки соответствующей кнопкой

После добавления мы автоматически вернёмся на страницу конфигурации устройств. Сохраним настройки соответствующей кнопкой

Виджет устройства будет доступен на вкладке Устройства. Настройка Modbus устройства завершена, осталось его настроить в системеHome Assistant

Виджет устройства будет доступен на вкладке «Устройства»
Настройка Modbus устройства завершена, осталось его настроить в системе Home Assistant

Настройка подключения устройства по MQTT

Заходим на веб-сервис GitHub где хранятся шаблоны ONOKOM и переходим в раздел Home Assistant

Заходим на веб-сервис GitHub где хранятся шаблоны ONOKOM и переходим в раздел Home Assistant

Перехродим в директорию MQTT

Переходим в директорию MQTT

Выбираем соответствующий шаблон. В нашем примере это будет TCL-1-MB-B

Выбираем соответствующий шаблон. В нашем примере это будет TCL-1-MB-B

Нажимаем на кнопку Download в правом верхнем углу окна

Нажимаем на кнопку «Download» в правом верхнем углу окна

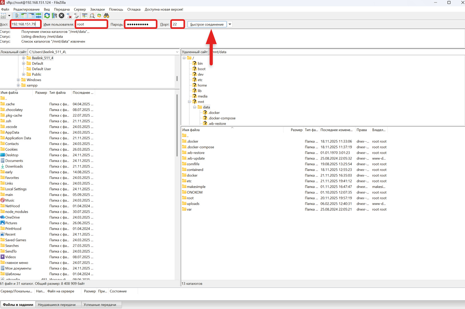
Открываем файловый менеджер, в данном примере используется Filezilla

Открываем файловый менеджер, в данном примере используется Filezilla. Вводим:
- Хост: IP-адрес Wiren Board
- Имя пользователя: root
- Пароль: wirenboard (по умолчанию)
- Порт: 22
Нажимаем на «Быстрое соединение»

Для загрузки шаблоно сначала необходимо внести изменения в конфигурационный файл. Он располагается по следующему пути: /home-assistant/config/home-assistant/configuration.yaml

Для загрузки шаблона сначала необходимо внести изменения в конфигурационный файл. В нашем примере Home Assistant запускается с помощью программы Docker на контроллере Wiren Board. С такой конфигурацией он располагается по следующему пути:
/mnt/data/.docker-compose/home-assistant/config/home-assistant/configuration.yaml

В файле configuration.yaml добавьте следующие строки: 
                                        homeassistant: 
                                            packages:!include_dir_named packages

В файле configuration.yaml добавьте следующие строки:


homeassistant:
    packages: !include_dir_named packages

Также следует создать директорию packages

Также следует создать директорию «packages». Разместить её нужно по следующему пути: /mnt/data/.docker-compose/home-assistant/config/home-assistant/

 В созданную директорию копируем соответствующий шаблон Home Assistant

В созданную директорию копируем скачанный шаблон Home Assistant

В скопированном файле нужно заменить все значения в угловых скобках на Modbu-адрес шлюза. В нашем примере у  устройства адрес - 1

В скопированном файле нужно заменить все значения в угловых скобках на Modbus-адрес шлюза. В нашем примере у устройства адрес 1. Если используете другое наименование MQTT топиков то требуется это учитывать при переименовании

Готовый шаблон выглядит следующим образом

Готовый шаблон выглядит следующим образом

Для доступа к веб-интерфейсу откройте браузер и введите в адресную строку IP-адрес устройства, на котором установлен Home Assistant и номер порта «8123» через двоеточие.
Например: 192.168.151.251:8123

Введите Имя пользователя и Пароль, которые были указаны ранее при регистрации

Введите Имя пользователя и Пароль, которые были указаны ранее при регистрации

Для добавления устройства в систему переходим в раздел Настройки

Для добавления устройства в систему переходим в раздел «Настройки»

В открывшемся меню выбираем Устройства и службы

В открывшемся меню выбираем «Устройства и службы»

Откроется вкладки интеграций. Нажимаем на Добавить интеграцию

Откроется вкладка интеграций. Нажимаем на «Добавить интеграцию»

ОТкроется меню брендов

Откроется меню брендов

ОТкроется меню брендов. В нём находим MQTT

С помощью поисковой строки находим MQTT

Выбираем MQTT без дополнительных опций

Выбираем MQTT без дополнительных опций

Откроется окно добавления службы. В нём нужно прописать:
                            Брокер: localhost
                            Порт: номер MQTT порта WIren Board (по умолчанию 1883)
                            Остальные поля можно не заполнять

Откроется окно добавления службы. В нём нужно прописать:
- Брокер: адрес брокера (по умолчанию localhost)
- Порт: номер MQTT порта WIren Board (по умолчанию 1883)
Остальные поля можно не заполнять, если они не установлены для брокера на Wiren Board

Устройство будет добавлено. Управление им доступно в разделе Обзор

Устройство будет добавлено. Управление им доступно в разделе «Обзор»

На данной странице располагаются все доступные переключатели кондиционера. Для доступа к виджету нужно нажать на иконку с тремя точками в правом верхнем углу панели. В открывшемся окне доступен следующий функционал:<br>

На данной странице располагаются все доступные переключатели кондиционера. Для доступа к карточке климата нужно нажать на иконку с тремя точками в правом верхнем углу панели

7.1.3 Подключение Zigbee устройств

Скопировано

Добавление шаблона Wiren Board

Нижеуказанные шаги актуальны только если вы ранее устанавливали конвертер для управления шлюзами ONOKOM из интерфейса Wiren Board. В противном случае этот раздел следует пропустить и перейти к следующему

Заходим на веб-сервис GitHub где хранятся шаблоны ONOKOM и переходим в раздел WirenBoard

Заходим на веб-сервис GitHub где хранятся шаблоны ONOKOM и переходим в раздел «WirenBoard»

Выбираем шаблон WB-ONOKOM-AIR-TB-1-MB-B.json

Выбираем шаблон «WB-ONOKOM-AIR-TCL-1-MB-B.json»

Выбираем шаблон WB-ONOKOM-AIR-TB-1-MB-B.json

Нажимаем на кнопку «Download» правом верхнем углу окна

Открываем SFTP-менеджер и вводим данные для подключения к контроллеру

Открываем SFTP-менеджер и вводим данные для подключения к контроллеру:
- Хост: IP-адресс устройства
- Имя пользователя: root
- Пароль: wirenboard (по умолчанию)
- Порт: 22

Переходим в директорию: /mnt/data/etc/wb-mqtt-serial.conf.d/templates/

Переходим в директорию: /mnt/data/etc/wb-mqtt-serial.conf.d/templates/

Загружаем шаблон в директорию

Загружаем шаблон в директорию

Установка zigbee2mqtt на Wiren Board

Для работы с Zigbee нам потребуется подключить модуль расширения (в нашем случае используется WBE2R-R-ZIGBEE) и установить на контроллер Wiren Board приложение zigbee2mqtt. Оно позволяет конвертировать данные поротокола zigbee в используемый контроллером mqtt формат.

Установка происходит через программу Терминал. Открываем её и подключаемся к контроллеру по ssh командой ssh root@IP-адрес вашего контроллера. В нашем случае это будет выглядеть так:


ssh root@192.168.151.251

Вводим пароль (по умолчанию - wirenboard) и нажимаем Enter. При вводе пароля на экране ничего не отображается

Вводим пароль (по умолчанию - wirenboard) и нажимаем «Enter». При вводе пароля на экране ничего не отображается

Получаем подтверждение входа

Получаем подтверждение входа

Обновляем пакеты контроллера и устанавливаем zigbee2mqtt

Обновляем пакеты контроллера и устанавливаем zigbee2mqtt:


apt update && apt install zigbee2mqtt

Текстовым редактором nano открываем конфигурационный файл приложения

Текстовым редактором Nano открываем конфигурационный файл приложения:


nano /mnt/data/root/zigbee2mqtt/data/configuration.yaml

В открывшееся поле вставляем следующее:

В открывшееся поле вставляем следующее:


homeassistant: 
    enable: true
mqtt:
    base_topic: zigbee2mqtt
    server: 'mqtt://localhost'
serial:
    port: /dev/ttyMOD4
    adapter: zstack
advanced:
    rtscts: false
    last_seen: epoch
    channel: 11
    pan_id: GENERATE
    network_key: GENERATE
ota:
    image_block_response_delay: 50
    default_maximum_data_size: 60
version: 4

В параметре «port» нужно указать порт, к которому у вас подключен модуль расширения. Находясь в редакторе сохраняем изменения комбинацией клавиш Ctrl+S и закрываем его c помощью Ctrl+X

Если zigbee2mqtt уже был ранее настроен на контроллере, то полностью заменять содержимое файла «configuration.yaml» не нужно. Для корректной работы Home Assistant достаточно добавить следующие строки:


homeassistant: 
    enable: true

После установки zigbee2mqtt будет запущен
                                автоматически как сервис. Для того, чтобы изменения
                                конфигурационного файла вступили в силу перезапустим его

После установки zigbee2mqtt будет запущен автоматически как сервис. Для того, чтобы изменения конфигурационного файла вступили в силу перезапустим его командой:


systemctl restart zigbee2mqtt

Настройка подключения устройства по MQTT

Открываем веб-интерфейс Home Assistant
Для входа откройте браузер и введите в адресную строку IP-адрес устройства, на котором установлен Home Assistant и номер порта «8123» через двоеточие
Например: 192.168.151.251:8123

Введите Имя пользователя и Пароль, которые были указаны ранее при регистрации

Введите «Имя пользователя» и «Пароль», которые были указаны ранее при регистрации

Для добавления устройства в систему переходим в раздел Настройки

Для добавления устройства в систему переходим в раздел «Настройки»

В открывшемся меню выбираем Устройства и службы

В открывшемся меню выбираем «Устройства и службы»

Откроется вкладки интеграций. Нажимаем на Добавить интеграцию

Откроется вкладка интеграций. Нажимаем на «Добавить интеграцию»

Откроется меню брендов

Откроется меню брендов

С помощью поисковой строки находим MQTT

С помощью поисковой строки находим «MQTT»

Выбираем MQTT без дополнительных опций

Выбираем MQTT без дополнительных опций

Откроется окно добавления службы. В нём нужно прописать: Брокер: localhost Порт: номер MQTT порта WIren Board (по умолчанию 1883) Остальные поля можно не заполнять, если они не установлены для брокера на Wiren Board

Откроется окно добавления службы. В нём нужно прописать:
- Брокер: адрес брокера (по умолчанию localhost)
- Порт: номер MQTT порта WIren Board (по умолчанию 1883)
Остальные поля можно не заполнять, если они не установлены для брокера на Wiren Board

Будет добавлен мост zigbee2mqtt

Будет добавлен мост zigbee2mqtt. Также будет предложено указать место его размещения. В нашем примере это не требуется, пропускаем и завершаем добавление

Откроется окно с информацией по мосту. Перейдём к управлению в разделе Обзор

Откроется окно с информацией по мосту. Перейдём к управлению в разделе «Обзор»

Чтобы добавить шлюз нажимаем на кнопку Permit join. Это разрешает добавление устройств в zigbee2mqtt. 
                                                                Находясь в данном режиме, зажимаем кнопку сопряжения на шлюзе ONOKOM и ждём пока индикатор не станет быстро мигать. 
                                                                После того отпускаем кнопку и ожидаем окончания процесса опроса. 
                                                                Когда индикатор на шлюзе перестанет быстро мигать процесс сопряжения будет завершён

Чтобы добавить шлюз нажимаем на кнопку «Permit join». Это разрешает добавление устройств в zigbee2mqtt. Находясь в данном режиме, зажимаем кнопку сопряжения на шлюзе ONOKOM в течение 7 секунд. После этого кнопку отпускаем и ожидаем окончания процесса опроса.

Для корректной работы устройства с Home Assistant перезагрузим его нажатием соответсвующей кнопки

Для корректной работы устройства с Home Assistant перезагрузим его нажатием соответсвующей кнопки

Вернёмся на страницу интеграции - сперва перейдём в меню Настройки

Вернёмся на страницу интеграции - сперва перейдём в меню «Настройки»

Выберем Устройства и службы

Выберем «Устройства и службы»

В открывшемся окне выберем ранее добавленную инетграцию MQTT

В открывшемся окне выберем ранее добавленную инетграцию MQTT

На странице интеграции видим что устройство ONOKOM добавлено успешно

На странице интеграции видим что устройство ONOKOM добавлено успешно. Перейдём к его настройкам

Если в названии устройства указано Automatically generated definition - это значит что не был автоматически загружен шаблон для zigbee2mqtt. 
                                                                В таком случае устройство корректно работать не будет и необходимо добавить шаблон вручную

Если в названии устройства указано «Automatically generated definition» - это значит что не был автоматически загружен шаблон для zigbee2mqtt. В таком случае устройство корректно работать не будет и необходимо добавить шаблон вручную

Заходим на веб-сервис GitHub где хранятся шаблоны ONOKOM и переходим в раздел zigbee2mqtt

Заходим на веб-сервис GitHub где хранятся шаблоны ONOKOM и переходим в раздел «zigbee2mqtt»

Выбираем язык шаблона

Выбираем язык шаблона «RU» или «EN»

Выбираем подходящий шаблон. В нашем примере используется TCL-1-ZB-S - выберем onokom-tcl-1-zb-s.mjs

Выбираем подходящий шаблон. В нашем примере используется TCL-1-ZB-S - выберем «onokom-tcl-1-zb-s.mjs»

Затем нажимаем на кнопку Download в правом верхнем углу окна

Затем нажимаем на кнопку «Download» в правом верхнем углу окна

Открываем SFTP-менеджер и вводим данные для соединения к контроллеру: 
                                                                 1. Хост: IP-адресс устройства
                                                                 2. Имя пользователя: root
                                                                 3. Пароль: wirenboard (по умолчанию) 
                                                                 4. Порт: 22
                                                                 5. Нажимаем кнопку Connect

Открываем SFTP-менеджер и вводим данные для соединения к контроллеру:
1. Хост: IP-адресс устройства
2. Имя пользователя: root
3. Пароль: wirenboard (по умолчанию)
4. Порт: 22
5. Нажимаем кнопку Connect

Загружаем ранее скачанный файл в следующую директорию: /zigbee2mqtt/data/external_converters/. Если директории external_converters - её нужно создать

Загружаем ранее скачанный файл в следующую директорию: /zigbee2mqtt/data/external_converters/. Если директории «external_converters» нет - её нужно создать

Перезапускаем сервис zigbee2mqtt

Перезапускаем сервис zigbee2mqtt командой:


systemctl restart zigbee2mqtt

После загрузки шаблона zigbee2mqtt название устройства будет отображаться корректно. Остаётся добавить шаблон Home Assistant

После загрузки шаблона zigbee2mqtt название устройства будет отображаться корректно. Остаётся добавить шаблон Home Assistant

Заходим на веб-сервис GitHub где хранятся шаблоны ONOKOM и переходим в раздел Home Assistant

Заходим на веб-сервис GitHub где хранятся шаблоны ONOKOM и переходим в раздел Home Assistant

Переходим в директорию ZB2MQTT

Переходим в директорию «ZB2MQTT»

Выбираем соответствующий шаблон. В нашем примере это TCL-1-MB-B

Выбираем соответствующий шаблон. В нашем примере это TCL-1-ZB-S

Перехродим в директорию ZB2MQTT

Нажимаем на кнопку «Download» в правом верхнем углу окна

Открываем файловый менеджер, в данном примере используется 
                                                                Filezilla. 
                                                                Вводим:br> 
                                                                - Хост: IP-адрес Wiren Board 
                                                                - Имя пользователя: root 
                                                                - Пароль: wirenboard (по умолчанию) 
                                                                - Порт: 22 
                                                                Нажимаем на Быстрое соединение

Открываем файловый менеджер, в данном примере используется Filezilla. Вводим:
- Хост: IP-адрес Wiren Board
- Имя пользователя: root
- Пароль: wirenboard (по умолчанию)
- Порт: 22
Нажимаем на Быстрое соединение

Для загрузки шаблона сначала необходимо внести изменения в конфигурационный файл. Он располагается по следующему пути: /home-assistant/config/home-assistant/configuration.yaml

Для загрузки шаблона сначала необходимо внести изменения в конфигурационный файл. В нашем примере Home Assistant запускается с помощью программы Docker на контроллере Wiren Board. С такой конфигурацией он располагается по следующему пути: /mnt/data/.docker-compose/home-assistant/config/home-assistant/configuration.yaml

В файле configuration.yaml добавьте следующие строки: 
                                        homeassistant: 
                                            packages:!include_dir_named packages

В файле «configuration.yaml» добавьте следующие строки:


homeassistant:
    packages: !include_dir_named packages

Также следует создать директорию packages по следующему пути: /mnt/data/.docker-compose/home-assistant/config/home-assistant/

Также следует создать директорию «packages». Разместить её нужно по следующему пути: /mnt/data/.docker-compose/home-assistant/config/home-assistant/

 В созданную директорию копируем соответствующий шаблон Home Assistant

В созданную директорию копируем скачанный шаблон Home Assistant

В скопированном файле нужно заменить все значения в угловых скобках на Идентификационный номер шлюза в системе zigbee2mqtt

В скопированном файле нужно заменить все значения в угловых скобках на Идентификационный номер шлюза в системе zigbee2mqtt

Номер шлюза можно скопировать из данных устройства в интерфейсе Home Assistant

Номер шлюза можно скопировать из данных устройства в интерфейсе Home Assistant

Готовый шаблон выглядит следующим образом

Готовый шаблон выглядит следующим образом

 Возвращаемся в интерфейс Home Assistant. Добавленные ранее устройства рекомендуется отключить для удобства дальнейшего пользования. 
                                                                Откроем расширенные настройки устройства, нажав на троеточие справа от его наименования и выберем Деактивировать устройство

Возвращаемся в интерфейс Home Assistant.
Добавленные ранее устройства рекомендуется отключить для удобства дальнейшего пользования. Откроем расширенные настройки устройства, нажав на троеточие справа от его наименования и выберем «Деактивировать устройство»

Для того чтобы изменения по добавлению шаблона вступили в силу необходимо перезагрузить MQTT брокер. Для этого нужно открыть его расширенные настройки и выбрать Перезагрузить

Для того чтобы изменения по добавлению шаблона вступили в силу необходимо перезагрузить MQTT брокер. Для этого нужно открыть его расширенные настройки и выбрать «Перезагрузить»

После перезагрузки управление устройством будет доступно в разделе Обзор

После перезагрузки управление устройством будет доступно в разделе «Обзор»

На данной странице располагаются все доступные средства управления и датчики кондиционера. Для доступа к карточке климата нужно нажать на иконку с тремя точками в правом верхнем углу панели устройства

На данной странице располагаются все доступные средства управления и датчики кондиционера. Для доступа к карточке климата нужно нажать на иконку с тремя точками в правом верхнем углу панели устройства

8. Скриншоты интерфейса

Скопировано

Ниже представлен функционал приложения. Наличие и варианты режимов выключателей и сенсоров на панелях управления будет зависеть от функционала используемого шлюза

8.1 Скриншоты интерфейса Modbus

Скопировано

Управление целевой температурой

Управление целевой температурой

Установка режимов

Установка режимов

Выбор скоростей

Выбор скоростей

Управление положением горизонтальных жалюзи

Управление положением горизонтальных жалюзи

Установка режимов качания жалюзи

Установка режимов качания жалюзи

Дополнительные режимы и переключатели расположены на отдельных секциях панели

Дополнительные режимы и переключатели расположены на отдельных секциях панели

На панели сенсоров также выводятся ошибки от кондиционера, если это поддерживается используемой моделью шлюза

На панели сенсоров также выводятся ошибки от кондиционера, если это поддерживается используемой моделью шлюза

На панели списков можно управлять более сложными режимами устройства

На панели списков можно управлять более сложными режимами устройства

8.2 Скриншоты интерфейса ZigBee

Скопировано

Ниже представлен функционал шлюза в Home Assistant. Наличие и варианты режимов, выключателей и сенсоров на панелях управления будет зависеть от функционала используемого шлюза

Управление целевой температурой

Управление целевой температурой

Установка режимов

Установка режимов

Выбор скоростей

Выбор скоростей

Установка режимов качания жалюзи

Установка режимов качания жалюзи

Дополнительные режимы и переключатели расположены на отдельных секциях панели

Дополнительные режимы и переключатели расположены на отдельных секциях панели

На сенсорной панели отображены данные от сенсоров кондиционера

На сенсорной панели отображены данные от сенсоров кондиционера

 На панели списков можно управлять более сложными режимами устройства

На панели списков можно управлять более сложными режимами устройства

На числовой панели доступно управление режимами со значениями-диапазонами

На числовой панели доступно управление режимами со значениями-диапазонами

9. Фигуры для скачивания

Скопировано

Вы можете скачать фигуры для вставки в свои проекты в необходимом формате

Растровый формат

.png

.jpg

Векторный формат

.svg

.pdf

Бренд Серия Шлюз Формат
GREE

HOME

GR-1-MB-B

PNG

JPG

SVG

PDF

GREE

HOME

GR-1-ZB-S

PNG

JPG

SVG

PDF

AUX

PRO

AUX-1-MB-B

PNG

JPG

SVG

PDF

AUX

PRO

AUX-1-ZB-S

PNG

JPG

SVG

PDF

AUX

HOME

AUX-1-ZB-S

PNG

JPG

SVG

PDF

DAIKIN

PRO

DK-1-MB-B

PNG

JPG

SVG

PDF

DAIKIN

PRO

DK-1-ZB-S

PNG

JPG

SVG

PDF

DAIKIN

HOME

DK-1-ZB-S

PNG

JPG

SVG

PDF

DAIKIN

PRO

DK-5-MB-B

PNG

JPG

SVG

PDF

DAIKIN адаптер DK-A5

PRO

DK-A5

PNG

JPG

SVG

PDF

GREE

PRO

GR-3-MB-B

PNG

JPG

SVG

PDF

GREE

PRO

GR-3-ZB-S

PNG

JPG

SVG

PDF

HAIER

PRO

HR-1-MB-B

PNG

JPG

SVG

PDF

HAIER

PRO

HR-1-ZB-S

PNG

JPG

SVG

PDF

HAIER

HOME

HR-1-ZB-S

PNG

JPG

SVG

PDF

HISENSE

PRO

HS-3-MB-B

PNG

JPG

SVG

PDF

HISENSE

PRO

HS-3-ZB-S

PNG

JPG

SVG

PDF

HISENSE

HOME

HS-3-ZB-S

PNG

JPG

SVG

PDF

HISENSE

PRO

HS-5-MB-B

PNG

JPG

SVG

PDF

HISENSE адаптер HS-A5

PRO

HS-A5

PNG

JPG

SVG

PDF

HISENSE

PRO

HS-6-MB-B

PNG

JPG

SVG

PDF

HISENSE адаптер HS-A6

PRO

HS-A6

PNG

JPG

SVG

PDF

HITACHI

PRO

HT-1-MB-B

PNG

JPG

SVG

PDF

HITACHI

PRO

HT-1-ZB-S

PNG

JPG

SVG

PDF

HITACHI

HOME

HT-1-ZB-S

PNG

JPG

SVG

PDF

MDV

PRO

MD-1-MB-B

PNG

JPG

SVG

PDF

MDV

PRO

MD-3-MB-B

PNG

JPG

SVG

PDF

MDV

PRO

MB-3-ZB-S

PNG

JPG

SVG

PDF

MDV

HOME

MD-3-ZB-S

PNG

JPG

SVG

PDF

MITSUBISHI ELECTRIC

PRO

ME-1-MB-B

PNG

JPG

SVG

PDF

MITSUBISHI ELECTRIC

PRO

ME-1-ZB-S

PNG

JPG

SVG

PDF

MITSUBISHI ELECTRIC

HOME

ME-1-ZB-S

PNG

JPG

SVG

PDF

MITSUBISHI HEAVY

PRO

MH-2-MB-B

PNG

JPG

SVG

PDF

TOSHIBA

PRO

TB-1-MB-B

PNG

JPG

SVG

PDF

TCL

PRO

TCL-1-MB-B

PNG

JPG

SVG

PDF

TCL

PRO

TCL-1-ZB-S

PNG

JPG

SVG

PDF

TCL

HOME

TCL-1-ZB-S

PNG

JPG

SVG

PDF

TCL

PRO

TCL-3-MB-B

PNG

JPG

SVG

PDF

TCL

PRO

TCL-3-ZB-S

PNG

JPG

SVG

PDF

TCL

HOME

TCL-3-ZB-S

PNG

JPG

SVG

PDF

TCL

PRO

TCL-6-MB-B

PNG

JPG

SVG

PDF

10. Функции шлюзов

Скопировано

Описываем функции шлюзов, доступные в приложении Home Assistant

10.1 Шлюзы Modbus

Скопировано
Шлюз GR-1-MB-B

HOME

10.1.1 Список функций GR-1-MB-B

Скопировано
Функции кондиционера
Состояние

1 - Включен
0 - Выключен

Параметр выводится в следующем виде:
Сенсор - Кондиционер подключен
Состояние и режим

0 - Кондиционер выключен
1 - Нагрев
2 - Охлаждение
3 - Автоматический
4 - Осушение
5 - Вентиляция

Параметр выводится в следующем виде:
Список - Режим
Температура воздуха в помещении

Параметр выводится в следующем виде:
Виджет устройства - Температура в помещении
Температура воздуха на улице

Параметр выводится в следующем виде:
Виджет устройства - Температура на улице
Целевая температура

Минимум - 16
Максимум - 30

Параметр выводится в следующем виде:
Виджет устройства - Диапазон
Скорость вентилятора

0 - Автоматическая скорость
1 - Первая скорость
2 - Вторая скорость
3 - Третья скорость
4 - Четвертая скорость
5 - Пятая скорость

Параметр выводится в следующем виде:
Список - Скорость вентилятора
Скорость вентилятора расширенная

0 - Автоматическая скорость
1 - Режим тихий
2 - Первая скорость
3 - Вторая скорость
4 - Третья скорость
5 - Четвертая скорость
6 - Пятая скорость
7 - Режим турбо

Параметр выводится в следующем виде:
Список - Скорость вентилятора расширенная
Горизонтальные жалюзи

0 - Остановлены
1 - Качание (вверх-вниз)
2 - Самое низкое положение
3 - Низкое положение
4 - Среднее положение
5 - Высокое положение
6 - Самое высокое положение

Параметр выводится в следующем виде:
Список - Горизонтальные жалюзи
Вертикальные жалюзи

0 - Остановлены
1 - Качание (право-лево)
2 - Самое левое положение
3 - Левое положение
4 - Среднее положение
5 - Правое положение
6 - Самое правое положение
7 - Мягкий поток

Параметры выводятся в следующем виде:
Список - Вертикальные жалюзи
Вертикальные и горизонтальные жалюзи 

0 - Остановлены
1 - Качание горизонтальных и вертикальных жалюзи
2 - Качание горизонтальных жалюзи
3 - Качание вертикальных жалюзи

Параметры выводятся в следующем виде:
Список - Качание жалюзи
Режим Тихий

1 - Включен
0 - Выключен

Параметр выводится в следующем виде:
Выключатель - Режим тихий
Режим Эко

1 - Включен
0 - Выключен

Параметр выводится в следующем виде:
Выключатель - Режим эко
Режим Турбо

1 - Включен
0 - Выключен

Параметр выводится в следующем виде:
Выключатель - Режим турбо
Режим сна

1 - Включен
0 - Выключен

Параметр выводится в следующем виде:
Выключатель - Режим сна
Ионизация

1 - Включен
0 - Выключен

Параметр выводится в следующем виде:
Выключатель - Ионизация
Подсветка дисплея кондиционера

1 - Включен
0 - Выключен

Параметр выводится в следующем виде:
Выключатель - Подсветка экрана
Шлюз AUX-1-MB-B

PRO

10.1.2 Список функций AUX-1-MB-B

Скопировано
Функции кондиционера
Состояние

1 - Включен
0 - Выключен

Параметр выводится в следующем виде:
Сенсор - Кондиционер подключен
Состояние и режим

0 - Кондиционер выключен
1 - Нагрев
2 - Охлаждение
3 - Автоматический
4 - Осушение
5 - Вентиляция

Параметр выводится в следующем виде:
Список - Режим
Температура воздуха в помещении

Параметр выводится в следующем виде:
Виджет устройства - Температура в помещении
Температура воздуха на улице

Параметр выводится в следующем виде:
Виджет устройства - Температура на улице
Целевая температура

Минимум - 16
Максимум - 32

Параметр выводится в следующем виде:
Виджет устройства - Диапазон
Скорость вентилятора

0 - Автоматическая скорость
1 - Первая скорость
2 - Вторая скорость
3 - Третья скорость

Параметр выводится в следующем виде:
Список - Скорость вентилятора
Скорость вентилятора расширенная

0 - Автоматическая скорость
1 - Режим тихий
2 - Первая скорость
3 - Вторая скорость
4 - Третья скорость
5 - Режим турбо

Параметр выводится в следующем виде:
Список - Скорость вентилятора расширенная
Горизонтальные жалюзи

0 - Остановлены
1 - Качание (вверх-вниз)
2 - Самое низкое положение
3 - Низкое положение
4 - Среднее положение
5 - Высокое положение
6 - Самое высокое положение

Параметр выводится в следующем виде:
Список - Горизонтальные жалюзи
Вертикальные жалюзи

0 - Остановлены
1 - Качание (право-лево)

Параметры выводятся в следующем виде:
Список - Вертикальные жалюзи
Вертикальные и горизонтальные жалюзи 

0 - Остановлены
1 - Качание горизонтальных и вертикальных жалюзи
2 - Качание горизонтальных жалюзи
3 - Качание вертикальных жалюзи

Параметры выводятся в следующем виде:
Список - Качание жалюзи
Режим Тихий

1 - Включен
0 - Выключен

Параметр выводится в следующем виде:
Выключатель - Режим тихий
Режим Турбо

1 - Включен
0 - Выключен

Параметр выводится в следующем виде:
Выключатель - Режим турбо
Режим сна

1 - Включен
0 - Выключен

Параметр выводится в следующем виде:
Выключатель - Режим сна
Ионизация

1 - Включен
0 - Выключен

Параметр выводится в следующем виде:
Выключатель - Ионизация
Самоочистка

1 - Включен
0 - Выключен

Параметр выводится в следующем виде:
Выключатель - Самоочистка
Подсветка дисплея кондиционера

1 - Включен
0 - Выключен

Параметр выводится в следующем виде:
Выключатель - Подсветка экрана
Защита от плесени

1 - Включен
0 - Выключен

Параметр выводится в следующем виде:
Выключатель - Защита от плесени
Шлюз DK-1-MB-B

PRO

10.1.3 Список функций DK-1-MB-B

Скопировано
Функции кондиционера
Состояние

1 - Включен
0 - Выключен

Параметр выводится в следующем виде:
Сенсор - Кондиционер подключен
Состояние и режим

0 - Кондиционер выключен
1 - Нагрев
2 - Охлаждение
3 - Автоматический
4 - Осушение
5 - Вентиляция

Параметр выводится в следующем виде:
Список - Режим
Температура воздуха в помещении

Параметр выводится в следующем виде:
Виджет устройства - Температура в помещении
Температура воздуха на улице

Параметр выводится в следующем виде:
Виджет устройства - Температура на улице
Целевая температура

Минимум - 16
Максимум - 32

Параметр выводится в следующем виде:
Виджет устройства - Диапазон
Скорость вентилятора

0 - Автоматическая скорость
1 - Первая скорость
2 - Вторая скорость
3 - Третья скорость
4 - Четвертая скорость
5 - Пятая скорость

Параметр выводится в следующем виде:
Список - Скорость вентилятора
Скорость вентилятора расширенная

0 - Автоматическая скорость
1 - Режим тихий
2 - Первая скорость
3 - Вторая скорость
4 - Третья скорость
5 - Четвертая скорость
6 - Пятая скорость
7 - Режим турбо

Параметр выводится в следующем виде:
Список - Скорость вентилятора расширенная
Горизонтальные жалюзи

0 - Остановлены
1 - Качание (вверх-вниз)

Параметр выводится в следующем виде:
Список - Горизонтальные жалюзи
Вертикальные жалюзи

0 - Остановлены
1 - Качание (право-лево)

Параметры выводятся в следующем виде:
Список - Вертикальные жалюзи
Вертикальные и горизонтальные жалюзи 

0 - Остановлены
1 - Качание горизонтальных и вертикальных жалюзи
2 - Качание горизонтальных жалюзи
3 - Качание вертикальных жалюзи

Параметры выводятся в следующем виде:
Список - Качание жалюзи
Режим Тихий

1 - Включен
0 - Выключен

Параметр выводится в следующем виде:
Выключатель - Режим тихий
Режим Эко

1 - Включен
0 - Выключен

Параметр выводится в следующем виде:
Выключатель - Режим эко
Режим Турбо

1 - Включен
0 - Выключен

Параметр выводится в следующем виде:
Выключатель - Режим турбо
Подсветка дисплея кондиционера

1 - Включен
0 - Выключен

Параметр выводится в следующем виде:
Выключатель - Подсветка экрана
Ослабить яркость экрана

1 - Включен
0 - Выключен

Параметр выводится в следующем виде:
Выключатель - Ослабить яркость экрана
Шлюз DK-5-MB-B

PRO

10.1.4 Список функций DK-5-MB-B

Скопировано
Функции кондиционера
Состояние

1 - Включен
0 - Выключен

Параметр выводится в следующем виде:
Сенсор - Кондиционер подключен
Состояние и режим

0 - Кондиционер выключен
1 - Нагрев
2 - Охлаждение
3 - Автоматический
4 - Осушение
5 - Вентиляция

Параметр выводится в следующем виде:
Список - Режим
Температура воздуха в помещении

Параметр выводится в следующем виде:
Виджет устройства - Температура в помещении
Целевая температура

Минимум - 16
Максимум - 32

Параметр выводится в следующем виде:
Виджет устройства - Диапазон
Скорость вентилятора

0 - Автоматическая скорость
1 - Первая скорость
2 - Вторая скорость
3 - Третья скорость
>
Параметр выводится в следующем виде:
Список - Скорость вентилятора
Скорость вентилятора расширенная

0 - Автоматическая скорость
2 - Первая скорость
3 - Вторая скорость
4 - Третья скорость

Параметр выводится в следующем виде:
Список - Скорость вентилятора расширенная
Горизонтальные жалюзи

0 - Остановлены
1 - Качание (вверх-вниз)
2 - Самое низкое положение
3 - Низкое положение
4 - Среднее положение
5 - Высокое положение
6 - Самое высокое положение

Параметр выводится в следующем виде:
Список - Горизонтальные жалюзи
Вертикальные и горизонтальные жалюзи 

0 - Остановлены
2 - Качание горизонтальных жалюзи

Параметры выводятся в следующем виде:
Список - Качание жалюзи
Шлюз GR-3-MB-B

PRO

10.1.5 Список функций GR-3-MB-B

Скопировано
Функции кондиционера
Состояние

1 - Включен
0 - Выключен

Параметр выводится в следующем виде:
Сенсор - Кондиционер подключен
Состояние и режим

0 - Кондиционер выключен
1 - Нагрев
2 - Охлаждение
3 - Автоматический
4 - Осушение
5 - Вентиляция

Параметр выводится в следующем виде:
Список - Режим
Температура воздуха в помещении

Параметр выводится в следующем виде:
Виджет устройства - Температура в помещении
Температура воздуха на улице

Параметр выводится в следующем виде:
Виджет устройства - Температура на улице
Целевая температура

Минимум - 16
Максимум - 30

Параметр выводится в следующем виде:
Виджет устройства - Диапазон
Скорость вентилятора

0 - Автоматическая скорость
1 - Первая скорость
2 - Вторая скорость
3 - Третья скорость
4 - Четвертая скорость
5 - Пятая скорость

Параметр выводится в следующем виде:
Список - Скорость вентилятора
Скорость вентилятора расширенная

0 - Автоматическая скорость
1 - Режим тихий
2 - Первая скорость
3 - Вторая скорость
4 - Третья скорость
5 - Четвертая скорость
6 - Пятая скорость
7 - Режим турбо

Параметр выводится в следующем виде:
Список - Скорость вентилятора расширенная
Горизонтальные жалюзи

0 - Остановлены
1 - Качание (вверх-вниз)
2 - Самое низкое положение
3 - Низкое положение
4 - Среднее положение
5 - Высокое положение
6 - Самое высокое положение

Параметр выводится в следующем виде:
Список - Горизонтальные жалюзи
Вертикальные жалюзи

0 - Остановлены
1 - Качание (право-лево)
2 - Самое левое положение
3 - Левое положение
4 - Среднее положение
5 - Правое положение
6 - Самое правое положение

Параметры выводятся в следующем виде:
Список - Вертикальные жалюзи
Вертикальные и горизонтальные жалюзи 

0 - Остановлены
1 - Качание горизонтальных и вертикальных жалюзи
2 - Качание горизонтальных жалюзи
3 - Качание вертикальных жалюзи

Параметры выводятся в следующем виде:
Список - Качание жалюзи
Режим Тихий

1 - Включен
0 - Выключен

Параметр выводится в следующем виде:
Выключатель - Режим тихий
Режим Эко

1 - Включен
0 - Выключен

Параметр выводится в следующем виде:
Выключатель - Режим эко
Режим Турбо

1 - Включен
0 - Выключен

Параметр выводится в следующем виде:
Выключатель - Режим турбо
Ионизация

1 - Включен
0 - Выключен

Параметр выводится в следующем виде:
Выключатель - Ионизация
Самоочистка

1 - Включен
0 - Выключен

Параметр выводится в следующем виде:
Выключатель - Самоочистка
Шлюз HR-1-MB-B
Логотип Haier

PRO

10.1.6 Список функций HR-1-MB-B

Скопировано
Функции кондиционера
Состояние

1 - Включен
0 - Выключен

Параметр выводится в следующем виде:
Сенсор - Кондиционер подключен
Состояние и режим

0 - Кондиционер выключен
1 - Нагрев
2 - Охлаждение
3 - Автоматический
4 - Осушение
5 - Вентиляция

Параметр выводится в следующем виде:
Список - Режим
Температура воздуха в помещении

Параметр выводится в следующем виде:
Виджет устройства - Температура в помещении
Температура воздуха на улице

Параметр выводится в следующем виде:
Виджет устройства - Температура на улице
Целевая температура

Минимум - 16
Максимум - 30

Параметр выводится в следующем виде:
Виджет устройства - Диапазон
Скорость вентилятора

0 - Автоматическая скорость
1 - Первая скорость
2 - Вторая скорость
3 - Третья скорость

Параметр выводится в следующем виде:
Список - Скорость вентилятора
Скорость вентилятора расширенная

0 - Автоматическая скорость
1 - Режим тихий
2 - Первая скорость
3 - Вторая скорость
4 - Третья скорость
5 - Режим турбо

Параметр выводится в следующем виде:
Список - Скорость вентилятора расширенная
Горизонтальные жалюзи

0 - Остановлены
1 - Качание (вверх-вниз)
2 - Самое низкое положение
3 - Низкое положение
4 - Среднее низкое
5 - Среднее положение
6 - Среднее высокое положение
7 - Высокое положение
8 - Самое высокое положение

Параметр выводится в следующем виде:
Список - Горизонтальные жалюзи
Вертикальные жалюзи

0 - Остановлены
1 - Качание (право-лево)
2 - Самое левое положение
3 - Левое положение
4 - Среднее положение
5 - Правое положение
6 - Самое правое положение

Параметры выводятся в следующем виде:
Список - Вертикальные жалюзи
Вертикальные и горизонтальные жалюзи 

0 - Остановлены
1 - Качание горизонтальных и вертикальных жалюзи
2 - Качание горизонтальных жалюзи
3 - Качание вертикальных жалюзи

Параметры выводятся в следующем виде:
Список - Качание жалюзи
Режим Тихий

1 - Включен
0 - Выключен

Параметр выводится в следующем виде:
Выключатель - Режим тихий
Режим Эко

1 - Включен
0 - Выключен

Параметр выводится в следующем виде:
Выключатель - Режим эко
Режим Турбо

1 - Включен
0 - Выключен

Параметр выводится в следующем виде:
Выключатель - Режим турбо
Режим сна

1 - Включен
0 - Выключен

Параметр выводится в следующем виде:
Выключатель - Режим сна
Подсветка дисплея кондиционера

1 - Включен
0 - Выключен

Параметр выводится в следующем виде:
Выключатель - Подсветка экрана
Звуковая индикация

1 - Включен
0 - Выключен

Параметр выводится в следующем виде:
Выключатель - Звуковая индикация
Ионизация

1 - Включен
0 - Выключен

Параметр выводится в следующем виде:
Выключатель - Ионизация
Самоочистка

1 - Включен
0 - Выключен

Параметр выводится в следующем виде:
Выключатель - Самоочистка
Шлюз HS-3-MB-B
Логотип Hisense

PRO

10.1.7 Список функций HS-3-MB-B

Скопировано
Функции кондиционера
Состояние

1 - Включен
0 - Выключен

Параметр выводится в следующем виде:
Сенсор - Кондиционер подключен
Состояние и режим

0 - Кондиционер выключен
1 - Нагрев
2 - Охлаждение
3 - Автоматический
4 - Осушение
5 - Вентиляция

Параметр выводится в следующем виде:
Список - Режим
Температура воздуха в помещении

Параметр выводится в следующем виде:
Виджет устройства - Температура в помещении
Температура воздуха на улице

Параметр выводится в следующем виде:
Виджет устройства - Температура на улице
Целевая температура

Минимум - 16
Максимум - 32

Параметр выводится в следующем виде:
Виджет устройства - Диапазон
Скорость вентилятора

0 - Автоматическая скорость
1 - Первая скорость
2 - Вторая скорость
3 - Третья скорость
4 - Четвертая скорость
5 - Пятая скорость

Параметр выводится в следующем виде:
Список - Скорость вентилятора
Скорость вентилятора расширенная

0 - Автоматическая скорость
1 - Режим тихий
2 - Первая скорость
3 - Вторая скорость
4 - Третья скорость
5 - Четвертая скорость
6 - Пятая скорость
7 - Режим турбо

Параметр выводится в следующем виде:
Список - Скорость вентилятора расширенная
Горизонтальные жалюзи

0 - Остановлены
1 - Качание (вверх-вниз)
2 - Самое низкое положение
3 - Низкое положение
4 - Среднее низкое
5 - Среднее положение
6 - Среднее высокое положение
7 - Высокое положение

Параметр выводится в следующем виде:
Список - Горизонтальные жалюзи
Вертикальные жалюзи

0 - Остановлены
1 - Качание (право-лево)
2 - Левое положение
3 - Среднее положение
4 - Правое положение

Параметры выводятся в следующем виде:
Список - Вертикальные жалюзи
Вертикальные и горизонтальные жалюзи 

0 - Остановлены
1 - Качание горизонтальных и вертикальных жалюзи
2 - Качание горизонтальных жалюзи
3 - Качание вертикальных жалюзи

Параметры выводятся в следующем виде:
Список - Качание жалюзи
Режим Тихий

1 - Включен
0 - Выключен

Параметр выводится в следующем виде:
Выключатель - Режим тихий
Режим Эко

1 - Включен
0 - Выключен

Параметр выводится в следующем виде:
Выключатель - Режим эко
Режим Турбо

1 - Включен
0 - Выключен

Параметр выводится в следующем виде:
Выключатель - Режим турбо
Режим сна

1 - Включен
0 - Выключен

Параметр выводится в следующем виде:
Выключатель - Режим сна
Подсветка дисплея кондиционера

1 - Включен
0 - Выключен

Параметр выводится в следующем виде:
Выключатель - Подсветка экрана
Звуковая индикация

1 - Включен
0 - Выключен

Параметр выводится в следующем виде:
Выключатель - Звуковая индикация
Ионизация

1 - Включен
0 - Выключен

Параметр выводится в следующем виде:
Выключатель - Ионизация
Умный глаз

0 - Отключен
1 - Поток от человека
2 - Поток на человека

Параметр выводится в следующем виде:
Список - Умный глаз
Умный сон

0 - Отключен
1 - Обычный
2 - Для пожилых
2 - Для молодых
2 - Для детей

Параметр выводится в следующем виде:
Список - Умный сон
Шлюз HS-5-MB-B
Логотип Hisense

PRO

10.1.8 Список функций HS-5-MB-B

Скопировано
Функции кондиционера
Состояние

1 - Включен
0 - Выключен

Параметр выводится в следующем виде:
Сенсор - Кондиционер подключен
Состояние и режим

0 - Кондиционер выключен
1 - Нагрев
2 - Охлаждение
3 - Автоматический
4 - Осушение
5 - Вентиляция

Параметр выводится в следующем виде:
Список - Режим
Температура воздуха в помещении

Параметр выводится в следующем виде:
Виджет устройства - Температура в помещении
Температура воздуха на улице

Параметр выводится в следующем виде:
Виджет устройства - Температура на улице
Целевая температура

Минимум - 16
Максимум - 32

Параметр выводится в следующем виде:
Виджет устройства - Диапазон
Скорость вентилятора

0 - Автоматическая скорость
1 - Первая скорость
2 - Вторая скорость
3 - Третья скорость
4 - Четвертая скорость
5 - Пятая скорость

Параметр выводится в следующем виде:
Список - Скорость вентилятора
Скорость вентилятора расширенная

0 - Автоматическая скорость
1 - Режим тихий
2 - Первая скорость
3 - Вторая скорость
4 - Третья скорость
5 - Четвертая скорость
6 - Пятая скорость

Параметр выводится в следующем виде:
Список - Скорость вентилятора расширенная
Горизонтальные жалюзи

0 - Остановлены
1 - Качание (вверх-вниз)
2 - Самое низкое положение
3 - Низкое положение
4 - Среднее положение
5 - Высокое положение
6 - Самое высокое положение

Параметр выводится в следующем виде:
Список - Горизонтальные жалюзи
Вертикальные жалюзи

0 - Остановлены
1 - Качание (право-лево)
2 - Самое левое положение
3 - Левое положение
4 - Среднее левое положение
5 - Среднее положение
6 - Среднее правое положение
7 - Правое положение
8 - Самое правое положение

Параметры выводятся в следующем виде:
Список - Вертикальные жалюзи
Вертикальные и горизонтальные жалюзи 

0 - Остановлены
1 - Качание горизонтальных и вертикальных жалюзи
2 - Качание горизонтальных жалюзи
3 - Качание вертикальных жалюзи

Параметры выводятся в следующем виде:
Список - Качание жалюзи
Шлюз HS-6-MB-B
Логотип Hisense

PRO

10.1.9 Список функций HS-6-MB-B

Скопировано
Функции кондиционера
Состояние

1 - Включен
0 - Выключен

Параметр выводится в следующем виде:
Сенсор - Кондиционер подключен
Состояние и режим

0 - Кондиционер выключен
1 - Нагрев
2 - Охлаждение
3 - Автоматический
4 - Осушение
5 - Вентиляция

Параметр выводится в следующем виде:
Список - Режим
Температура воздуха в помещении

Параметр выводится в следующем виде:
Виджет устройства - Температура в помещении
Температура воздуха на улице

Параметр выводится в следующем виде:
Виджет устройства - Температура на улице
Целевая температура

Минимум - 16
Максимум - 30

Параметр выводится в следующем виде:
Виджет устройства - Диапазон
Скорость вентилятора

0 - Автоматическая скорость
1 - Первая скорость
2 - Вторая скорость
3 - Третья скорость
4 - Четвертая скорость
5 - Пятая скорость

Параметр выводится в следующем виде:
Список - Скорость вентилятора
Скорость вентилятора расширенная

0 - Автоматическая скорость
1 - Режим тихий
2 - Первая скорость
3 - Вторая скорость
4 - Третья скорость
5 - Четвертая скорость
6 - Пятая скорость
7 - Режим турбо

Параметр выводится в следующем виде:
Список - Скорость вентилятора расширенная
Режим сна

1 - Включен
0 - Выключен

Параметр выводится в следующем виде:
Выключатель - Режим сна
Шлюз HT-1-MB-B

PRO

10.1.10 Список функций HT-1-MB-B

Скопировано
Функции кондиционера
Состояние

1 - Включен
0 - Выключен

Параметр выводится в следующем виде:
Сенсор - Кондиционер подключен
Состояние и режим

0 - Кондиционер выключен
1 - Нагрев
2 - Охлаждение
3 - Автоматический
4 - Осушение
5 - Вентиляция

Параметр выводится в следующем виде:
Список - Режим
Температура воздуха в помещении

Параметр выводится в следующем виде:
Виджет устройства - Температура в помещении
Температура воздуха на улице

Параметр выводится в следующем виде:
Виджет устройства - Температура на улице
Целевая температура

Минимум - 16
Максимум - 32

Параметр выводится в следующем виде:
Виджет устройства - Диапазон
Скорость вентилятора

0 - Автоматическая скорость
1 - Первая скорость
2 - Вторая скорость
3 - Третья скорость

Параметр выводится в следующем виде:
Список - Скорость вентилятора
Скорость вентилятора расширенная

0 - Автоматическая скорость
2 - Первая скорость
3 - Вторая скорость
4 - Третья скорость

Параметр выводится в следующем виде:
Список - Скорость вентилятора расширенная
Шлюз MD-1-MB-B

PRO

10.1.11 Список функций MD-1-MB-B

Скопировано
Функции кондиционера
Состояние

1 - Включен
0 - Выключен

Параметр выводится в следующем виде:
Сенсор - Кондиционер подключен
Состояние и режим

0 - Кондиционер выключен
1 - Нагрев
2 - Охлаждение
3 - Автоматический
4 - Осушение
5 - Вентиляция

Параметр выводится в следующем виде:
Список - Режим
Температура воздуха в помещении

Параметр выводится в следующем виде:
Виджет устройства - Температура в помещении
Целевая температура

Минимум - 16
Максимум - 30

Параметр выводится в следующем виде:
Виджет устройства - Диапазон
Скорость вентилятора

0 - Автоматическая скорость
1 - Первая скорость
2 - Вторая скорость
3 - Третья скорость
4 - Четвертая скорость
5 - Пятая скорость

Параметр выводится в следующем виде:
Список - Скорость вентилятора
Скорость вентилятора расширенная

0 - Автоматическая скорость
1 - Режим тихий
2 - Первая скорость
3 - Вторая скорость
4 - Третья скорость
5 - Четвертая скорость
6 - Пятая скорость
7 - Режим турбо

Параметр выводится в следующем виде:
Список - Скорость вентилятора расширенная
Горизонтальные жалюзи

0 - Остановлены
1 - Качание (вверх-вниз)
2 - Самое низкое положение
3 - Низкое положение
4 - Среднее положение
5 - Высокое положение
6 - Самое высокое положение

Параметр выводится в следующем виде:
Список - Горизонтальные жалюзи
Вертикальные жалюзи

0 - Остановлены
1 - Качание (право-лево)
2 - Самое левое положение
3 - Левое положение
4 - Среднее положение
5 - Правое положение
6 - Самое правое положение

Параметры выводятся в следующем виде:
Список - Вертикальные жалюзи
Вертикальные и горизонтальные жалюзи 

0 - Остановлены
1 - Качание горизонтальных и вертикальных жалюзи
2 - Качание горизонтальных жалюзи
3 - Качание вертикальных жалюзи

Параметры выводятся в следующем виде:
Список - Качание жалюзи
Режим Тихий

1 - Включен
0 - Выключен

Параметр выводится в следующем виде:
Выключатель - Режим тихий
Режим Турбо

1 - Включен
0 - Выключен

Параметр выводится в следующем виде:
Выключатель - Режим турбо
Шлюз MD-3-MB-B

PRO

10.1.12 Список функций MD-3-MB-B

Скопировано
Функции кондиционера
Состояние

1 - Включен
0 - Выключен

Параметр выводится в следующем виде:
Сенсор - Кондиционер подключен
Состояние и режим

0 - Кондиционер выключен
1 - Нагрев
2 - Охлаждение
3 - Автоматический
4 - Осушение
5 - Вентиляция

Параметр выводится в следующем виде:
Список - Режим
Температура воздуха в помещении

Параметр выводится в следующем виде:
Виджет устройства - Температура в помещении
Целевая температура

Минимум - 16
Максимум - 30

Параметр выводится в следующем виде:
Виджет устройства - Диапазон
Скорость вентилятора

0 - Автоматическая скорость
1 - Первая скорость
2 - Вторая скорость
3 - Третья скорость

Параметр выводится в следующем виде:
Список - Скорость вентилятора
Скорость вентилятора расширенная

0 - Автоматическая скорость
2 - Первая скорость
3 - Вторая скорость
4 - Третья скорость

Параметр выводится в следующем виде:
Список - Скорость вентилятора расширенная
Горизонтальные жалюзи

0 - Остановлены
1 - Качание (вверх-вниз)

Параметр выводится в следующем виде:
Список - Горизонтальные жалюзи
Вертикальные жалюзи

0 - Остановлены
1 - Качание (право-лево)

Параметры выводятся в следующем виде:
Список - Вертикальные жалюзи
Режим Эко

1 - Включен
0 - Выключен

Параметр выводится в следующем виде:
Выключатель - Режим эко
Шлюз ME-1-MB-B

PRO

10.1.13 Список функций ME-1-MB-B

Скопировано
Функции кондиционера
Состояние

1 - Включен
0 - Выключен

Параметр выводится в следующем виде:
Сенсор - Кондиционер подключен
Состояние и режим

0 - Кондиционер выключен
1 - Нагрев
2 - Охлаждение
3 - Автоматический
4 - Осушение
5 - Вентиляция

Параметр выводится в следующем виде:
Список - Режим
Температура воздуха в помещении

Параметр выводится в следующем виде:
Виджет устройства - Температура в помещении
Целевая температура

Минимум - 16
Максимум - 31

Параметр выводится в следующем виде:
Виджет устройства - Диапазон
Скорость вентилятора

0 - Автоматическая скорость
1 - Первая скорость
2 - Вторая скорость
3 - Третья скорость
4 - Четвертая скорость

Параметр выводится в следующем виде:
Список - Скорость вентилятора
Скорость вентилятора расширенная

0 - Автоматическая скорость
1 - Режим тихий
2 - Первая скорость
3 - Вторая скорость
4 - Третья скорость
5 - Четвертая скорость

Параметр выводится в следующем виде:
Список - Скорость вентилятора расширенная
Горизонтальные жалюзи

0 - Остановлены
1 - Качание (вверх-вниз)
2 - Самое низкое положение
3 - Низкое положение
4 - Среднее положение
5 - Высокое положение
6 - Самое высокое положение

Параметр выводится в следующем виде:
Список - Горизонтальные жалюзи
Вертикальные жалюзи

0 - Остановлены
1 - Качание (право-лево)
2 - Самое левое положение
3 - Левое положение
4 - Среднее положение
5 - Правое положение
6 - Самое правое положение

Параметры выводятся в следующем виде:
Список - Вертикальные жалюзи
Вертикальные и горизонтальные жалюзи 

0 - Остановлены
1 - Качание горизонтальных и вертикальных жалюзи
2 - Качание горизонтальных жалюзи
3 - Качание вертикальных жалюзи

Параметры выводятся в следующем виде:
Список - Качание жалюзи
Режим Тихий

1 - Включен
0 - Выключен

Параметр выводится в следующем виде:
Выключатель - Режим тихий
Шлюз MH-2-MB-B

PRO

10.1.14 Список функций MH-2-MB-B

Скопировано
Функции кондиционера
Состояние

1 - Включен
0 - Выключен

Параметр выводится в следующем виде:
Сенсор - Кондиционер подключен
Состояние и режим

0 - Кондиционер выключен
1 - Нагрев
2 - Охлаждение
3 - Автоматический
4 - Осушение
5 - Вентиляция

Параметр выводится в следующем виде:
Список - Режим
Температура воздуха в помещении

Параметр выводится в следующем виде:
Виджет устройства - Температура в помещении
Целевая температура

Минимум - 16
Максимум - 30

Параметр выводится в следующем виде:
Виджет устройства - Диапазон
Скорость вентилятора

0 - Автоматическая скорость
1 - Первая скорость
2 - Вторая скорость
3 - Третья скорость
4 - Четвертая скорость

Параметр выводится в следующем виде:
Список - Скорость вентилятора
Скорость вентилятора расширенная

0 - Автоматическая скорость
2 - Первая скорость
3 - Вторая скорость
4 - Третья скорость
5 - Четвертая скорость

Параметр выводится в следующем виде:
Список - Скорость вентилятора расширенная
Горизонтальные жалюзи

0 - Остановлены
1 - Качание (вверх-вниз)
2 - Самое низкое положение
3 - Низкое положение
5 - Среднее положение
7 - Высокое положение
8 - Самое высокое положение

Параметр выводится в следующем виде:
Список - Горизонтальные жалюзи
Вертикальные жалюзи

0 - Остановлены
1 - Качание (право-лево)
2 - Самое левое положение
3 - Левое положение
4 - Среднее положение
5 - Правое положение
6 - Самое правое положение

Параметры выводятся в следующем виде:
Список - Вертикальные жалюзи
Вертикальные и горизонтальные жалюзи 

0 - Остановлены
1 - Качание горизонтальных и вертикальных жалюзи
2 - Качание горизонтальных жалюзи
3 - Качание вертикальных жалюзи

Параметры выводятся в следующем виде:
Список - Качание жалюзи
Шлюз TB-1-MB-B

PRO

10.1.15 Список функций TB-1-MB-B

Скопировано
Функции кондиционера
Состояние

1 - Включен
0 - Выключен

Параметр выводится в следующем виде:
Сенсор - Кондиционер подключен
Состояние и режим

0 - Кондиционер выключен
1 - Нагрев
2 - Охлаждение
3 - Автоматический
4 - Осушение
5 - Вентиляция

Параметр выводится в следующем виде:
Список - Режим
Температура воздуха в помещении

Параметр выводится в следующем виде:
Виджет устройства - Температура в помещении
Температура воздуха на улице

Параметр выводится в следующем виде:
Виджет устройства - Температура на улице
Целевая температура

Минимум - 16
Максимум - 30

Параметр выводится в следующем виде:
Виджет устройства - Диапазон
Скорость вентилятора

0 - Автоматическая скорость
1 - Первая скорость
2 - Вторая скорость
3 - Третья скорость
4 - Четвертая скорость
5 - Пятая скорость

Параметр выводится в следующем виде:
Список - Скорость вентилятора
Скорость вентилятора расширенная

0 - Автоматическая скорость
1 - Режим тихий
2 - Первая скорость
3 - Вторая скорость
4 - Третья скорость
5 - Четвертая скорость
6 - Пятая скорость

Параметр выводится в следующем виде:
Список - Скорость вентилятора расширенная
Горизонтальные жалюзи

0 - Остановлены
1 - Качание (вверх-вниз)

Параметр выводится в следующем виде:
Список - Горизонтальные жалюзи
Вертикальные и горизонтальные жалюзи 

0 - Остановлены
2 - Качание горизонтальных жалюзи

Параметры выводятся в следующем виде:
Список - Качание жалюзи
Режим Тихий

1 - Включен
0 - Выключен

Параметр выводится в следующем виде:
Выключатель - Режим тихий
Режим Эко

1 - Включен
0 - Выключен

Параметр выводится в следующем виде:
Выключатель - Режим эко
Шлюз TCL-1-MB-B
Логотип TCL

PRO

10.1.16 Список функций TCL-1-MB-B

Скопировано
Функции кондиционера
Состояние

1 - Включен
0 - Выключен

Параметр выводится в следующем виде:
Сенсор - Кондиционер подключен
Состояние и режим

0 - Кондиционер выключен
1 - Нагрев
2 - Охлаждение
3 - Автоматический
4 - Осушение
5 - Вентиляция

Параметр выводится в следующем виде:
Список - Режим
Температура воздуха в помещении

Параметр выводится в следующем виде:
Виджет устройства - Температура в помещении
Температура воздуха на улице

Параметр выводится в следующем виде:
Виджет устройства - Температура на улице
Целевая температура

Минимум - 16
Максимум - 31

Параметр выводится в следующем виде:
Виджет устройства - Диапазон
Скорость вентилятора

0 - Автоматическая скорость
1 - Первая скорость
2 - Вторая скорость
3 - Третья скорость
4 - Четвертая скорость
5 - Пятая скорость

Параметр выводится в следующем виде:
Список - Скорость вентилятора
Скорость вентилятора расширенная

0 - Автоматическая скорость
1 - Режим тихий
2 - Первая скорость
3 - Вторая скорость
4 - Третья скорость
5 - Четвертая скорость
6 - Пятая скорость
7 - Режим турбо

Параметр выводится в следующем виде:
Список - Скорость вентилятора расширенная
Горизонтальные жалюзи

0 - Остановлены
1 - Качание (вверх-вниз)
2 - Самое низкое положение
3 - Низкое положение
4 - Среднее положение
5 - Высокое положение
6 - Самое высокое положение

Параметр выводится в следующем виде:
Список - Горизонтальные жалюзи
Вертикальные жалюзи

0 - Остановлены
1 - Качание (право-лево)
2 - Самое левое положение
3 - Левое положение
4 - Среднее положение
5 - Правое положение
6 - Самое правое положение
7 - Мягкий поток

Параметры выводятся в следующем виде:
Список - Вертикальные жалюзи
Вертикальные и горизонтальные жалюзи 

0 - Остановлены
1 - Качание горизонтальных и вертикальных жалюзи
2 - Качание горизонтальных жалюзи
3 - Качание вертикальных жалюзи

Параметры выводятся в следующем виде:
Список - Качание жалюзи
Режим Тихий

1 - Включен
0 - Выключен

Параметр выводится в следующем виде:
Выключатель - Режим тихий
Режим Эко

1 - Включен
0 - Выключен

Параметр выводится в следующем виде:
Выключатель - Режим эко
Режим Турбо

1 - Включен
0 - Выключен

Параметр выводится в следующем виде:
Выключатель - Режим турбо
Режим сна

1 - Включен
0 - Выключен

Параметр выводится в следующем виде:
Выключатель - Режим сна
Ионизация

1 - Включен
0 - Выключен

Параметр выводится в следующем виде:
Выключатель - Ионизация
Самоочистка

1 - Включен
0 - Выключен

Параметр выводится в следующем виде:
Выключатель - Самоочистка
Защита от плесени

1 - Включен
0 - Выключен

Параметр выводится в следующем виде:
Выключатель - Защита от плесени
Подсветка дисплея кондиционера

1 - Включен
0 - Выключен

Параметр выводится в следующем виде:
Выключатель - Подсветка экрана
Звуковая индикация

1 - Включен
0 - Выключен

Параметр выводится в следующем виде:
Выключатель - Звуковая индикация
Дежурный обогрев

1 - Включен
0 - Выключен

Параметр выводится в следующем виде:
Выключатель - Дежурный обогрев
Мягкий поток

1 - Включен
0 - Выключен

Параметр выводится в следующем виде:
Выключатель - Мягкий поток
Шлюз TCL-3-MB-B
Логотип TCL

PRO

10.1.17 Список функций TCL-3-MB-B

Скопировано
Функции кондиционера
Состояние

1 - Включен
0 - Выключен

Параметр выводится в следующем виде:
Сенсор - Кондиционер подключен
Состояние и режим

0 - Кондиционер выключен
1 - Нагрев
2 - Охлаждение
3 - Автоматический
4 - Осушение
5 - Вентиляция

Параметр выводится в следующем виде:
Список - Режим
Температура воздуха в помещении

Параметр выводится в следующем виде:
Виджет устройства - Температура в помещении
Целевая температура

Минимум - 16
Максимум - 31

Параметр выводится в следующем виде:
Виджет устройства - Диапазон
Скорость вентилятора

0 - Автоматическая скорость
1 - Первая скорость
2 - Вторая скорость
3 - Третья скорость
4 - Четвертая скорость
5 - Пятая скорость

Параметр выводится в следующем виде:
Список - Скорость вентилятора
Скорость вентилятора расширенная

0 - Автоматическая скорость
1 - Режим тихий
2 - Первая скорость
3 - Вторая скорость
4 - Третья скорость
5 - Четвертая скорость
6 - Пятая скорость
7 - Режим турбо

Параметр выводится в следующем виде:
Список - Скорость вентилятора расширенная
Горизонтальные жалюзи

0 - Остановлены
1 - Качание (вверх-вниз)

Параметр выводится в следующем виде:
Список - Горизонтальные жалюзи
Вертикальные жалюзи

0 - Остановлены
1 - Качание (право-лево)

Параметры выводятся в следующем виде:
Список - Вертикальные жалюзи
Вертикальные и горизонтальные жалюзи 

0 - Остановлены
1 - Качание горизонтальных и вертикальных жалюзи
2 - Качание горизонтальных жалюзи
3 - Качание вертикальных жалюзи

Параметры выводятся в следующем виде:
Список - Качание жалюзи
Режим Тихий

1 - Включен
0 - Выключен

Параметр выводится в следующем виде:
Выключатель - Режим тихий
Режим Эко

1 - Включен
0 - Выключен

Параметр выводится в следующем виде:
Выключатель - Режим эко
Режим Турбо

1 - Включен
0 - Выключен

Параметр выводится в следующем виде:
Выключатель - Режим турбо
Режим сна

1 - Включен
0 - Выключен

Параметр выводится в следующем виде:
Выключатель - Режим сна
Подсветка дисплея кондиционера

1 - Включен
0 - Выключен

Параметр выводится в следующем виде:
Выключатель - Подсветка экрана
Шлюз TCL-6-MB-B
Логотип TCL

PRO

10.1.18 Список функций TCL-6-MB-B

Скопировано
Функции кондиционера
Состояние

1 - Включен
0 - Выключен

Параметр выводится в следующем виде:
Сенсор - Кондиционер подключен
Состояние и режим

0 - Кондиционер выключен
1 - Нагрев
2 - Охлаждение
3 - Автоматический
4 - Осушение
5 - Вентиляция

Параметр выводится в следующем виде:
Список - Режим
Температура воздуха в помещении

Параметр выводится в следующем виде:
Виджет устройства - Температура в помещении
Целевая температура

Минимум - 16
Максимум - 31

Параметр выводится в следующем виде:
Виджет устройства - Диапазон
Скорость вентилятора

0 - Автоматическая скорость
1 - Первая скорость
2 - Вторая скорость
3 - Третья скорость

Параметр выводится в следующем виде:
Список - Скорость вентилятора
Скорость вентилятора расширенная

0 - Автоматическая скорость
2 - Первая скорость
3 - Вторая скорость
4 - Третья скорость
5 - Режим турбо

Параметр выводится в следующем виде:
Список - Скорость вентилятора расширенная
Горизонтальные жалюзи

0 - Остановлены
1 - Качание (вверх-вниз)

Параметр выводится в следующем виде:
Список - Горизонтальные жалюзи
Вертикальные жалюзи

0 - Остановлены
1 - Качание (право-лево)

Параметры выводятся в следующем виде:
Список - Вертикальные жалюзи
Вертикальные и горизонтальные жалюзи 

0 - Остановлены
1 - Качание горизонтальных и вертикальных жалюзи
2 - Качание горизонтальных жалюзи
3 - Качание вертикальных жалюзи

Параметры выводятся в следующем виде:
Список - Качание жалюзи
Режим Эко

1 - Включен
0 - Выключен

Параметр выводится в следующем виде:
Выключатель - Режим эко
Режим Турбо

1 - Включен
0 - Выключен

Параметр выводится в следующем виде:
Выключатель - Режим турбо
Разморозка

1 - Включен
0 - Выключен

Параметр выводится в следующем виде:
Выключатель - Разморозка

10.2 Шлюзы ZigBee Pro

Скопировано
Шлюз AUX-1-ZB-S

PRO

10.2.1 Список функций AUX-1-ZB-S

Скопировано
Функции кондиционера
Состояние

1 - Включен
0 - Выключен

Параметр выводится в следующем виде:
Сенсор - Кондиционер подключен
Состояние и режим

0 - Кондиционер выключен
1 - Нагрев
2 - Охлаждение
3 - Автоматический
4 - Осушение
5 - Вентиляция

Параметр выводится в следующем виде:
Список - Режим
Температура воздуха в помещении

Параметр выводится в следующем виде:
Виджет устройства - Температура в помещении
Температура воздуха на улице

Параметр выводится в следующем виде:
Виджет устройства - Температура на улице
Целевая температура

Минимум - 16
Максимум - 32

Параметр выводится в следующем виде:
Виджет устройства - Диапазон
Скорость вентилятора

0 - Автоматическая скорость
1 - Первая скорость
2 - Вторая скорость
3 - Третья скорость

Параметр выводится в следующем виде:
Список - Скорость вентилятора
Скорость вентилятора расширенная

0 - Автоматическая скорость
1 - Режим тихий
2 - Первая скорость
3 - Вторая скорость
4 - Третья скорость
5 - Режим турбо

Параметр выводится в следующем виде:
Список - Скорость вентилятора расширенная
Горизонтальные жалюзи

0 - Остановлены
1 - Качание (вверх-вниз)
2 - Самое низкое положение
3 - Низкое положение
4 - Среднее положение
5 - Высокое положение
6 - Самое высокое положение

Параметр выводится в следующем виде:
Список - Горизонтальные жалюзи
Вертикальные жалюзи

0 - Остановлены
1 - Качание (право-лево)

Параметры выводятся в следующем виде:
Список - Вертикальные жалюзи
Вертикальные и горизонтальные жалюзи 

0 - Остановлены
1 - Качание горизонтальных и вертикальных жалюзи
2 - Качание горизонтальных жалюзи
3 - Качание вертикальных жалюзи

Параметры выводятся в следующем виде:
Список - Качание жалюзи
Режим Тихий

1 - Включен
0 - Выключен

Параметр выводится в следующем виде:
Выключатель - Режим тихий
Режим Турбо

1 - Включен
0 - Выключен

Параметр выводится в следующем виде:
Выключатель - Режим турбо
Режим сна

1 - Включен
0 - Выключен

Параметр выводится в следующем виде:
Выключатель - Режим сна
Ионизация

1 - Включен
0 - Выключен

Параметр выводится в следующем виде:
Выключатель - Ионизация
Самоочистка

1 - Включен
0 - Выключен

Параметр выводится в следующем виде:
Выключатель - Самоочистка
Подсветка дисплея кондиционера

1 - Включен
0 - Выключен

Параметр выводится в следующем виде:
Выключатель - Подсветка экрана
Защита от плесени

1 - Включен
0 - Выключен

Параметр выводится в следующем виде:
Выключатель - Защита от плесени
Шлюз DK-1-ZB-S

PRO

10.2.2 Список функций DK-1-ZB-S

Скопировано
Функции кондиционера
Состояние

1 - Включен
0 - Выключен

Параметр выводится в следующем виде:
Сенсор - Кондиционер подключен
Состояние и режим

0 - Кондиционер выключен
1 - Нагрев
2 - Охлаждение
3 - Автоматический
4 - Осушение
5 - Вентиляция

Параметр выводится в следующем виде:
Список - Режим
Температура воздуха в помещении

Параметр выводится в следующем виде:
Виджет устройства - Температура в помещении
Температура воздуха на улице

Параметр выводится в следующем виде:
Виджет устройства - Температура на улице
Целевая температура

Минимум - 16
Максимум - 32

Параметр выводится в следующем виде:
Виджет устройства - Диапазон
Скорость вентилятора

0 - Автоматическая скорость
1 - Первая скорость
2 - Вторая скорость
3 - Третья скорость
4 - Четвертая скорость
5 - Пятая скорость

Параметр выводится в следующем виде:
Список - Скорость вентилятора
Скорость вентилятора расширенная

0 - Автоматическая скорость
1 - Режим тихий
2 - Первая скорость
3 - Вторая скорость
4 - Третья скорость
5 - Четвертая скорость
6 - Пятая скорость
7 - Режим турбо

Параметр выводится в следующем виде:
Список - Скорость вентилятора расширенная
Горизонтальные жалюзи

0 - Остановлены
1 - Качание (вверх-вниз)

Параметр выводится в следующем виде:
Список - Горизонтальные жалюзи
Вертикальные жалюзи

0 - Остановлены
1 - Качание (право-лево)

Параметры выводятся в следующем виде:
Список - Вертикальные жалюзи
Вертикальные и горизонтальные жалюзи 

0 - Остановлены
1 - Качание горизонтальных и вертикальных жалюзи
2 - Качание горизонтальных жалюзи
3 - Качание вертикальных жалюзи

Параметры выводятся в следующем виде:
Список - Качание жалюзи
Режим Тихий

1 - Включен
0 - Выключен

Параметр выводится в следующем виде:
Выключатель - Режим тихий
Режим Эко

1 - Включен
0 - Выключен

Параметр выводится в следующем виде:
Выключатель - Режим эко
Режим Турбо

1 - Включен
0 - Выключен

Параметр выводится в следующем виде:
Выключатель - Режим турбо
Подсветка дисплея кондиционера

1 - Включен
0 - Выключен

Параметр выводится в следующем виде:
Выключатель - Подсветка экрана
Ослабить яркость экрана

1 - Включен
0 - Выключен

Параметр выводится в следующем виде:
Выключатель - Ослабить яркость экрана
Шлюз GR-3-ZB-S

PRO

10.2.3 Список функций GR-3-ZB-S

Скопировано
Функции кондиционера
Состояние

1 - Включен
0 - Выключен

Параметр выводится в следующем виде:
Сенсор - Кондиционер подключен
Состояние и режим

0 - Кондиционер выключен
1 - Нагрев
2 - Охлаждение
3 - Автоматический
4 - Осушение
5 - Вентиляция

Параметр выводится в следующем виде:
Список - Режим
Температура воздуха в помещении

Параметр выводится в следующем виде:
Виджет устройства - Температура в помещении
Температура воздуха на улице

Параметр выводится в следующем виде:
Виджет устройства - Температура на улице
Целевая температура

Минимум - 16
Максимум - 30

Параметр выводится в следующем виде:
Виджет устройства - Диапазон
Скорость вентилятора

0 - Автоматическая скорость
1 - Первая скорость
2 - Вторая скорость
3 - Третья скорость
4 - Четвертая скорость
5 - Пятая скорость

Параметр выводится в следующем виде:
Список - Скорость вентилятора
Скорость вентилятора расширенная

0 - Автоматическая скорость
1 - Режим тихий
2 - Первая скорость
3 - Вторая скорость
4 - Третья скорость
5 - Четвертая скорость
6 - Пятая скорость
7 - Режим турбо

Параметр выводится в следующем виде:
Список - Скорость вентилятора расширенная
Горизонтальные жалюзи

0 - Остановлены
1 - Качание (вверх-вниз)
2 - Самое низкое положение
3 - Низкое положение
4 - Среднее положение
5 - Высокое положение
6 - Самое высокое положение

Параметр выводится в следующем виде:
Список - Горизонтальные жалюзи
Вертикальные жалюзи

0 - Остановлены
1 - Качание (право-лево)
2 - Самое левое положение
3 - Левое положение
4 - Среднее положение
5 - Правое положение
6 - Самое правое положение

Параметры выводятся в следующем виде:
Список - Вертикальные жалюзи
Вертикальные и горизонтальные жалюзи 

0 - Остановлены
1 - Качание горизонтальных и вертикальных жалюзи
2 - Качание горизонтальных жалюзи
3 - Качание вертикальных жалюзи

Параметры выводятся в следующем виде:
Список - Качание жалюзи
Режим Тихий

1 - Включен
0 - Выключен

Параметр выводится в следующем виде:
Выключатель - Режим тихий
Режим Эко

1 - Включен
0 - Выключен

Параметр выводится в следующем виде:
Выключатель - Режим эко
Режим Турбо

1 - Включен
0 - Выключен

Параметр выводится в следующем виде:
Выключатель - Режим турбо
Ионизация

1 - Включен
0 - Выключен

Параметр выводится в следующем виде:
Выключатель - Ионизация
Самоочистка

1 - Включен
0 - Выключен

Параметр выводится в следующем виде:
Выключатель - Самоочистка
Шлюз HR-1-ZB-S
Логотип Haier

PRO

10.2.4 Список функций HR-1-ZB-S

Скопировано
Функции кондиционера
Состояние

1 - Включен
0 - Выключен

Параметр выводится в следующем виде:
Сенсор - Кондиционер подключен
Состояние и режим

0 - Кондиционер выключен
1 - Нагрев
2 - Охлаждение
3 - Автоматический
4 - Осушение
5 - Вентиляция

Параметр выводится в следующем виде:
Список - Режим
Температура воздуха в помещении

Параметр выводится в следующем виде:
Виджет устройства - Температура в помещении
Температура воздуха на улице

Параметр выводится в следующем виде:
Виджет устройства - Температура на улице
Целевая температура

Минимум - 16
Максимум - 30

Параметр выводится в следующем виде:
Виджет устройства - Диапазон
Скорость вентилятора

0 - Автоматическая скорость
1 - Первая скорость
2 - Вторая скорость
3 - Третья скорость

Параметр выводится в следующем виде:
Список - Скорость вентилятора
Скорость вентилятора расширенная

0 - Автоматическая скорость
1 - Режим тихий
2 - Первая скорость
3 - Вторая скорость
4 - Третья скорость
5 - Режим турбо

Параметр выводится в следующем виде:
Список - Скорость вентилятора расширенная
Горизонтальные жалюзи

0 - Остановлены
1 - Качание (вверх-вниз)
2 - Самое низкое положение
3 - Низкое положение
4 - Среднее низкое
5 - Среднее положение
6 - Среднее высокое положение
7 - Высокое положение
8 - Самое высокое положение

Параметр выводится в следующем виде:
Список - Горизонтальные жалюзи
Вертикальные жалюзи

0 - Остановлены
1 - Качание (право-лево)
2 - Самое левое положение
3 - Левое положение
4 - Среднее положение
5 - Правое положение
6 - Самое правое положение

Параметры выводятся в следующем виде:
Список - Вертикальные жалюзи
Вертикальные и горизонтальные жалюзи 

0 - Остановлены
1 - Качание горизонтальных и вертикальных жалюзи
2 - Качание горизонтальных жалюзи
3 - Качание вертикальных жалюзи

Параметры выводятся в следующем виде:
Список - Качание жалюзи
Режим Тихий

1 - Включен
0 - Выключен

Параметр выводится в следующем виде:
Выключатель - Режим тихий
Режим Эко

1 - Включен
0 - Выключен

Параметр выводится в следующем виде:
Выключатель - Режим эко
Режим Турбо

1 - Включен
0 - Выключен

Параметр выводится в следующем виде:
Выключатель - Режим турбо
Режим сна

1 - Включен
0 - Выключен

Параметр выводится в следующем виде:
Выключатель - Режим сна
Подсветка дисплея кондиционера

1 - Включен
0 - Выключен

Параметр выводится в следующем виде:
Выключатель - Подсветка экрана
Звуковая индикация

1 - Включен
0 - Выключен

Параметр выводится в следующем виде:
Выключатель - Звуковая индикация
Ионизация

1 - Включен
0 - Выключен

Параметр выводится в следующем виде:
Выключатель - Ионизация
Самоочистка

1 - Включен
0 - Выключен

Параметр выводится в следующем виде:
Выключатель - Самоочистка
Шлюз HS-3-ZB-S
Логотип Hisense

PRO

10.2.5 Список функций HS-3-ZB-S

Скопировано
Функции кондиционера
Состояние

1 - Включен
0 - Выключен

Параметр выводится в следующем виде:
Сенсор - Кондиционер подключен
Состояние и режим

0 - Кондиционер выключен
1 - Нагрев
2 - Охлаждение
3 - Автоматический
4 - Осушение
5 - Вентиляция

Параметр выводится в следующем виде:
Список - Режим
Температура воздуха в помещении

Параметр выводится в следующем виде:
Виджет устройства - Температура в помещении
Температура воздуха на улице

Параметр выводится в следующем виде:
Виджет устройства - Температура на улице
Целевая температура

Минимум - 16
Максимум - 32

Параметр выводится в следующем виде:
Виджет устройства - Диапазон
Скорость вентилятора

0 - Автоматическая скорость
1 - Первая скорость
2 - Вторая скорость
3 - Третья скорость
4 - Четвертая скорость
5 - Пятая скорость

Параметр выводится в следующем виде:
Список - Скорость вентилятора
Скорость вентилятора расширенная

0 - Автоматическая скорость
1 - Режим тихий
2 - Первая скорость
3 - Вторая скорость
4 - Третья скорость
5 - Четвертая скорость
6 - Пятая скорость
7 - Режим турбо

Параметр выводится в следующем виде:
Список - Скорость вентилятора расширенная
Горизонтальные жалюзи

0 - Остановлены
1 - Качание (вверх-вниз)
2 - Самое низкое положение
3 - Низкое положение
4 - Среднее низкое
5 - Среднее положение
6 - Среднее высокое положение
7 - Высокое положение

Параметр выводится в следующем виде:
Список - Горизонтальные жалюзи
Вертикальные жалюзи

0 - Остановлены
1 - Качание (право-лево)
2 - Левое положение
3 - Среднее положение
4 - Правое положение

Параметры выводятся в следующем виде:
Список - Вертикальные жалюзи
Вертикальные и горизонтальные жалюзи 

0 - Остановлены
1 - Качание горизонтальных и вертикальных жалюзи
2 - Качание горизонтальных жалюзи
3 - Качание вертикальных жалюзи

Параметры выводятся в следующем виде:
Список - Качание жалюзи
Режим Тихий

1 - Включен
0 - Выключен

Параметр выводится в следующем виде:
Выключатель - Режим тихий
Режим Эко

1 - Включен
0 - Выключен

Параметр выводится в следующем виде:
Выключатель - Режим эко
Режим Турбо

1 - Включен
0 - Выключен

Параметр выводится в следующем виде:
Выключатель - Режим турбо
Режим сна

1 - Включен
0 - Выключен

Параметр выводится в следующем виде:
Выключатель - Режим сна
Подсветка дисплея кондиционера

1 - Включен
0 - Выключен

Параметр выводится в следующем виде:
Выключатель - Подсветка экрана
Звуковая индикация

1 - Включен
0 - Выключен

Параметр выводится в следующем виде:
Выключатель - Звуковая индикация
Ионизация

1 - Включен
0 - Выключен

Параметр выводится в следующем виде:
Выключатель - Ионизация
Умный глаз

0 - Отключен
1 - Поток от человека
2 - Поток на человека

Параметр выводится в следующем виде:
Список - Умный глаз
Умный сон

0 - Отключен
1 - Обычный
2 - Для пожилых
2 - Для молодых
2 - Для детей

Параметр выводится в следующем виде:
Список - Умный сон
Шлюз HT-1-ZB-S

PRO

10.2.6 Список функций HT-1-ZB-S

Скопировано
Функции кондиционера
Состояние

1 - Включен
0 - Выключен

Параметр выводится в следующем виде:
Сенсор - Кондиционер подключен
Состояние и режим

0 - Кондиционер выключен
1 - Нагрев
2 - Охлаждение
3 - Автоматический
4 - Осушение
5 - Вентиляция

Параметр выводится в следующем виде:
Список - Режим
Температура воздуха в помещении

Параметр выводится в следующем виде:
Виджет устройства - Температура в помещении
Температура воздуха на улице

Параметр выводится в следующем виде:
Виджет устройства - Температура на улице
Целевая температура

Минимум - 16
Максимум - 32

Параметр выводится в следующем виде:
Виджет устройства - Диапазон
Скорость вентилятора

0 - Автоматическая скорость
1 - Первая скорость
2 - Вторая скорость
3 - Третья скорость

Параметр выводится в следующем виде:
Список - Скорость вентилятора
Скорость вентилятора расширенная

0 - Автоматическая скорость
2 - Первая скорость
3 - Вторая скорость
4 - Третья скорость

Параметр выводится в следующем виде:
Список - Скорость вентилятора расширенная
Шлюз MD-3-ZB-S

PRO

10.2.7 Список функций MD-3-ZB-S

Скопировано
Функции кондиционера
Состояние

1 - Включен
0 - Выключен

Параметр выводится в следующем виде:
Сенсор - Кондиционер подключен
Состояние и режим

0 - Кондиционер выключен
1 - Нагрев
2 - Охлаждение
3 - Автоматический
4 - Осушение
5 - Вентиляция

Параметр выводится в следующем виде:
Список - Режим
Температура воздуха в помещении

Параметр выводится в следующем виде:
Виджет устройства - Температура в помещении
Целевая температура

Минимум - 16
Максимум - 30

Параметр выводится в следующем виде:
Виджет устройства - Диапазон
Скорость вентилятора

0 - Автоматическая скорость
1 - Первая скорость
2 - Вторая скорость
3 - Третья скорость

Параметр выводится в следующем виде:
Список - Скорость вентилятора
Скорость вентилятора расширенная

0 - Автоматическая скорость
2 - Первая скорость
3 - Вторая скорость
4 - Третья скорость

Параметр выводится в следующем виде:
Список - Скорость вентилятора расширенная
Горизонтальные жалюзи

0 - Остановлены
1 - Качание (вверх-вниз)

Параметр выводится в следующем виде:
Список - Горизонтальные жалюзи
Вертикальные жалюзи

0 - Остановлены
1 - Качание (право-лево)

Параметры выводятся в следующем виде:
Список - Вертикальные жалюзи
Режим Эко

1 - Включен
0 - Выключен

Параметр выводится в следующем виде:
Выключатель - Режим эко
Шлюз ME-1-ZB-S

PRO

10.2.8 Список функций ME-1-ZB-S

Скопировано
Функции кондиционера
Состояние

1 - Включен
0 - Выключен

Параметр выводится в следующем виде:
Сенсор - Кондиционер подключен
Состояние и режим

0 - Кондиционер выключен
1 - Нагрев
2 - Охлаждение
3 - Автоматический
4 - Осушение
5 - Вентиляция

Параметр выводится в следующем виде:
Список - Режим
Температура воздуха в помещении

Параметр выводится в следующем виде:
Виджет устройства - Температура в помещении
Целевая температура

Минимум - 16
Максимум - 31

Параметр выводится в следующем виде:
Виджет устройства - Диапазон
Скорость вентилятора

0 - Автоматическая скорость
1 - Первая скорость
2 - Вторая скорость
3 - Третья скорость
4 - Четвертая скорость

Параметр выводится в следующем виде:
Список - Скорость вентилятора
Скорость вентилятора расширенная

0 - Автоматическая скорость
1 - Режим тихий
2 - Первая скорость
3 - Вторая скорость
4 - Третья скорость
5 - Четвертая скорость

Параметр выводится в следующем виде:
Список - Скорость вентилятора расширенная
Горизонтальные жалюзи

0 - Остановлены
1 - Качание (вверх-вниз)
2 - Самое низкое положение
3 - Низкое положение
4 - Среднее положение
5 - Высокое положение
6 - Самое высокое положение

Параметр выводится в следующем виде:
Список - Горизонтальные жалюзи
Вертикальные жалюзи

0 - Остановлены
1 - Качание (право-лево)
2 - Самое левое положение
3 - Левое положение
4 - Среднее положение
5 - Правое положение
6 - Самое правое положение

Параметры выводятся в следующем виде:
Список - Вертикальные жалюзи
Вертикальные и горизонтальные жалюзи 

0 - Остановлены
1 - Качание горизонтальных и вертикальных жалюзи
2 - Качание горизонтальных жалюзи
3 - Качание вертикальных жалюзи

Параметры выводятся в следующем виде:
Список - Качание жалюзи
Режим Тихий

1 - Включен
0 - Выключен

Параметр выводится в следующем виде:
Выключатель - Режим тихий
Шлюз TCL-1-ZB-S
Логотип TCL

PRO

10.2.9 Список функций TCL-1-ZB-S

Скопировано
Функции кондиционера
Состояние

1 - Включен
0 - Выключен

Параметр выводится в следующем виде:
Сенсор - Кондиционер подключен
Состояние и режим

0 - Кондиционер выключен
1 - Нагрев
2 - Охлаждение
3 - Автоматический
4 - Осушение
5 - Вентиляция

Параметр выводится в следующем виде:
Список - Режим
Температура воздуха в помещении

Параметр выводится в следующем виде:
Виджет устройства - Температура в помещении
Температура воздуха на улице

Параметр выводится в следующем виде:
Виджет устройства - Температура на улице
Целевая температура

Минимум - 16
Максимум - 31

Параметр выводится в следующем виде:
Виджет устройства - Диапазон
Скорость вентилятора

0 - Автоматическая скорость
1 - Первая скорость
2 - Вторая скорость
3 - Третья скорость
4 - Четвертая скорость
5 - Пятая скорость

Параметр выводится в следующем виде:
Список - Скорость вентилятора
Скорость вентилятора расширенная

0 - Автоматическая скорость
1 - Режим тихий
2 - Первая скорость
3 - Вторая скорость
4 - Третья скорость
5 - Четвертая скорость
6 - Пятая скорость
7 - Режим турбо

Параметр выводится в следующем виде:
Список - Скорость вентилятора расширенная
Горизонтальные жалюзи

0 - Остановлены
1 - Качание (вверх-вниз)
2 - Самое низкое положение
3 - Низкое положение
4 - Среднее положение
5 - Высокое положение
6 - Самое высокое положение

Параметр выводится в следующем виде:
Список - Горизонтальные жалюзи
Вертикальные жалюзи

0 - Остановлены
1 - Качание (право-лево)
2 - Самое левое положение
3 - Левое положение
4 - Среднее положение
5 - Правое положение
6 - Самое правое положение
7 - Мягкий поток

Параметры выводятся в следующем виде:
Список - Вертикальные жалюзи
Вертикальные и горизонтальные жалюзи 

0 - Остановлены
1 - Качание горизонтальных и вертикальных жалюзи
2 - Качание горизонтальных жалюзи
3 - Качание вертикальных жалюзи

Параметры выводятся в следующем виде:
Список - Качание жалюзи
Режим Тихий

1 - Включен
0 - Выключен

Параметр выводится в следующем виде:
Выключатель - Режим тихий
Режим Эко

1 - Включен
0 - Выключен

Параметр выводится в следующем виде:
Выключатель - Режим эко
Режим Турбо

1 - Включен
0 - Выключен

Параметр выводится в следующем виде:
Выключатель - Режим турбо
Режим сна

1 - Включен
0 - Выключен

Параметр выводится в следующем виде:
Выключатель - Режим сна
Ионизация

1 - Включен
0 - Выключен

Параметр выводится в следующем виде:
Выключатель - Ионизация
Самоочистка

1 - Включен
0 - Выключен

Параметр выводится в следующем виде:
Выключатель - Самоочистка
Защита от плесени

1 - Включен
0 - Выключен

Параметр выводится в следующем виде:
Выключатель - Защита от плесени
Подсветка дисплея кондиционера

1 - Включен
0 - Выключен

Параметр выводится в следующем виде:
Выключатель - Подсветка экрана
Звуковая индикация

1 - Включен
0 - Выключен

Параметр выводится в следующем виде:
Выключатель - Звуковая индикация
Дежурный обогрев

1 - Включен
0 - Выключен

Параметр выводится в следующем виде:
Выключатель - Дежурный обогрев
Мягкий поток

1 - Включен
0 - Выключен

Параметр выводится в следующем виде:
Выключатель - Мягкий поток
Шлюз TCL-3-ZB-S
Логотип TCL

PRO

10.2.10 Список функций TCL-3-ZB-S

Скопировано
Функции кондиционера
Состояние

1 - Включен
0 - Выключен

Параметр выводится в следующем виде:
Сенсор - Кондиционер подключен
Состояние и режим

0 - Кондиционер выключен
1 - Нагрев
2 - Охлаждение
3 - Автоматический
4 - Осушение
5 - Вентиляция

Параметр выводится в следующем виде:
Список - Режим
Температура воздуха в помещении

Параметр выводится в следующем виде:
Виджет устройства - Температура в помещении
Целевая температура

Минимум - 16
Максимум - 31

Параметр выводится в следующем виде:
Виджет устройства - Диапазон
Скорость вентилятора

0 - Автоматическая скорость
1 - Первая скорость
2 - Вторая скорость
3 - Третья скорость
4 - Четвертая скорость
5 - Пятая скорость

Параметр выводится в следующем виде:
Список - Скорость вентилятора
Скорость вентилятора расширенная

0 - Автоматическая скорость
1 - Режим тихий
2 - Первая скорость
3 - Вторая скорость
4 - Третья скорость
5 - Четвертая скорость
6 - Пятая скорость
7 - Режим турбо

Параметр выводится в следующем виде:
Список - Скорость вентилятора расширенная
Горизонтальные жалюзи

0 - Остановлены
1 - Качание (вверх-вниз)

Параметр выводится в следующем виде:
Список - Горизонтальные жалюзи
Вертикальные жалюзи

0 - Остановлены
1 - Качание (право-лево)

Параметры выводятся в следующем виде:
Список - Вертикальные жалюзи
Вертикальные и горизонтальные жалюзи 

0 - Остановлены
1 - Качание горизонтальных и вертикальных жалюзи
2 - Качание горизонтальных жалюзи
3 - Качание вертикальных жалюзи

Параметры выводятся в следующем виде:
Список - Качание жалюзи
Режим Тихий

1 - Включен
0 - Выключен

Параметр выводится в следующем виде:
Выключатель - Режим тихий
Режим Эко

1 - Включен
0 - Выключен

Параметр выводится в следующем виде:
Выключатель - Режим эко
Режим Турбо

1 - Включен
0 - Выключен

Параметр выводится в следующем виде:
Выключатель - Режим турбо
Режим сна

1 - Включен
0 - Выключен

Параметр выводится в следующем виде:
Выключатель - Режим сна
Подсветка дисплея кондиционера

1 - Включен
0 - Выключен

Параметр выводится в следующем виде:
Выключатель - Подсветка экрана

10.3 Шлюзы ZigBee HOME

Скопировано
Шлюз GR-1-ZB-S

HOME

10.3.1 Список функций GR-1-ZB-S

Скопировано
Функции кондиционера
Состояние

1 - Включен
0 - Выключен

Параметр выводится в следующем виде:
Сенсор - Кондиционер подключен
Состояние и режим

0 - Кондиционер выключен
1 - Нагрев
2 - Охлаждение
3 - Автоматический
4 - Осушение
5 - Вентиляция

Параметр выводится в следующем виде:
Список - Режим
Температура воздуха в помещении

Параметр выводится в следующем виде:
Виджет устройства - Температура в помещении
Температура воздуха на улице

Параметр выводится в следующем виде:
Виджет устройства - Температура на улице
Целевая температура

Минимум - 16
Максимум - 30

Параметр выводится в следующем виде:
Виджет устройства - Диапазон
Скорость вентилятора

0 - Автоматическая скорость
1 - Первая скорость
2 - Вторая скорость
3 - Третья скорость
4 - Четвертая скорость
5 - Пятая скорость

Параметр выводится в следующем виде:
Список - Скорость вентилятора
Скорость вентилятора расширенная

0 - Автоматическая скорость
1 - Режим тихий
2 - Первая скорость
3 - Вторая скорость
4 - Третья скорость
5 - Четвертая скорость
6 - Пятая скорость
7 - Режим турбо

Параметр выводится в следующем виде:
Список - Скорость вентилятора расширенная
Горизонтальные жалюзи

0 - Остановлены
1 - Качание (вверх-вниз)
2 - Самое низкое положение
3 - Низкое положение
4 - Среднее положение
5 - Высокое положение
6 - Самое высокое положение

Параметр выводится в следующем виде:
Список - Горизонтальные жалюзи
Вертикальные жалюзи

0 - Остановлены
1 - Качание (право-лево)
2 - Самое левое положение
3 - Левое положение
4 - Среднее положение
5 - Правое положение
6 - Самое правое положение
7 - Мягкий поток

Параметры выводятся в следующем виде:
Список - Вертикальные жалюзи
Вертикальные и горизонтальные жалюзи 

0 - Остановлены
1 - Качание горизонтальных и вертикальных жалюзи
2 - Качание горизонтальных жалюзи
3 - Качание вертикальных жалюзи

Параметры выводятся в следующем виде:
Список - Качание жалюзи
Режим Тихий

1 - Включен
0 - Выключен

Параметр выводится в следующем виде:
Выключатель - Режим тихий
Режим Эко

1 - Включен
0 - Выключен

Параметр выводится в следующем виде:
Выключатель - Режим эко
Режим Турбо

1 - Включен
0 - Выключен

Параметр выводится в следующем виде:
Выключатель - Режим турбо
Режим сна

1 - Включен
0 - Выключен

Параметр выводится в следующем виде:
Выключатель - Режим сна
Ионизация

1 - Включен
0 - Выключен

Параметр выводится в следующем виде:
Выключатель - Ионизация
Подсветка дисплея кондиционера

1 - Включен
0 - Выключен

Параметр выводится в следующем виде:
Выключатель - Подсветка экрана
Шлюз AUX-1-ZB-S

HOME

10.3.2 Список функций AUX-1-ZB-S

Скопировано
Функции кондиционера
Состояние

1 - Включен
0 - Выключен

Параметр выводится в следующем виде:
Сенсор - Кондиционер подключен
Состояние и режим

0 - Кондиционер выключен
1 - Нагрев
2 - Охлаждение
3 - Автоматический
4 - Осушение
5 - Вентиляция

Параметр выводится в следующем виде:
Список - Режим
Температура воздуха в помещении

Параметр выводится в следующем виде:
Виджет устройства - Температура в помещении
Температура воздуха на улице

Параметр выводится в следующем виде:
Виджет устройства - Температура на улице
Целевая температура

Минимум - 16
Максимум - 32

Параметр выводится в следующем виде:
Виджет устройства - Диапазон
Скорость вентилятора

0 - Автоматическая скорость
1 - Первая скорость
2 - Вторая скорость
3 - Третья скорость

Параметр выводится в следующем виде:
Список - Скорость вентилятора
Скорость вентилятора расширенная

0 - Автоматическая скорость
1 - Режим тихий
2 - Первая скорость
3 - Вторая скорость
4 - Третья скорость
5 - Режим турбо

Параметр выводится в следующем виде:
Список - Скорость вентилятора расширенная
Горизонтальные жалюзи

0 - Остановлены
1 - Качание (вверх-вниз)
2 - Самое низкое положение
3 - Низкое положение
4 - Среднее положение
5 - Высокое положение
6 - Самое высокое положение

Параметр выводится в следующем виде:
Список - Горизонтальные жалюзи
Вертикальные жалюзи

0 - Остановлены
1 - Качание (право-лево)

Параметры выводятся в следующем виде:
Список - Вертикальные жалюзи
Вертикальные и горизонтальные жалюзи 

0 - Остановлены
1 - Качание горизонтальных и вертикальных жалюзи
2 - Качание горизонтальных жалюзи
3 - Качание вертикальных жалюзи

Параметры выводятся в следующем виде:
Список - Качание жалюзи
Режим Тихий

1 - Включен
0 - Выключен

Параметр выводится в следующем виде:
Выключатель - Режим тихий
Режим Турбо

1 - Включен
0 - Выключен

Параметр выводится в следующем виде:
Выключатель - Режим турбо
Режим сна

1 - Включен
0 - Выключен

Параметр выводится в следующем виде:
Выключатель - Режим сна
Ионизация

1 - Включен
0 - Выключен

Параметр выводится в следующем виде:
Выключатель - Ионизация
Самоочистка

1 - Включен
0 - Выключен

Параметр выводится в следующем виде:
Выключатель - Самоочистка
Подсветка дисплея кондиционера

1 - Включен
0 - Выключен

Параметр выводится в следующем виде:
Выключатель - Подсветка экрана
Защита от плесени

1 - Включен
0 - Выключен

Параметр выводится в следующем виде:
Выключатель - Защита от плесени
Шлюз DK-1-ZB-S

HOME

10.3.3 Список функций DK-1-ZB-S

Скопировано
Функции кондиционера
Состояние

1 - Включен
0 - Выключен

Параметр выводится в следующем виде:
Сенсор - Кондиционер подключен
Состояние и режим

0 - Кондиционер выключен
1 - Нагрев
2 - Охлаждение
3 - Автоматический
4 - Осушение
5 - Вентиляция

Параметр выводится в следующем виде:
Список - Режим
Температура воздуха в помещении

Параметр выводится в следующем виде:
Виджет устройства - Температура в помещении
Температура воздуха на улице

Параметр выводится в следующем виде:
Виджет устройства - Температура на улице
Целевая температура

Минимум - 16
Максимум - 32

Параметр выводится в следующем виде:
Виджет устройства - Диапазон
Скорость вентилятора

0 - Автоматическая скорость
1 - Первая скорость
2 - Вторая скорость
3 - Третья скорость
4 - Четвертая скорость
5 - Пятая скорость

Параметр выводится в следующем виде:
Список - Скорость вентилятора
Скорость вентилятора расширенная

0 - Автоматическая скорость
1 - Режим тихий
2 - Первая скорость
3 - Вторая скорость
4 - Третья скорость
5 - Четвертая скорость
6 - Пятая скорость
7 - Режим турбо

Параметр выводится в следующем виде:
Список - Скорость вентилятора расширенная
Горизонтальные жалюзи

0 - Остановлены
1 - Качание (вверх-вниз)

Параметр выводится в следующем виде:
Список - Горизонтальные жалюзи
Вертикальные жалюзи

0 - Остановлены
1 - Качание (право-лево)

Параметры выводятся в следующем виде:
Список - Вертикальные жалюзи
Вертикальные и горизонтальные жалюзи 

0 - Остановлены
1 - Качание горизонтальных и вертикальных жалюзи
2 - Качание горизонтальных жалюзи
3 - Качание вертикальных жалюзи

Параметры выводятся в следующем виде:
Список - Качание жалюзи
Режим Тихий

1 - Включен
0 - Выключен

Параметр выводится в следующем виде:
Выключатель - Режим тихий
Режим Эко

1 - Включен
0 - Выключен

Параметр выводится в следующем виде:
Выключатель - Режим эко
Режим Турбо

1 - Включен
0 - Выключен

Параметр выводится в следующем виде:
Выключатель - Режим турбо
Подсветка дисплея кондиционера

1 - Включен
0 - Выключен

Параметр выводится в следующем виде:
Выключатель - Подсветка экрана
Ослабить яркость экрана

1 - Включен
0 - Выключен

Параметр выводится в следующем виде:
Выключатель - Ослабить яркость экрана
Шлюз HR-1-ZB-S
Логотип Haier

HOME

10.3.4 Список функций HR-1-ZB-S

Скопировано
Функции кондиционера
Состояние

1 - Включен
0 - Выключен

Параметр выводится в следующем виде:
Сенсор - Кондиционер подключен
Состояние и режим

0 - Кондиционер выключен
1 - Нагрев
2 - Охлаждение
3 - Автоматический
4 - Осушение
5 - Вентиляция

Параметр выводится в следующем виде:
Список - Режим
Температура воздуха в помещении

Параметр выводится в следующем виде:
Виджет устройства - Температура в помещении
Температура воздуха на улице

Параметр выводится в следующем виде:
Виджет устройства - Температура на улице
Целевая температура

Минимум - 16
Максимум - 30

Параметр выводится в следующем виде:
Виджет устройства - Диапазон
Скорость вентилятора

0 - Автоматическая скорость
1 - Первая скорость
2 - Вторая скорость
3 - Третья скорость

Параметр выводится в следующем виде:
Список - Скорость вентилятора
Скорость вентилятора расширенная

0 - Автоматическая скорость
1 - Режим тихий
2 - Первая скорость
3 - Вторая скорость
4 - Третья скорость
5 - Режим турбо

Параметр выводится в следующем виде:
Список - Скорость вентилятора расширенная
Горизонтальные жалюзи

0 - Остановлены
1 - Качание (вверх-вниз)
2 - Самое низкое положение
3 - Низкое положение
4 - Среднее низкое
5 - Среднее положение
6 - Среднее высокое положение
7 - Высокое положение
8 - Самое высокое положение

Параметр выводится в следующем виде:
Список - Горизонтальные жалюзи
Вертикальные жалюзи

0 - Остановлены
1 - Качание (право-лево)
2 - Самое левое положение
3 - Левое положение
4 - Среднее положение
5 - Правое положение
6 - Самое правое положение

Параметры выводятся в следующем виде:
Список - Вертикальные жалюзи
Вертикальные и горизонтальные жалюзи 

0 - Остановлены
1 - Качание горизонтальных и вертикальных жалюзи
2 - Качание горизонтальных жалюзи
3 - Качание вертикальных жалюзи

Параметры выводятся в следующем виде:
Список - Качание жалюзи
Режим Тихий

1 - Включен
0 - Выключен

Параметр выводится в следующем виде:
Выключатель - Режим тихий
Режим Эко

1 - Включен
0 - Выключен

Параметр выводится в следующем виде:
Выключатель - Режим эко
Режим Турбо

1 - Включен
0 - Выключен

Параметр выводится в следующем виде:
Выключатель - Режим турбо
Режим сна

1 - Включен
0 - Выключен

Параметр выводится в следующем виде:
Выключатель - Режим сна
Подсветка дисплея кондиционера

1 - Включен
0 - Выключен

Параметр выводится в следующем виде:
Выключатель - Подсветка экрана
Звуковая индикация

1 - Включен
0 - Выключен

Параметр выводится в следующем виде:
Выключатель - Звуковая индикация
Ионизация

1 - Включен
0 - Выключен

Параметр выводится в следующем виде:
Выключатель - Ионизация
Самоочистка

1 - Включен
0 - Выключен

Параметр выводится в следующем виде:
Выключатель - Самоочистка
Шлюз HS-3-ZB-S
Логотип Hisense

HOME

10.3.5 Список функций HS-3-ZB-S

Скопировано
Функции кондиционера
Состояние

1 - Включен
0 - Выключен

Параметр выводится в следующем виде:
Сенсор - Кондиционер подключен
Состояние и режим

0 - Кондиционер выключен
1 - Нагрев
2 - Охлаждение
3 - Автоматический
4 - Осушение
5 - Вентиляция

Параметр выводится в следующем виде:
Список - Режим
Температура воздуха в помещении

Параметр выводится в следующем виде:
Виджет устройства - Температура в помещении
Температура воздуха на улице

Параметр выводится в следующем виде:
Виджет устройства - Температура на улице
Целевая температура

Минимум - 16
Максимум - 32

Параметр выводится в следующем виде:
Виджет устройства - Диапазон
Скорость вентилятора

0 - Автоматическая скорость
1 - Первая скорость
2 - Вторая скорость
3 - Третья скорость
4 - Четвертая скорость
5 - Пятая скорость

Параметр выводится в следующем виде:
Список - Скорость вентилятора
Скорость вентилятора расширенная

0 - Автоматическая скорость
1 - Режим тихий
2 - Первая скорость
3 - Вторая скорость
4 - Третья скорость
5 - Четвертая скорость
6 - Пятая скорость
7 - Режим турбо

Параметр выводится в следующем виде:
Список - Скорость вентилятора расширенная
Горизонтальные жалюзи

0 - Остановлены
1 - Качание (вверх-вниз)
2 - Самое низкое положение
3 - Низкое положение
4 - Среднее низкое
5 - Среднее положение
6 - Среднее высокое положение
7 - Высокое положение

Параметр выводится в следующем виде:
Список - Горизонтальные жалюзи
Вертикальные жалюзи

0 - Остановлены
1 - Качание (право-лево)
2 - Левое положение
3 - Среднее положение
4 - Правое положение

Параметры выводятся в следующем виде:
Список - Вертикальные жалюзи
Вертикальные и горизонтальные жалюзи 

0 - Остановлены
1 - Качание горизонтальных и вертикальных жалюзи
2 - Качание горизонтальных жалюзи
3 - Качание вертикальных жалюзи

Параметры выводятся в следующем виде:
Список - Качание жалюзи
Режим Тихий

1 - Включен
0 - Выключен

Параметр выводится в следующем виде:
Выключатель - Режим тихий
Режим Эко

1 - Включен
0 - Выключен

Параметр выводится в следующем виде:
Выключатель - Режим эко
Режим Турбо

1 - Включен
0 - Выключен

Параметр выводится в следующем виде:
Выключатель - Режим турбо
Режим сна

1 - Включен
0 - Выключен

Параметр выводится в следующем виде:
Выключатель - Режим сна
Подсветка дисплея кондиционера

1 - Включен
0 - Выключен

Параметр выводится в следующем виде:
Выключатель - Подсветка экрана
Звуковая индикация

1 - Включен
0 - Выключен

Параметр выводится в следующем виде:
Выключатель - Звуковая индикация
Ионизация

1 - Включен
0 - Выключен

Параметр выводится в следующем виде:
Выключатель - Ионизация
Умный глаз

0 - Отключен
1 - Поток от человека
2 - Поток на человека

Параметр выводится в следующем виде:
Список - Умный глаз
Умный сон

0 - Отключен
1 - Обычный
2 - Для пожилых
2 - Для молодых
2 - Для детей

Параметр выводится в следующем виде:
Список - Умный сон
Шлюз HT-1-ZB-S

HOME

10.3.6 Список функций HT-1-ZB-S

Скопировано
Функции кондиционера
Состояние

1 - Включен
0 - Выключен

Параметр выводится в следующем виде:
Сенсор - Кондиционер подключен
Состояние и режим

0 - Кондиционер выключен
1 - Нагрев
2 - Охлаждение
3 - Автоматический
4 - Осушение
5 - Вентиляция

Параметр выводится в следующем виде:
Список - Режим
Температура воздуха в помещении

Параметр выводится в следующем виде:
Виджет устройства - Температура в помещении
Температура воздуха на улице

Параметр выводится в следующем виде:
Виджет устройства - Температура на улице
Целевая температура

Минимум - 16
Максимум - 32

Параметр выводится в следующем виде:
Виджет устройства - Диапазон
Скорость вентилятора

0 - Автоматическая скорость
1 - Первая скорость
2 - Вторая скорость
3 - Третья скорость

Параметр выводится в следующем виде:
Список - Скорость вентилятора
Скорость вентилятора расширенная

0 - Автоматическая скорость
2 - Первая скорость
3 - Вторая скорость
4 - Третья скорость

Параметр выводится в следующем виде:
Список - Скорость вентилятора расширенная
Шлюз MD-3-ZB-S

HOME

10.3.7 Список функций MD-3-ZB-S

Скопировано
Функции кондиционера
Состояние

1 - Включен
0 - Выключен

Параметр выводится в следующем виде:
Сенсор - Кондиционер подключен
Состояние и режим

0 - Кондиционер выключен
1 - Нагрев
2 - Охлаждение
3 - Автоматический
4 - Осушение
5 - Вентиляция

Параметр выводится в следующем виде:
Список - Режим
Температура воздуха в помещении

Параметр выводится в следующем виде:
Виджет устройства - Температура в помещении
Целевая температура

Минимум - 16
Максимум - 30

Параметр выводится в следующем виде:
Виджет устройства - Диапазон
Скорость вентилятора

0 - Автоматическая скорость
1 - Первая скорость
2 - Вторая скорость
3 - Третья скорость

Параметр выводится в следующем виде:
Список - Скорость вентилятора
Скорость вентилятора расширенная

0 - Автоматическая скорость
2 - Первая скорость
3 - Вторая скорость
4 - Третья скорость

Параметр выводится в следующем виде:
Список - Скорость вентилятора расширенная
Горизонтальные жалюзи

0 - Остановлены
1 - Качание (вверх-вниз)

Параметр выводится в следующем виде:
Список - Горизонтальные жалюзи
Вертикальные жалюзи

0 - Остановлены
1 - Качание (право-лево)

Параметры выводятся в следующем виде:
Список - Вертикальные жалюзи
Режим Эко

1 - Включен
0 - Выключен

Параметр выводится в следующем виде:
Выключатель - Режим эко
Шлюз ME-1-ZB-S

HOME

10.3.8 Список функций ME-1-ZB-S

Скопировано
Функции кондиционера
Состояние

1 - Включен
0 - Выключен

Параметр выводится в следующем виде:
Сенсор - Кондиционер подключен
Состояние и режим

0 - Кондиционер выключен
1 - Нагрев
2 - Охлаждение
3 - Автоматический
4 - Осушение
5 - Вентиляция

Параметр выводится в следующем виде:
Список - Режим
Температура воздуха в помещении

Параметр выводится в следующем виде:
Виджет устройства - Температура в помещении
Целевая температура

Минимум - 16
Максимум - 31

Параметр выводится в следующем виде:
Виджет устройства - Диапазон
Скорость вентилятора

0 - Автоматическая скорость
1 - Первая скорость
2 - Вторая скорость
3 - Третья скорость
4 - Четвертая скорость

Параметр выводится в следующем виде:
Список - Скорость вентилятора
Скорость вентилятора расширенная

0 - Автоматическая скорость
1 - Режим тихий
2 - Первая скорость
3 - Вторая скорость
4 - Третья скорость
5 - Четвертая скорость

Параметр выводится в следующем виде:
Список - Скорость вентилятора расширенная
Горизонтальные жалюзи

0 - Остановлены
1 - Качание (вверх-вниз)
2 - Самое низкое положение
3 - Низкое положение
4 - Среднее положение
5 - Высокое положение
6 - Самое высокое положение

Параметр выводится в следующем виде:
Список - Горизонтальные жалюзи
Вертикальные жалюзи

0 - Остановлены
1 - Качание (право-лево)
2 - Самое левое положение
3 - Левое положение
4 - Среднее положение
5 - Правое положение
6 - Самое правое положение

Параметры выводятся в следующем виде:
Список - Вертикальные жалюзи
Вертикальные и горизонтальные жалюзи 

0 - Остановлены
1 - Качание горизонтальных и вертикальных жалюзи
2 - Качание горизонтальных жалюзи
3 - Качание вертикальных жалюзи

Параметры выводятся в следующем виде:
Список - Качание жалюзи
Режим Тихий

1 - Включен
0 - Выключен

Параметр выводится в следующем виде:
Выключатель - Режим тихий
Шлюз TCL-1-ZB-S
Логотип TCL

HOME

10.3.9 Список функций TCL-1-ZB-S

Скопировано
Функции кондиционера
Состояние

1 - Включен
0 - Выключен

Параметр выводится в следующем виде:
Сенсор - Кондиционер подключен
Состояние и режим

0 - Кондиционер выключен
1 - Нагрев
2 - Охлаждение
3 - Автоматический
4 - Осушение
5 - Вентиляция

Параметр выводится в следующем виде:
Список - Режим
Температура воздуха в помещении

Параметр выводится в следующем виде:
Виджет устройства - Температура в помещении
Температура воздуха на улице

Параметр выводится в следующем виде:
Виджет устройства - Температура на улице
Целевая температура

Минимум - 16
Максимум - 31

Параметр выводится в следующем виде:
Виджет устройства - Диапазон
Скорость вентилятора

0 - Автоматическая скорость
1 - Первая скорость
2 - Вторая скорость
3 - Третья скорость
4 - Четвертая скорость
5 - Пятая скорость

Параметр выводится в следующем виде:
Список - Скорость вентилятора
Скорость вентилятора расширенная

0 - Автоматическая скорость
1 - Режим тихий
2 - Первая скорость
3 - Вторая скорость
4 - Третья скорость
5 - Четвертая скорость
6 - Пятая скорость
7 - Режим турбо

Параметр выводится в следующем виде:
Список - Скорость вентилятора расширенная
Горизонтальные жалюзи

0 - Остановлены
1 - Качание (вверх-вниз)
2 - Самое низкое положение
3 - Низкое положение
4 - Среднее положение
5 - Высокое положение
6 - Самое высокое положение

Параметр выводится в следующем виде:
Список - Горизонтальные жалюзи
Вертикальные жалюзи

0 - Остановлены
1 - Качание (право-лево)
2 - Самое левое положение
3 - Левое положение
4 - Среднее положение
5 - Правое положение
6 - Самое правое положение
7 - Мягкий поток

Параметры выводятся в следующем виде:
Список - Вертикальные жалюзи
Вертикальные и горизонтальные жалюзи 

0 - Остановлены
1 - Качание горизонтальных и вертикальных жалюзи
2 - Качание горизонтальных жалюзи
3 - Качание вертикальных жалюзи

Параметры выводятся в следующем виде:
Список - Качание жалюзи
Режим Тихий

1 - Включен
0 - Выключен

Параметр выводится в следующем виде:
Выключатель - Режим тихий
Режим Эко

1 - Включен
0 - Выключен

Параметр выводится в следующем виде:
Выключатель - Режим эко
Режим Турбо

1 - Включен
0 - Выключен

Параметр выводится в следующем виде:
Выключатель - Режим турбо
Режим сна

1 - Включен
0 - Выключен

Параметр выводится в следующем виде:
Выключатель - Режим сна
Ионизация

1 - Включен
0 - Выключен

Параметр выводится в следующем виде:
Выключатель - Ионизация
Самоочистка

1 - Включен
0 - Выключен

Параметр выводится в следующем виде:
Выключатель - Самоочистка
Защита от плесени

1 - Включен
0 - Выключен

Параметр выводится в следующем виде:
Выключатель - Защита от плесени
Подсветка дисплея кондиционера

1 - Включен
0 - Выключен

Параметр выводится в следующем виде:
Выключатель - Подсветка экрана
Звуковая индикация

1 - Включен
0 - Выключен

Параметр выводится в следующем виде:
Выключатель - Звуковая индикация
Дежурный обогрев

1 - Включен
0 - Выключен

Параметр выводится в следующем виде:
Выключатель - Дежурный обогрев
Мягкий поток

1 - Включен
0 - Выключен

Параметр выводится в следующем виде:
Выключатель - Мягкий поток
Шлюз TCL-3-ZB-S
Логотип TCL

HOME

10.3.10 Список функций TCL-3-ZB-S

Скопировано
Функции кондиционера
Состояние

1 - Включен
0 - Выключен

Параметр выводится в следующем виде:
Сенсор - Кондиционер подключен
Состояние и режим

0 - Кондиционер выключен
1 - Нагрев
2 - Охлаждение
3 - Автоматический
4 - Осушение
5 - Вентиляция

Параметр выводится в следующем виде:
Список - Режим
Температура воздуха в помещении

Параметр выводится в следующем виде:
Виджет устройства - Температура в помещении
Целевая температура

Минимум - 16
Максимум - 31

Параметр выводится в следующем виде:
Виджет устройства - Диапазон
Скорость вентилятора

0 - Автоматическая скорость
1 - Первая скорость
2 - Вторая скорость
3 - Третья скорость
4 - Четвертая скорость
5 - Пятая скорость

Параметр выводится в следующем виде:
Список - Скорость вентилятора
Скорость вентилятора расширенная

0 - Автоматическая скорость
1 - Режим тихий
2 - Первая скорость
3 - Вторая скорость
4 - Третья скорость
5 - Четвертая скорость
6 - Пятая скорость
7 - Режим турбо

Параметр выводится в следующем виде:
Список - Скорость вентилятора расширенная
Горизонтальные жалюзи

0 - Остановлены
1 - Качание (вверх-вниз)

Параметр выводится в следующем виде:
Список - Горизонтальные жалюзи
Вертикальные жалюзи

0 - Остановлены
1 - Качание (право-лево)

Параметры выводятся в следующем виде:
Список - Вертикальные жалюзи
Вертикальные и горизонтальные жалюзи 

0 - Остановлены
1 - Качание горизонтальных и вертикальных жалюзи
2 - Качание горизонтальных жалюзи
3 - Качание вертикальных жалюзи

Параметры выводятся в следующем виде:
Список - Качание жалюзи
Режим Тихий

1 - Включен
0 - Выключен

Параметр выводится в следующем виде:
Выключатель - Режим тихий
Режим Эко

1 - Включен
0 - Выключен

Параметр выводится в следующем виде:
Выключатель - Режим эко
Режим Турбо

1 - Включен
0 - Выключен

Параметр выводится в следующем виде:
Выключатель - Режим турбо
Режим сна

1 - Включен
0 - Выключен

Параметр выводится в следующем виде:
Выключатель - Режим сна
Подсветка дисплея кондиционера

1 - Включен
0 - Выключен

Параметр выводится в следующем виде:
Выключатель - Подсветка экрана