1. Примеры из практики
СкопированоСтраницы с примерами в стадии создания
2. Технические характеристики
СкопированоПодключеине | Zigbee 3.0 |
Размер шлюза | Размер 46x28x12 мм (ДШВ) |
Питание | 12В |
Потребление | Макс. 1 Вт |
Режим работы | Непрерывный |
Температура эксплуатации | От 0 до +40 °С |
Степень защиты | IP30 |
Масса (с коробкой) | 105 г |
Комплект | Коробка, устройство, кабель |
2.1 Версии устройств
Скопировано2.2 Изображение устройства
Скопировано2.3 Комплектация
Скопировано
Изображение
загружается

2.4 Размеры устройства
Скопировано
Изображение
загружается

2.5 Назначение портов и кнопок
Скопировано
Изображение
загружается

2.6 Индикация
Скопировано2.6.1 Добавление шлюза в хаб
Скопировано
Полная версия видео по добавлению шлюза в хаб.
Ниже можно ознакомиться с пошаговым добавлением
Шаг 1. Разрешить добавление на координаторе
Шаг 2. Удерживаем кнопку 7 секунд
Шаг 3. Отпускаем кнопку
Шаг 4. Координатор увидел шлюз и начал опрос
2.6.2 Нет связи с кондиционером
Скопировано2.6.3 Нет связи с координатором Zigbee (мы в сети но координатор не отвечает)
СкопированоИндикатор мигает красным - зеленым светом
2.6.4 Нет связи с координатором Zigbee (мы покинули сеть или нас выкинули оттуда)
СкопированоИндикатор начинает гореть красным светом
2.6.5 Всё в порядке (есть Zigbee и связь с кондиционером)
СкопированоИндикатор не горит
3. Внешний вид
Скопировано
Изображение
загружается

Изображение
загружается

Изображение
загружается

Изображение
загружается

Изображение
загружается

Изображение
загружается

Изображение
загружается

Изображение
загружается

Изображение
загружается

Изображение
загружается

4. Краткая инструкция
Скопировано4.1 Устранение неполадок
Скопировано5. Карта кластеров
Скопировано6. Полезные файлы
Скопировано7. Гарантия
Скопировано
Гарантийный срок эксплуатации – 2 года со дня продажи через розничную торговую сеть, розничных представителей или интеграторов.
Гарантийный срок шлюза для кондиционера, а также срок его службы исчисляются со дня передачи товара потребителю. Если день передачи
установить невозможно, эти сроки исчисляются со дня изготовления шлюза для кондиционера. Для установления вышеуказанных сроков может быть использован технический паспорт с отметками дат изготовления и продажи.
Гарантия не распространяется:
- на шлюзы для кондиционеров и их части со следами механических
повреждений, следами жидкостей, гари, вскрытия;
- на шлюзы для кондиционеров вне полной комплектации;
- на шлюзы для кондиционеров, неисправность которых вызвана:
а) транспортными повреждениями, небрежным отношением, плохим уходом;
б) неправильным монтажом, ремонтом или установкой неквалифицированными специалистами;
в) независящими от производителя причинами (неправильное напряжение в шине, пожар, потоп и другие форсмажорные обстоятельства).
Гарантийная замена и ремонт производится по адресу Продавца.
8. Поддерживаемые модели кондиционеров
Скопировано8.1 Бренд TCL
Скопировано8.1.1 Модели 2024 года
Скопировано2024
8.1.2 Модели 2022 года
Скопировано2022
8.1.3 Модели 2020 года
Скопировано2020
8.1.4 Модели 2019 года
Скопировано2019
8.1.5 Модели 2018 года
Скопировано2018
8.2 Бренд Dantex
Скопировано8.2.1 Модели 2024 года
Скопировано2024
9. Функции кондиционера
Скопировано10. Общая логическая схема работы шлюза
Скопировано
Изображение
загружается

10.1 Логическая схема WirenBoard + SprutHub
Скопировано
Изображение
загружается

10.2 Логическая схема WirenBoard + Zigbee2MQTT
Скопировано
Изображение
загружается

10.3 Логическая схема WirenBoard + Салют! Умный дом
Скопировано
Изображение
загружается

11. Схемы подключения
Скопировано11.1 Схема подключения к WirenBoard
Скопировано
Изображение
загружается

12. Подключение
Скопировано12.1 Подключение к WirenBoard
Скопировано12.1.1 Параметры контроллера WirenBoard
Все дальнейшие настройки выполняются на контроллере WirenBoard 8 со следующими параметрами:
- Ревизия: 7.3.3E/11 675
- Версия ПО: wb-2507
- Ветка: Релиз
- ZigBee2MQTT : 2.5.1
12.1.2 Загрузка шаблона в контроллер WirenBoard для Zigbee2MQTT
- Скачайте приложение для подключения по SFTP к контроллеру
- Для пользователей macOS: Скачайте приложение: ForkLift
- Для пользователей Windows: Скачайте приложение: FileZilla
- Узнайте IP адрес контроллера где установлен Zigbee2MQTT в вашей локальной сети
- Подключитесь к контроллеру по SFTP
На момент написания статьи, шаблон не включен в стандартный список поддерживаемых устройств. Поэтому
добавляем собственный шаблон:
Изображение
загружается

Заходим на веб-сервис GitHub где хранятся шаблоны ONOKOM и переходим в раздел «ZigBee2MQTT»
Изображение
загружается

Выбираем на каком языке мы хотим чтобы отображался шаблон "RU" или "EN"
Изображение
загружается

Выбираем шаблон «onokom-tcl-3-zb-s.mjs»
Изображение
загружается

Затем нажимаем на кнопку «Download» правом верхнем углу окна
Изображение
загружается

Открываем SFTP-менеджер и вводим данные для соединения к контроллеру:
1. Хост: IP-адресс устройства
2. Имя пользователя: root
3. Пароль: wirenboard (по умолчанию)
4. Порт: 22
5. Нажимаем кнопку «Connect»
Изображение
загружается

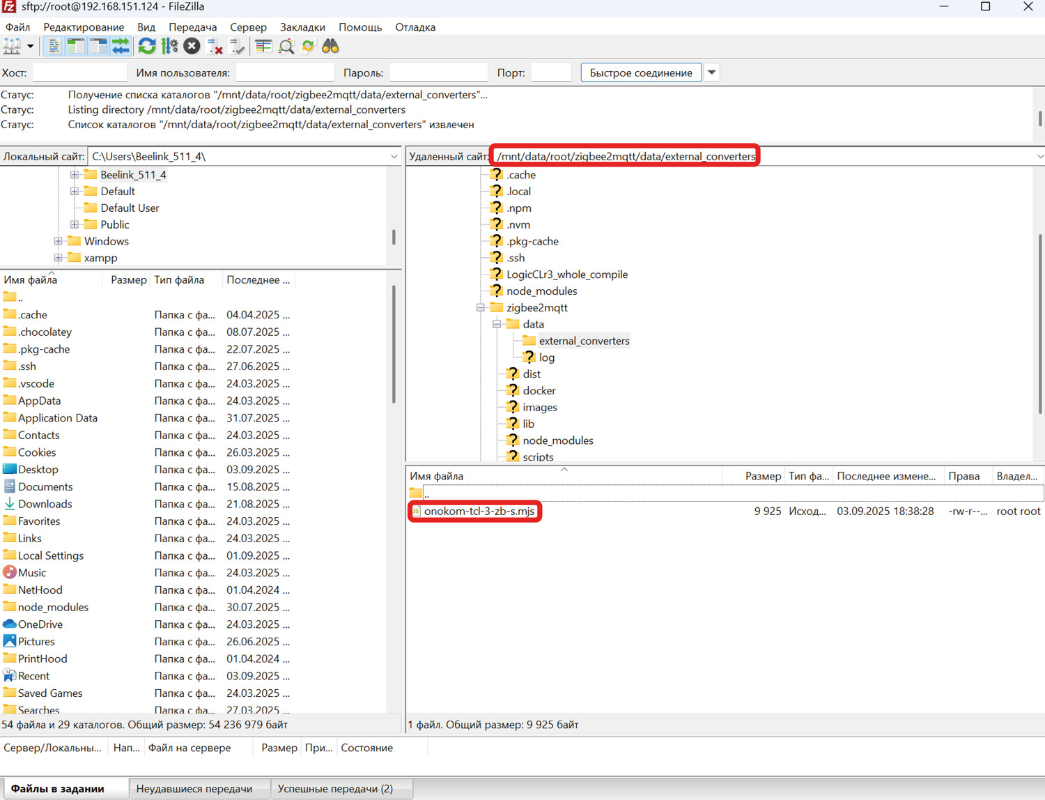
Переходим в соответствующую директорию: /mnt/data/root/zigbee2mqtt/data/
Изображение
загружается

Открываем файл configuration.yaml
для редактирования удобным
редактором
Изображение
загружается

В файле требуется добавить следующую конструкцию:
external_converters:
- external_converters/onokom-tcl-3-zb-s.mjs
и сохранить файл Обязательно код должен выглядеть как на
картинке.
Изображение
загружается

Теперь требуется загрузить ранее скаченный файл
/zigbee2mqtt/data/external_converters/onokom-tcl-3-zb-s.mjs
, после
этого требуется перезагрузить сервер ZigBee2MQTT
Изображение
загружается

После перезагрузки сервера переходим к подключению шлюза к контроллеру.
12.1.3 Подключение шлюза к Wiren Board через Zigbee2MQTT
Заходим в веб-интерфейс Wiren Board
Изображение
загружается

Для входа вводим IP-адрес контроллера в локальной сети
Изображение
загружается

В случае, если права доступа не установлены на «Администратор», нужно их поменять в соответствующем разделе интерфейса
Изображение
загружается

В разделе «Устройства» находим устройство «Zigbee2mqtt конвертер»
Изображение
загружается

Включаем переключатель Разрешить сопряжение в положение включено
На шлюзе зажать кнопку "Привязка" и держать ее 7 секунд
Изображение
загружается

После завершения поиска устройство будет добавлено в интерфейс Wiren Board и мы сможем наблюдать изменение состояния
12.1.4 Установка конвертера для управления шлюзами ONOKOM из интерфейса WirenBoard
Скопировано
Изображение
загружается

Для установки потребуется подключится к контроллеру по SSH.
Для пользователей Windows можно воспользоваться Командной стройкой или
PowerShell.
Для пользователей Linux и Mac OS можно воспользоваться встроенной утилитой
"Терминал".
Открываем программу и вводим следующую команду ssh имя_пользователя@ip_адрес_контроллера и нажимает
Enter
Изображение
загружается

Нас попросит ввести пароль, при вводе пароля не будет видно, что вы что-то вводите, по этому вводите и
нажимаете Enter.
Если пароль был верно ввден, то вы увидите приглашение на управление вашем контроллером.
Изображение
загружается

Для нашего конвертера подготовлен скрипт установщика, который сделает все за Вас и запустит конвертер.
Вводим следующую команду в терминал wget -qO - https://ONOKOM.ru/software/converters/install | bash
и
нажимает Enter.
После этого начнется установка
Изображение
загружается

После удачной установки вы увидите, что ONOKOM converters установлен и запущен
Изображение
загружается

Переходим в браузер и вводим адрес нашего контроллера в сети, открывается интерфейс Wirenboard
Изображение
загружается

Переходим в раздел "Устройства" и в интерфейсе находим устройство
"TCL-3-ZB-S"
Теперь мы можем управлять шлюзом из интерфейса Wirenboard
12.2 Список функций управления кондиционером TCL через WirenBoard
Скопировано12.2.1 Раздел “Основные режимы и функции”
Скопировано
Изображение
загружается

Раздел «Основные режимы и функции»
- Состояние
- Состояние и режим
- Режим
- Скорость вентилятора
- Скорость вентилятора расширенная
12.2.2 Раздел “Контроль температуры”
Скопировано
Изображение
загружается

Раздел «Контроль температуры»
- Температура воздуха в помещении
- Целевая температура
12.2.3 Раздел “Дополнительные режимы и функции”
Скопировано
Изображение
загружается

Раздел “Дополнительные режимы и функции”
- Режим тихий
- Режим эко
- Режим турбо
- Режим сна
12.2.4 Раздел “Жалюзи”
Скопировано
Изображение
загружается

Раздел «Жалюзи»
- Вертикальные жалюзи - параметр, отвечающий за положение вертикальных жалюзи
(Вправо-Влево). Может иметь следующие положения:
0 - Остановлено
1 - Качание (вверх-вниз)
2 - Самое низкое положение
3 - Низкое положение
4 - Среднее положение
5 - Высокое положение
6 - Самое высокое положение
- Горизонтальные жалюзи - параметр, отвечающий за положение горизонтальных жалюзи
(Вверх-Вниз). Может иметь следующие положения:
0 – Остановлено
1 – Качание
2 - Самое левое положение
3 - Левое положение
4 - Среднее положение
5 - Правое положение
6 - Самое правое положение
- Качание - параметр, отвечающий за качание вертикальных и горизонтальных жалюзи. Может
иметь следующие положения:
0 – Остановлено
1 - Качание горизонтальное и вертикальное
2 - Качание горизонтальных жалюзи
3 – Качание вертикальных жалюзи
12.2.5 Раздел “Индикация”
Скопировано
Изображение
загружается

Раздел «Индикация»
- Подсветка экрана
12.2.6 Отображение устройства в веб-интерфейсе контролера”
Скопировано
Изображение
загружается

Для просмотра параметров устройства нажимаем на кнопку «Устройства»
Изображение
загружается

Виджет устройства имеет следующий вид
12.3 Подключение к SprutHub
СкопированоДля подключения шлюза ONOKOM TCL-3-ZB-S в SprutHub необходимо сначала обновить версию ПО SprutHub
Изображение
загружается

Заходим в раздел «Настройки» → «Информация» проверяем версию SprutHub
Минимальная версия обновления должна быть 1.12.6 (14893).
В случае наличия более низкой версии нажимаем на кнопку «Обновить»
Изображение
загружается

Переходим в раздел «Контроллеры». Если Zigbee-контроллер не был создан - его требуется создать. Для этого нужно нажать на кнопку добавления в правом верхнем углу экрана
Изображение
загружается

Для добавления устройства требуется активировать контроллер, после чего, нажав на троеточие, выбрать пункт «Поиск устройств»
На шлюзе зажать кнопку "Привязка" и держать ее 7 секунд
Изображение
загружается

Устройство будет добавлено
Изображение
загружается

Для управления устройством перейдём в соответствующий раздел и выберем его
Изображение
загружается

Виджет устройства имеет следующий вид
12.3.1 Настройка подключения «Яндекс Умный дом»
Скопировано
Изображение
загружается

Для подключения к системе «Яндекс Умный дом» перейдём в раздел «Мосты» и, если он отсутствует, добавим мост для Yandex с помощью соответствующей кнопки в правом верхнем углу экрана
В приложении «Умный дом» нажимаем на кнопку «Устройства умного дома»
Изображение
загружается

В списке доступных систем выбираем SprutHub
Изображение
загружается

Нажимаем на кнопку «Привязать к Яндексу»
Изображение
загружается

Заполняем данные для авторизации в SprutHub
Изображение
загружается

После авторизации будет доступен поиск устройств. Для его выполнения нажимаем на кнопку «Обновить список устройств»
Изображение
загружается

Устройство будет добавлено. Для управления кондиционером нажимаем на «Кондиционер»
Изображение
загружается

Настройка завершена
Изображение
загружается

12.3.2 Настройка подключения «Homekit»
СкопированоДля подключения к системе «Homekit» перейдём в раздел «Мосты» и, если он отсутствует, добавим мост для Homekit с помощью соответствующей кнопки в правом верхнем углу экрана
Открываем приложение Homekit
Изображение
загружается

Открываем панель добавления устройсв в правом верхнем углу экрана. Выбираем «Добавить аксессуар»
Изображение
загружается

В интерфейсе SprutHub нажимаем на кнопку настроек Homekit (троеточие рядом с названием моста). В окне настроек будет доступен QR-код
Изображение
загружается

Сканируем QR-код с мобильного устройства
Изображение
загружается

Добавляем нужные нам устройства
Изображение
загружается

Устройства будут размещены на главной странице приложения
Изображение
загружается

Настройка завершена
Изображение
загружается

12.4 Подключение к Zigbee2MQTT
СкопированоДля подключения шлюза ONOKOM TCL-3-ZB-S в Zigbee2MQTT требуется версия не ниже 2.5.1
Изображение
загружается

Заходим в раздел «Настройки» шестеренка → «О программе» проверяем версию
Zigbee2MQTT
Минимальная версия обновления должна быть 2.5.1.
В случае наличия более низкой версии требуется «Обновить» ваш сервер ZigBee2MQTT
Изображение
загружается

Для добавления устройства требуется перейти в раздел «Устройства» , после чего, нажать кнопку «Разрешить обнаружение (Все)»
На шлюзе зажать кнопку "Привязка" и держать ее 7 секунд
Изображение
загружается

Устройство будет добавлено
Изображение
загружается

Если у Вас будет отображаться в колонке "Производитель" написано "Не поддерживается" потребуется установить "Внешний преобразователь"
12.4.1 Подключение внешнего преобразователя для ZigBee2MQTT
Скопировано
- Скачайте приложение для подключения по SFTP к контроллеру
- Для пользователей macOS: Скачайте приложение: ForkLift
- Для пользователей Windows: Скачайте приложение: FileZilla
- Узнайте IP адрес контроллера где установлен Zigbee2MQTT в вашей локальной сети
- Подключитесь к контроллеру по SFTP
На момент написания статьи, шаблон не включен в стандартный список поддерживаемых устройств. Поэтому
добавляем собственный шаблон:
Изображение
загружается

Заходим на веб-сервис GitHub где хранятся шаблоны ONOKOM и переходим в раздел «ZigBee2MQTT»
Изображение
загружается

Выбираем на каком языке мы хотим чтобы отображался шаблон "RU" или "EN"
Изображение
загружается

Выбираем шаблон «onokom-tcl-3-zb-s.mjs»
Изображение
загружается

Затем нажимаем на кнопку «Download» правом верхнем углу окна
Изображение
загружается

Открываем SFTP-менеджер и вводим данные для соединения к контроллеру:
1. Хост: IP-адресс устройства
2. Имя пользователя: root
3. Пароль: wirenboard (по умолчанию)
4. Порт: 22
5. Нажимаем кнопку «Connect»
Изображение
загружается

Переходим в соответствующую директорию: /mnt/data/root/zigbee2mqtt/data/
Изображение
загружается

Открываем файл configuration.yaml
для редактирования удобным
редактором
Изображение
загружается

В файле требуется добавить следующую конструкцию:
external_converters:
- external_converters/onokom-tcl-3-zb-s.mjs
и сохранить файл Обязательно код должен выглядить как на
картинке
Изображение
загружается

Теперь требуется загрузить ранее скаченный файл
/zigbee2mqtt/data/external_converters/onokom-tcl-3-zb-s.mjs
, после
этого требуется перезагрузить сервер ZigBee2MQTT
Изображение
загружается

После перезагрузки сервера, вы увидите следующую картинку, что в колонке производитель, исчезла
надпись не поддерживается и производитель указан верно.
На этом настройка и добавление шлюзов ONOKOM TCL-3-ZB-S в ZigBee2MQTT окончена
12.5 Подключение к Салют! Умный дом
СкопированоДля подключения шлюза ONOKOM TCL-3-ZB-S в Салют! Умный дом, требуется колонка SberBoom Home или Умный хаб Sber
Если у Вас Устройство на iOS требуется установить приложение Homuz
Если у Вас устройство на Android требуется установить приложение Салют
Открываем приложение и добавляем Вашу колонку или шлюз в приложение, мы будем показывать на примере Колонки
Изображение
загружается

Выбираем нашу колонку нажимая на нее в приложении
Изображение
загружается

Нажимаем пункт меню "Подключить устройство Zigbee"
Изображение
загружается

Нажимаем "+" в правом верхнем углу
Изображение
загружается

Нажимаем "Zigbee-устройство"
Изображение
загружается

На следующем экране идет инструкция по подключению и нам нужно нажать синюю кнопку "Подключить устройство" и зажать кнопку спаривания на шлюзе 7 секунд
Изображение
загружается

Начинается поиск устройства, требуется перевести шлюз в режим спаривания
Изображение
загружается

Наше устройство нашлось. Нажимаем кнопку "Настроить"
Изображение
загружается

Предлагается изменить название устройства и задать в каком помещении устройство будет находится
Изображение
загружается

Наше устройство удачно добавилось, теперь появилась карточка устройства
Изображение
загружается

Нажимаем на устройство и видим какие параметры есть для управления
Изображение
загружается

13. Демонстрация работы
СкопированоРаздел находится в стадии заполнения
14. Скриншоты интерфейса кондиционера
Скопировано14.1 Скриншоты Apple
СкопированоОсновной экран управления
Изображение
загружается

Экран выбора режимов. На экране установлен режим нагрев
Изображение
загружается

Экран выбора режимов. На экране установлен режим охлаждение
Изображение
загружается

Экран управления. Режим "Тихий"
Изображение
загружается

14.2 Скриншоты Яндекс Умный дом
СкопированоЭкран с общим отображением устройств, добавленных в умный дом.
Изображение
загружается

Основной экран управления кондиционером. В верхней части экрана показан рисунок кондиционера, изменяющийся в зависимости от заданных режимов. Также мы видим шкалу установки температуры, а также кнопку включения/выключения кондиционера.
Изображение
загружается

Выбор режимов работы кондиционера и управление скоростью вентиляции.
Изображение
загружается

14.3 Скриншоты Zigbee2MQTT
СкопированоЭкран с элементами управления
Изображение
загружается

Изображение
загружается

Изображение
загружается

14.4 Скриншоты Wirenboard
СкопированоЭкран с элементами управления
Изображение
загружается

14.5 Скриншоты Салют! Умный дом
СкопированоЭкран с элементами управления
Изображение
загружается
