Интеграция Loxone и ONOKOM
Логотип ONOKOM

Бот

Инструкция

Подбор шлюза для кондиционера через Telegram Bot

1. Общее описание

Скопировано

Loxone - это международная компания - разработчик систем автоматики. Поставляемые Loxone системы позволяют обеспечить комплексную автоматизацию квартир, частных домов и коммерческих зданий в рамках cloud-free архитектуры.

С помощью производимых компанией устройств Modbus Extension можно подключить устройства ONOKOM к системе умного дома и централизованно управлять кондиционерами и другими системами климат-контроля.

Modbus Extension описывает Link ↔ Modbus RTU конвертацию, предназначен для интеграции устройств с интерфейсом Modbus в системы Loxone.

2. Список поддерживаемых шлюзов

Скопировано

Ниже представлен список шлюзов, поддерживаемых системами Loxone

Бренд Серия Шлюз
GREE

HOME

GR-1-MB-B

TION

HOME

TN-1-MB-B

CHIGO

VRF

CG-VRF-MB-B

HEISENSE

VRF

HS-VRF-MB-B

MDV

VRF

MD-VRF-MB-B

AUX

PRO

AUX-1-MB-B

DAIKIN

PRO

DK-1-MB-B

DAIKIN

PRO

DK-5-MB-B

GREE

PRO

GR-3-MB-B

Haier

PRO

HR-1-MB-B

HEISENSE

PRO

HS-3-MB-B

HEISENSE

PRO

HS-5-MB-B

HEISENSE

PRO

HS-6-MB-B

HITACHI

PRO

HT-1-MB-B

MDV

PRO

MD-1-MB-B

MDV

PRO

MD-3-MB-B

MITSUBISHI ELECTRIC

PRO

ME-1-MB-B

MITSUBISHI HEAVY

PRO

MH-2-MB-B

TCL

PRO

TCL-1-MB-B

TCL

PRO

TCL-3-MB-B

TCL

PRO

TCL-6-MB-B



3. Логическая схема Loxone

Скопировано

Логическая схема подключения шлюза ONOKOM к Loxone

4. Схема подключения

Скопировано

Стандартная схема подключения шлюзов ONOKOM серий PRO и HOME к шлюзам Loxone на примере шлюза GR-1-MB-B

Схемы подключения с указанием конкретных разъемов кондиционеров можно посмотреть на страницах шлюзов


Схема подключения шлюза ONOKOM к Loxone

5. Карты регистров

Скопировано

Карта регистров описывает функциональность шлюза


GR-1-MB-B.xlsx

HOME

GREE

TN-1-MB-B.xlsx

HOME

GREE

CG-VRF-MB-B.xlsx

VRF

CHIGO

HS-VRF-MB-B.xlsx

VRF

HEISENSE

MD-VRF-MB-B.xlsx

VRF

MDV

AUX-1-MB-B.xlsx

PRO

AUX

DK-1-MB-B.xlsx

PRO

DAIKIN

DK-5-MB-B.xlsx

PRO

DAIKIN

GR-3-MB-B.xlsx

PRO

GREE

HR-1-MB-B.xlsx

PRO

HAIER

HS-3-MB-B.xlsx

PRO

HISENSE

HS-5-MB-B.xlsx

PRO

HISENSE

HS-6-MB-B.xlsx

PRO

HISENSE

HT-1-MB-B.xlsx

PRO

HISENSE

MD-1-MB-B.xlsx

PRO

MDV

MD-3-MB-B.xlsx

PRO

MDV

ME-1-MB-B.xlsx

PRO

MITSUBISHI ELECTRIC

MH-2-MB-B.xlsx

PRO

MITSUBISHI HEAVY

TCL-1-MB-B.xlsx

PRO

TCL

TCL-3-MB-B.xlsx

PRO

TCL

TCL-6-MB-B.xlsx

PRO

TCL

6. Инструкция

Скопировано

6.1 Загрузка готового проекта

Скопировано

Переходим на сайт Loxone Library и в поиске пишем название шлюза, к которому необходим шаблон или пример проекта.

Переходим на сайт Loxone Library и в поиске пишем название шлюза, к которому необходим шаблон или пример проекта.

На странице шлюза, нажимаем кнопку Download, если нужно скачать только шаблон. В дополнительных файлах для каждого шлюза есть пример проекта.

На странице шлюза, нажимаем кнопку "Download", если нужно скачать только шаблон. В дополнительных файлах для каждого шлюза есть пример проекта.

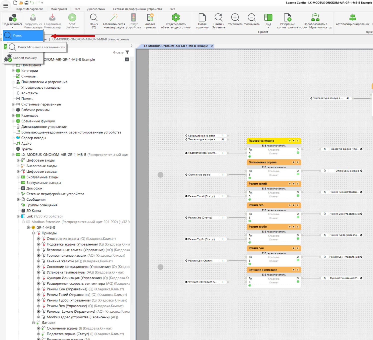
Открыв файл примера проекта, переходим в меню Подключиться и выбираем Поиск

Открыв файл примера проекта, переходим в меню "Подключиться" и выбираем "Поиск"

Выбираем Минисервер, вводим логин и пароль, нажимаем Подключение

Выбираем Минисервер, вводим логин и пароль, нажимаем "Подключение"

Нажимаем Сохранить в Минисервер и переходим в web-интерфейс

Нажимаем "Сохранить в Минисервер" и переходим в WEB-интерфейс

С помощью интерфейса можно управлять следующими параметрами

С помощью интерфейса можно управлять следующими параметрами:
- Включение/Выключение кондиционера
- Управление жалюзи
- Дополнительные режимы и функции

Часть функционала доступна в виджете Кондиционер

Часть функционала доступна в виджете "Кондиционер"

В окне виджета Кондиционер доступны для управления следующие опции

В открывшемся окне доступны для управления следующие опции:
- Целевая температура
- Режимы
- Включение/Выключение кондиционера
- Скорость вентилятора
- Управление жалюзи

6.2 Установка шаблона

Скопировано

Для добавления в новый проект переходим в настройки Link шины и добавляем Modbus Extension

Для добавления шаблона в новый проект переходим в настройки "Link" шины и добавляем "Modbus Extension"

Переходим на страницу Modbus Extension и в Переопределенные устройства выбираем Импорт шаблона

Переходим на страницу "Modbus Extension" и в "Предопределенные устройства" выбираем "Импорт шаблона"

В открывшемся окне выбираем скачанный шаблон.

В открывшемся окне выбираем скачанный шаблон

После успешного добавления будет выведено уведомление.

После успешного добавления будет выведено уведомление

На странице Modbus Extension в Предопределенные устройства выбираем добавленный шаблон.

На странице Modbus Extension в "Предопределенные устройства" выбираем добавленный шаблон

Добавленный шаблон отобразится в разделе Перефирия.

Добавленный шаблон отобразится в разделе "Переферия"

7. Фигуры для скачивания

Скопировано

Вы можете скачать фигуры для вставки в свои проекты в необходимом формате

Растровый формат

.png

.jpg

Векторный формат

.svg

.pdf

Бренд Серия Шлюз Формат
GREE

HOME

GR-1-MB-B

PNG

JPG

SVG

PDF

TION

HOME

TN-1-MB-B

PNG

JPG

SVG

PDF

Бренд Серия Шлюз Формат
CHIGO

VRF

CG-VRF-MB-B

PNG

JPG

SVG

PDF

HEISENSE

VRF

HS-VRF-MB-B

PNG

JPG

SVG

PDF

MDV

VRF

MD-VRF-MB-B

PNG

JPG

SVG

PDF

AUX

PRO

AUX-1-MB-B

PNG

JPG

SVG

PDF

DAIKIN

PRO

DK-1-MB-B

PNG

JPG

SVG

PDF

DAIKIN

PRO

DK-5-MB-B

PNG

JPG

SVG

PDF

GREE

PRO

GR-3-MB-B

PNG

JPG

SVG

PDF

HAIER

PRO

HR-1-MB-B

PNG

JPG

SVG

PDF

HISENSE

PRO

HS-3-MB-B

PNG

JPG

SVG

PDF

HISENSE

PRO

HS-5-MB-B

PNG

JPG

SVG

PDF

HISENSE

PRO

HS-6-MB-B

PNG

JPG

SVG

PDF

HITACHI

PRO

HT-1-MB-B

PNG

JPG

SVG

PDF

MDV

PRO

MD-1-MB-B

PNG

JPG

SVG

PDF

MDV

PRO

MD-3-MB-B

PNG

JPG

SVG

PDF

MITSUBISHI ELECTRIC

PRO

ME-1-MB-B

PNG

JPG

SVG

PDF

MITSUBISHI HEAVY

PRO

MH-2-MB-B

PNG

JPG

SVG

PDF

TCL

PRO

TCL-1-MB-B

PNG

JPG

SVG

PDF

TCL

PRO

TCL-3-MB-B

PNG

JPG

SVG

PDF

TCL

PRO

TCL-6-MB-B

PNG

JPG

SVG

PDF

8. Функции шлюзов

Скопировано

Функции шлюзов, доступные на контроллере Loxone

Шлюз GR-1-MB-B

HOME

8.1 Список функций GR-1-MB-B

Скопировано
Функции кондиционера
Состояние
1 - Включить
0 - Выключить

Параметр выводится вледующем виде:
Тип канала - Переключатель
Режим
1 - Авто
2 - Нагрев
3 - Охлаждение
4 - Осушение
5 - Вентиляция

Параметр выводится в следующем виде:
Тип канала - Диапазон
Температура воздуха в помещении
Температура воздуха на улице
Целевая температура - параметр в который мы будем передавать желаемую температуру
Минимум - 1
Максимум - 40

Параметры выводятся в следующем виде:
Настройки - Диапазон
Горизонтальные жалюзи - параметр отвечающий за положение горизонтальных жалюзи (Вверх-Вниз)
0 - Остановлены
1 - Качание
2 - Самое низкое положение
3 - Низкое положение
4 - Среднее положение
5 - Высокое положение
6 - Самое высокое положение

Параметр выводится в следующем виде:
Тип сервиса - Радиокнопки
Вертикальные жалюзи -
параметр отвечающий за положение вертикальных жалюзи (Вправо-Влево)

0 - Остановлены
1 - Качание
2 - Самое левое положение
3 - Левое положение
4 - Среднее положение
5 - Правое положение
6 - Самое правое положение

Параметры выводятся в следующем виде:
Тип сервиса - Радиокнопки
Вертикальные и горизонтальные жалюзи 
параметр отвечающий за качание вертикальных и горизонтальных жалюзи

0 - Остановлено
1 - Качание всех
2 - Качание горизонтальных
3 - Качание вертикальных

Параметры выводятся в следующем виде:
Тип сервиса - Кондиционер
Характеристика - Управление потоком воздуха
Подсветка дисплея кондиционера
1 - Включить
0 - Выключить

Параметр выводится в следующем виде:
Тип канала - Переключатель
Ионизация
1 - Включить
0 - Выключить

Параметр выводится в следующем виде:
Тип канала - Переключатель
Режим сна
1 - Включить
0 - Выключить

Параметр выводится в следующем виде:
Тип канала - Переключатель
Режим Тихий
1 - Включить
0 - Выключить

Параметр выводится в следующем виде:
Тип канала - Переключатель
Режим Турбо
1 - Включить
0 - Выключить

Параметр выводится в следующем виде:
Тип канала - Переключатель
Режим Эко
1 - Включить
0 - Выключить

Параметр выводится в следующем виде:
Тип канала - Переключатель




Шлюз TN-1-MB-B

HOME

8.2 Список функций TN-1-MB-B

Скопировано
Функции кондиционера
Состояние
Параметр выводится в следующем виде:
Тип канала - переключатель
Подача воздуха с улицы


Параметр выводится в следующем виде:
Тип канала - переключатель
Подогрев воздуха

Параметр выводится в следующем виде:
Тип канала - переключатель
Температура выходящего воздуха

Параметр выводится в следующем виде:
Тип канала - значение температуры
Температура входящего воздуха

Параметр выводится в следующем виде:
Тип канала - значение температуры
Целевая температура - параметр в который мы будем передавать желаемую температуру

Параметры выводятся в следующем виде:
Тип сервиса - Интеллектуальное управление комнатной температурой

Характеристика - Целевая температура
Скорость вентилятора

1 - Первая скорость
2 - Вторая скорость
3 - Третья скорость
4 - Четвертая скорость
5 - Пятая скорость
6 - Шестая скорость

Параметры выводятся в следующем виде:
Тип сервиса - Радиокнопки
Подсветка экрана
1 - Включен
0 - Выключен

Параметр выводится в следующем виде:
Тип канала - Переключатель
Звуковая индикация
1 - Включен
0 - Выключен

Параметр выводится в следующем виде:
Тип канала - переключатель
Температура платы управления
Минимум - "-35"
Максимум - "+60"

Параметр выводится в следующем виде:
Тип канала - значение температуры
Температура платы питания
Минимум - "-35"
Максимум - "+60"

Параметр выводится в следующем виде:
Тип канала - значение температуры
Сбросить счетчик фильтра

Параметр выводится в следующем виде:
Тип канала - Кнопка
Замените фильтр

Параметр выводится в следующем виде:
Тип канала - цифровой датчик
Бризер подключен
1 - Бризер на связи
0 - Нет связи с бризером

Параметр выводится в следующем виде:
Тип канала - цифровой датчик




Шлюз CG-VRF-MB-B-4

VRF

8.3 Список функций CG-VRF-MB-B

Скопировано
Функции кондиционера
Состояние
1 - Включен
0 - Выключен

Параметр выводится в следующем виде:
Тип канала - переключатель
Режим
1 - Авто
2 - Нагрев
3 - Охлаждение
4 - Осушение
5 - Вентиляция

Параметр выводится в следующем виде:
Тип канала - Диапазон
Температура воздуха в помещении
Температура воздуха на улице
Минимум - "-20"
Максимум - "50"

Параметр выводится в следующем виде:
Тип канала - значение температуры
Целевая температура - параметр в который мы будем передавать желаемую температуру
Минимум - "1"
Максимум - "40"

Параметры выводятся в следующем виде:
Тип сервиса - Кондиционер
Характеристика - Целевая температура
Скорость вентилятора
0 - Автоматическая скорость
1 - Первая скорость
2 - Вторая скорость
3 - Третья скорость

Параметр выводится в следующем виде:
Тип канала - диапазон
Вертикальные жалюзи -
параметр отвечающий за положение вертикальных жалюзи (Вправо-Влево)

0 - Остановлены
1 - Качание

Параметр выводится в следующем виде:
Тип сервиса - Радиокнопки
Режим Эко ✅ (Есть не во всех устройствах)
0 - Выключить
1 - Включить

Параметры выводятся в следующем виде:
Тип канала - переключатель
Режим Тихий ✅ (Есть не во всех устройствах)
0 - Выключить
1 - Включить

Параметры выводятся в следующем виде:
Тип канала - переключатель>




Шлюз HS-VRF-MB-B-4

VRF

8.4 Список функций HS-VRF-MB-B

Скопировано
Функции кондиционера
Состояние
1 - Включен
0 - Выключен

Параметр выводится в следующем виде:
Тип канала - Переключатель
Режим
1 - Авто
2 - Нагрев
3 - Охлаждение
4 - Осушение
5 - Вентиляция

Параметр выводится в следующем виде:
Тип канала - Диапазон
Температура воздуха в помещении
Температура воздуха на улице
Целевая температура - параметр в который мы будем передавать желаемую температуру
Минимум - "1"
Максимум - "40"

Параметры выводятся в следующем виде:
Тип сервиса - Кондиционер
Характеристика - Целевая температура
Скорость вентилятора
0 - Автоматическая скорость
1 - Первая скорость
2 - Вторая скорость
3 - Третья скорость

Параметр выводится в следующем виде:
Тип канала - Диапазон
Горизонтальные жалюзи - параметр отвечающий за положение горизонтальных жалюзи (Вверх-Вниз)
0 - Остановлены
1 - Качание
2 - Самое низкое положение
3 - Низкое положение
4 - Среднее положение
5 - Высокое положение
6 - Самое высокое положение

Параметр выводится в следующем виде:
Тип канала - Радиокнопки
Вертикальные и горизонтальные жалюзи
параметр отвечающий за качание вертикальных и горизонтальных жалюзи

0 - Остановлено
1 - Качание всех
2 - Качание горизонтальных
3 - Качание вертикальных

Параметры выводятся в следующем виде:
Тип сервиса - Кондиционер
Характеристика - Управление потоком воздуха




Шлюз MD-VRF-MB-B-4

VRF

8.5 Список функций MD-VRF-MB-B

Скопировано
Функции кондиционера
Состояние
1 - Включен
0 - Выключен

Параметр выводится в следующем виде:
Тип канала - Переключатель
Режим
1 - Авто
2 - Нагрев
3 - Охлаждение
4 - Осушение
5 - Вентиляция

Параметр выводится в следующем иде:
Тип канала - Диапазон
Температура воздуха в помещении
Температура воздуха на улице
Целевая температура - параметр в который мы будем передавать желаемую температуру
Минимум - "1"
Максимум - "40"

Параметры выводятся в следующем виде:
Тип сервиса - Кондиционер
Характеристика - Целевая температура
Скорость вентилятора
0 - Автоматическая скорость
1 - Первая скорость
2 - Вторая скорость
3 - Третья скорость

Параметр выводится в следующем виде:
Тип канала - Диапазон
Вертикальные жалюзи -
параметр отвечающий за положение вертикальных жалюзи (Вправо-Влево)

0 - Остановлены
1 - Качание

Параметр выводится в следующем виде:
Тип канала - Радиокнопки
Вертикальные и горизонтальные жалюзи
параметр отвечающий за качание вертикальных и горизонтальных жалюзи

0 - Остановлено
1 - Качание всех
2 - Качание горизонтальных
3 - Качание вертикальных

Параметры выводятся в следующем виде:
Тип сервиса - Кондиционер
Характеристика - Управление потоком воздуха




Шлюз AUX-1-MB-B

PRO

8.6 Список функций AUX-1-MB-B

Скопировано
Функции кондиционера
Состояние
1 - Включен
0 - Выключен

Параметр выводится в следующем виде:
Состояния - Состояние кондиционера
Режим
1 - Авто
2 - Нагрев
3 - Охлаждение
4 - Осушение
5 - Вентиляция

Параметр выводится в следующем виде:
Тип канала - Диапазон
Температура воздуха в помещении
Температура воздуха на улице
Целевая температура - параметр в который мы будем передавать желаемую температуру
Минимум - "1"
Максимум - "40"

Параметры выводятся в следующем виде:
Тип сервиса - Кондиционер
Характеристика - Целевая емпература
Скорость вентилятора
0 - Автоматическая скорость
1 - Первая скорость
2 - Вторая скорость
3 - Третья скорость

Параметр выводится в следующем виде:
Тип канала - Диапазон
Горизонтальные жалюзи - параметр отвечающий за положение горизонтальных жалюзи
0 - Остановлены
1 - Качание
2 - Самое низкое положение
3 - Низкое положение
4 - Среднее положение
5 - Высокое положение
6 - Самое высокое положение

Параметр выводится в следующем виде:
Тип сервиса - Радиокнопки
Вертикальные жалюзи 
параметр отвечающий за положение вертикальных жалюзи

0 - Остановлены
1 - Качание

Параметр выводится в следующем виде:
Тип сервиса - Радиокнопки
Вертикальные и горизонтальные жалюзи 
параметр отвечающий за качание вертикальных и горизонтальных жалюзи

0 - Остановлено
1 - Качание всех
2 - Качание горизонтальных
3 - Качание вертикальных

Параметры выводятся в следующем виде:
Тип сервиса - Кондиционер
Характеристика - Управление потоком воздуха
Подсветка дисплея кондиционера
1 - Включить
0 - Выключить

Параметр выводится в следующем виде:
Тип канала - Переключатель
Самоочистка
1 - Включить
0 - Выключить

Параметр выводится в следующем виде:
Тип канала - Переключатель
Ионизация
1 - Включить
0 - Выключить

Параметр выводится в следующем виде:
Тип канала - Переключатель
Режим Сон
1 - Включить
0 - Выключить

Параметр выводится в следующем виде:
Тип канала - Переключатель
Режим Тихий
1 - Включить
0 - Выключить

Параметр выводится в следующем виде:
Тип канала - Переключатель
Режим Турбо
1 - Включить
0 - Выключить

Параметр выводится в следующем виде:
Тип канала - Переключатель
Защита от плесени
1 - Включить
0 - Выключить

Параметр выводится в следующем виде:
Тип канала - Переключатель
Коррекция температуры
Параметр выводится в следующем виде:
Тип канала - Кондиционер
Экспертные настройки - Hysteresis




Шлюз DK-1-MB-B

PRO

8.7 Список функций DK-1-MB-B

Скопировано
Функции кондиционера
Состояние
1 - Включен
0 - Выключен

Параметр выводится в следующем виде:
Тип канала - Переключатель
Режим
1 - Авто
2 - Нагрев
3 - Охлаждение
4 - Осушение
5 - Вентиляция

Параметр выводится в следующем виде:
Тип канала - Диапазон
Температура воздуха в помещении
Температура воздуха на улице
Целевая температура - параметр в который мы будем передавать желаемую температуру
Минимум - "1"
Максимум - "40"

Параметры выводятся в следующем виде:
Тип сервиса - Кондиционер
Характеристика - Целевая температура
Скорость вентилятора
0 - Автоматическая скорость
1 - Первая скорость
2 - Вторая скорость
3 - Третья скорость
4 - Четвертая скорость
5 - Пятая скорость

Параметр выводится в следующем виде:
Тип канала - Диапазон
Горизонтальные жалюзи - параметр отвечающий за положение горизонтальных жалюзи
0 - Остановлены
1 - Качание

Параметр выводится в следующем виде:
Тип сервиса - Радиокнопки
Вертикальные жалюзи - параметр отвечающий за положение вертикальных жалюзи
0 - Остановлены
1 - Качание

Параметр выводится в следующем виде:
Тип сервиса - Радиокнопки
Вертикальные и горизонтальные жалюзи 
параметр отвечающий за качание вертикальных и горизонтальных жалюзи

0 - Остановлено
1 - Качание всех
2 - Качание горизонтальных
3 - Качание вертикальных

Параметры выводятся в следующем виде:
Тип сервиса - Кондиционер
Характеристика - Управление потоком воздуха
Режим Тихий
1 - Включить
0 - Выключить

Параметр выводится в следующем виде:
Тип канала - Переключатель
Режим Турбо
1 - Включить
0 - Выключить

Параметр выводится в следующем виде:
Тип канала - Переключатель
Режим Эко
1 - Включить
0 - Выключить

Параметр выводится в следующем виде:
Тип канала - Переключатель
Подсветка дисплея кондиционера
1 - Включить
0 - Выключить

Параметр выводится в следующем виде:
Тип канала - Переключатель
Коррекция температуры
Параметр выводится в следующем виде:
Тип канала - Кондиционер
Экспертные настройки - Hysteresis




Шлюз DK-5-MB-B

PRO

8.8 Список функций DK-5-MB-B

Скопировано
Функции кондиционера
Состояние
1 - Включен
0 - Выключен

Параметр выводится в следующем виде:
Тип канала - Переключатель
Режим
1 - Авто
2 - Нагрев
3 - Охлаждение
4 - Осушение
5 - Вентиляция

Параметр выводится в следующем виде:
Тип канала - Диапазон
Температура воздуха в помещении
Целевая температура - параметр в который мы будем передавать желаемую температуру
Минимум - "1"
Максимум - "40"

Параметры выводятся в следующем виде:
Тип сервиса - Кондиционер
Характеристика - Целевая температура
Скорость вентилятора
0 - Автоматическая скорость
1 - Первая скорость
2 - Вторая скорость
3 - Третья скорость

Параметр выводится в следующем виде:
Тип канала - Диапазон
Горизонтальные жалюзи - параметр отвечающий за положение горизонтальных жалюзи
0 - Остановлены
1 - Качание
2 - Нижнее положение
3 - Второе положение
4 - Третье положение
5 - Четвертое положение
6 - Верхнее положение

Параметр выводится в следующем виде:
Тип сервиса - Радиокнопки
Вертикальные и горизонтальные жалюзи 
параметр отвечающий за качание вертикальных и горизонтальных жалюзи

0 - Остановлено
2 - Качание горизонтальных

Параметры выводятся в следующем виде:
Тип сервиса - Кондиционер
Характеристика - Управление потоком воздуха
Коррекция температуры
Параметр выводится в следующем виде:
Тип канала - Кондиционер
Экспертные настройки - Hysteresis




Шлюз GR-3-MB-B

PRO

8.9 Список функций GR-3-MB-B

Скопировано
Состояние
1 - Включен
0 - Выключен

Параметр выводится в следующем виде:
Тип канала - Переключатель
Режим
1 - Авто
2 - Нагрев
3 - Охлаждение
4 - Осушение
5 - Вентиляция

Параметр выводится в следующем виде:
Тип канала - Диапазон
Температура воздуха в помещении
Температура воздуха на улице
Целевая температура - параметр в который мы будем передавать желаемую температуру
Минимум - "1"
Максимум - "40"

Параметры выводятся в следующем виде:
Настройки - Диапазон
Скорость вентилятора
0 - Автоматическая скорость
1 - Первая скорость
2 - Вторая скорость
3 - Третья скорость
4 - Четвертая скорость
5 - Пятая скорость

Параметр выводится в следующем виде:
Тип канала - Диапазон
Горизонтальные жалюзи - параметр отвечающий за положение горизонтальных жалюзи (Вверх-Вниз)
0 - Остановлены
1 - Качание
2 - Самое низкое положение
3 - Низкое положение
4 - Среднее положение
5 - Высокое положение
6 - Самое высокое положение

Параметр выводится в следующем виде:
Тип сервиса - Радиокнопки
Вертикальные жалюзи -
параметр отвечающий за положение вертикальных жалюзи (Вправо-Влево)

0 - Остановлены
1 - Качание
2 - Левое положение
3 - Второе положение
4 - Третье положение
5 - Четвертое положение
6 - Правое положение

Параметр выводится в следующем виде:
Тип сервиса - Радиокнопки
Вертикальные и горизонтальные жалюзи
параметр отвечающий за качание вертикальных и горизонтальных жалюзи

0 - Остановлено
1 - Качание всех
2 - Качание горизонтальных
3 - Качание вертикальных

Параметры выводятся в следующем виде:
Тип сервиса - Кондиционер
Характеристика - Управление потоком воздуха
Режим Сон
1 - Включен
0 - Выключен

Параметр выводится в следующем виде:
Тип канала - Переключатель
Режим Тихий
1 - Включен
0 - Выключен

Параметр выводится в следующем виде:
Тип канала - Переключатель
Режим Турбо
1 - Включен
0 - Выключен

Параметр выводится в следующем виде:
Тип канала - Переключатель
Режим Эко
1 - Включен
0 - Выключен

Параметр выводится в следующем виде:
Тип канала - Переключатель
Ионизация
1 - Включен
0 - Выключен

Параметр выводится в следующем виде:
Тип канала - Переключатель
Самоочистка
1 - Включен
0 - Выключен

Параметр выводится в следующем виде:
Тип канала - Переключатель
Коррекция температуры
Параметр выводится в следующем виде:
Тип канала - Кондиционер
Экспертные настройки - Hysteresis




Шлюз HR-1-MB-B
Логотип Haier

PRO

8.10 Список функций HR-1-MB-B

Скопировано
Функции кондиционера
Состояние
1 - Включен
0 - Выключен

Параметр выводится в следующем виде:
Тип канала - Переключатель
Режим
1 - Авто
2 - Нагрев
3 - Охлаждение
4 - Осушение
5 - Вентиляция

Параметр выводится в следующем виде:
Тип канала - Диапазон
Температура воздуха в помещении
Температура воздуха на улице
Целевая температура - параметр в который мы будем передавать желаемую температуру
Минимум - "1"
Максимум - "40"

Параметры выводятся в следующем виде:
Настройки - Диапазон
Скорость вентилятора
0 - Автоматическая скорость
1 - Первая скорость
2 - Вторая скорость
3 - Третья скорость

Параметр выводится в следующем виде:
Тип канала - Диапазон
Горизонтальные жалюзи - параметр отвечающий за положение горизонтальных жалюзи (Вверх-Вниз)
0 - Остановлены
1 - Качание
2 - Самое низкое положение
3 - Низкое положение
4 - Среднее низкое
5 - Среднее положение
6 - Среднее высокое положение
7 - Высокое положение
8 - Самое высокое положение

Параметр выводится в следующем виде:
Тип сервиса - Радиокнопки
Вертикальные жалюзи -
параметр отвечающий за положение вертикальных жалюзи (Вправо-Влево)

0 - Остановлены
1 - Качание
2 - Самое левое положение
3 - Левое положение
4 - Среднее положение
5 - Правое положение
6 - Самое правое положение

Параметр выводится в следующем виде:
Тип сервиса - Радиокнопки
Вертикальные и горизонтальные жалюзи 
параметр отвечающий за качание вертикальных и горизонтальных жалюзи

0 - Остановлено
1 - Качание всех
2 - Качание горизонтальных
3 - Качание вертикальных

Параметры выводятся в следующем виде:
Тип сервиса - Кондиционер
Характеристика - Управление потоком воздуха
Подсветка дисплея кондиционера
1 - Включена
0 - Выключена

Параметр выводится в следующем виде:
Тип канала - Переключатель
Звуковая индикация
1 - Включена
0 - Выключена

Параметр выводится в следующем виде:
Тип канала - Переключатель
Самоочистка
1 - Включена
0 - Выключена

Параметр выводится в следующем виде:
Тип канала - Переключатель
Ионизация
1 - Включена
0 - Выключена

Параметр выводится в следующем виде:
Тип канала - Переключатель
Режим сна
1 - Включена
0 - Выключена

Параметр выводится в следующем виде:
Тип канала - Переключатель
Режим Тихий
1 - Включена
0 - Выключена

Параметр выводится в следующем виде:
Тип канала - Переключатель
Режим Турбо
1 - Включена
0 - Выключена

Параметр выводится в следующем виде:
Тип канала - Переключатель
Коррекция температуры
Параметр выводится в следующем виде:
Тип канала - Кондиционер
Экспертные настройки - Hysteresis




Шлюз HS-3-MB-B
Логотип Hisense

PRO

8.11 Список функций HS-3-MB-B

Скопировано
Функции кондиционера
Состояние
1 - Включен
0 - Выключен

Параметр выводится в следующем виде:
Состояния - Состояние кондиционера
Режим
1 - Авто
2 - Нагрев
3 - Охлаждение
4 - Осушение
5 - Вентиляция

Параметр выводится в следующем виде:
Тип канала - Диапазон
Температура воздуха в помещении
Температура воздуха на улице
Температура внутреннего теплообменника
Температура внешнего теплообменника
Целевая температура - параметр в который мы будем передавать желаемую температуру
Минимум - "1"
Максимум - "40"

Параметры выводятся в следующем виде:
Тип сервиса - Кондиционер
Характеристика - Целевая температура
Скорость вентилятора
0 - Авто
1 - Первая скорость
2 - Вторая скорость
3 - Третья скорость
4 - Четвертая скорость
5 - Пятая скорость

Параметр выводится в следующем виде:
Тип канала - Диапазон
Горизонтальные жалюзи - параметр отвечающий за положение горизонтальных жалюзи (Вверх-Вниз)
0 - Остановлены
1 - Качание
2 - Нижнее положение
3 - Второе положение
4 - Третье положение
5 - Четвертое положение
6 - Верхнее положение

Параметр выводится в следующем виде:
Тип канала - Диапазон
Вертикальные жалюзи -
параметр отвечающий за положение вертикальных жалюзи (Вправо-Влево)

0 - Остановлены
1 - Качание
2 - Левое положение
3 - Второе положение
4 - Третье положение
5 - Четвертое положение
6 - Пятое положение
7 - Шестое положение
8 - Правое положение

Параметр выводится в следующем виде:
Тип канала - Диапазон
Вертикальные и горизонтальные жалюзи 
параметр отвечающий за качание вертикальных и горизонтальных жалюзи

0 - Остановлено
1 - Качание всех
2 - Качание горизонтальных
3 - Качание вертикальных

Параметры выводятся в следующем виде:
Тип сервиса - Кондиционер
Характеристика - Управление потоком воздуха
Подсветка дисплея кондиционера
1 - Включить
0 - Выключить

Параметр выводится в следующем виде:
Тип канала - Переключатель
Коррекция температуры
Параметр выводится в следующем виде:
Тип канала - Кондиционер
Экспертные настройки - Hysteresis
Modbus адрес - параметр отвечающий за Modbus адрес шлюза ONOKOM




Шлюз HS-5-MB-B
Логотип Hisense

PRO

8.12 Список функций HS-5-MB-B

Скопировано
Функции кондиционера
Состояние
1 - Включен
0 - Выключен

Параметр выводится в следующем виде:
Состояния - Состояние кондиционера
Режим
1 - Авто
2 - Нагрев
3 - Охлаждение
4 - Осушение
5 - Вентиляция

Параметр выводится в следующем виде:
Тип канала - Диапазон
Температура воздуха в помещении
Температура воздуха на улице
Целевая температура - параметр в который мы будем передавать желаемую температуру
Минимум - "1"
Максимум - "40"

Параметры выводятся в следующем виде:
Тип сервиса - Кондиционер
Характеристика - Целевая температура
Скорость вентилятора
0 - Авто
1 - Первая скорость
2 - Вторая скорость
3 - Третья скорость
4 - Четвертая скорость
5 - Пятая скорость

Параметр выводится в следующем виде:
Тип канала - Диапазон
Горизонтальные жалюзи - параметр отвечающий за положение горизонтальных жалюзи (Вверх-Вниз)
0 - Остановлены
1 - Качание
2 - Нижнее положение
3 - Второе положение
4 - Третье положение
5 - Четвертое положение
6 - Верхнее положение

Параметр выводится в следующем виде:
Тип канала - Диапазон
Вертикальные жалюзи -
параметр отвечающий за положение вертикальных жалюзи (Вправо-Влево)

0 - Остановлены
1 - Качание
2 - Левое положение
3 - Второе положение
4 - Третье положение
5 - Четвертое положение
6 - Пятое положение
7 - Шестое положение
8 - Правое положение

Параметр выводится в следующем виде:
Тип канала - Диапазон
Вертикальные и горизонтальные жалюзи 
параметр отвечающий за качание вертикальных и горизонтальных жалюзи

0 - Остановлено
1 - Качание всех
2 - Качание горизонтальных
3 - Качание вертикальных

Параметры выводятся в следующем виде:
Тип сервиса - Кондиционер
Характеристика - Управление потоком воздуха
Коррекция температуры
Параметр выводится в следующем виде:
Тип канала - Кондиционер
Экспертные настройки - Hysteresis




Шлюз HS-6-MB-B
Логотип Hisense

PRO

8.13 Список функций HS-6-MB-B

Скопировано
Функции кондиционера
Состояние
1 - Включен
0 - Выключен

Параметр выводится в следующем виде:
Состояния - Состояние кондиционера
Режим
1 - Авто
2 - Нагрев
3 - Охлаждение
4 - Осушение
5 - Вентиляция

Параметр выводится в следующем виде:
Тип канала - Диапазон
Температура воздуха в помещении
Целевая температура - параметр в который мы будем передавать желаемую температуру
Минимум - "1"
Максимум - "40"

Параметры выводятся в следующем виде:
Тип сервиса - Кондиционер
Характеристика - Целевая температура
Скорость вентилятора
0 - Автоматическая скорость
1 - Первая скорость
2 - Вторая скорость
3 - Третья скорость

Параметр выводится в следующем виде:
Тип канала - Диапазон
Режим сна
1 - Включен
0 - Выключен

Параметр выводится в следующем виде:
Тип канала - Переключатель
Коррекция температуры
Параметр выводится в следующем виде:
Тип канала - Кондиционер
Экспертные настройки - Hysteresis




Шлюз HT-1-MB-B

PRO

8.14 Список функций HT-1-MB-B

Скопировано
Функции кондиционера
Состояние
1 - Включен
0 - Выключен

Параметр выводится в следующем виде:
Состояния - Состояние кондиционера
Режим
1 - Авто
2 - Нагрев
3 - Охлаждение
4 - Осушение
5 - Вентиляция

Параметр выводится в следующем виде:
Тип канала - Диапазон
Температура воздуха в помещении
Температура воздуха на улице
Целевая температура - параметр в который мы будем передавать желаемую температуру
Минимум - "1"
Максимум - "40"

Параметры выводятся в следующем виде:
Тип сервиса - Кондиционер
Характеристика - Целевая температура
Скорость вентилятора
0 - Автоматическая скорость
1 - Первая скорость
2 - Вторая скорость
3 - Третья скорость

Параметр выводится в следующем виде:
Тип канала - Диапазон




Шлюз MD-1-MB-B

PRO

8.15 Список функций MD-1-MB-B

Скопировано
Функции кондиционера
Состояние
1 - Включен
0 - Выключен

Параметр выводится в следующем виде:
Тип канала - Переключатель
Режим
1 - Авто
2 - Нагрев
3 - Охлаждение
4 - Осушение
5 - Вентиляция

Параметр выводится в следующем виде:
Тип канала - Диапазон
Целевая температура - параметр в который мы будем передавать желаемую температуру
Минимум - "1"
Максимум - "40"

Параметры выводятся в следующем виде:
Тип сервиса - Кондиционер
Характеристика - Целевая температура
Скорость вентилятора
0 - Автоматическая скорость
1 - Первая скорость
2 - Вторая скорость
3 - Третья скорость
4 - Четвертая скорость
5 - Пятая скорость

Параметр выводится в следующем виде:
Тип канала - Диапазон
Горизонтальные жалюзи - параметр отвечающий за положение горизонтальных жалюзи (Вверх-Вниз)
0 - Остановлены
1 - Качание

Параметр выводится в следующем виде:
Тип сервиса - Радиокнопки
Вертикальные жалюзи - параметр отвечающий за положение вертикальных жалюзи (Влево-Вправо)
0 - Остановлены
1 - Качание

Параметр выводится в следующем виде:
Тип сервиса - Радиокнопки
Вертикальные и горизонтальные жалюзи 
параметр отвечающий за качание вертикальных и горизонтальных жалюзи

0 - Остановлено
1 - Качание всех
2 - Качание горизонтальных
3 - Качание вертикальных

Параметры выводятся в следующем виде:
Тип сервиса - Кондиционер
Характеристика - Управление потоком воздуха
Коррекция температуры
Параметр выводится в следующем виде:
Тип канала - Кондиционер
Экспертные настройки - Hysteresis




Шлюз MD-3-MB-B

PRO

8.16 Список функций MD-3-MB-B

Скопировано
Функции кондиционера
Состояние
1 - Включен
0 - Выключен

Параметр выводится в следующем виде:
Состояния - Состояние кондиционера
Режим
1 - Авто
2 - Нагрев
3 - Охлаждение
4 - Осушение
5 - Вентиляция

Параметр выводится в следующем виде:
Тип канала - Диапазон
Температура воздуха в помещении
Целевая температура - параметр в который мы будем передавать желаемую температуру
Минимум - "1"
Максимум - "40"

Параметры выводятся в следующем виде:
Тип сервиса - Кондиционер
Характеристика - Целевая температура
Скорость вентилятора
0 - Автоматическая скорость
1 - Первая скорость
2 - Вторая скорость
3 - Третья скорость

Параметр выводится в следующем виде:
Тип канала - Диапазон
Горизонтальные жалюзи - параметр отвечающий за положение горизонтальных жалюзи (Вверх-Вниз)
0- Остановлено
1 - Качание

Параметр выводится в следующем виде:
Тип сервиса - Радиокнопки
Вертикальные и горизонтальные жалюзи
параметр отвечающий за качание вертикальных и горизонтальных жалюзи

0 - Остановлено
1 - Качание всех
2 - Качание горизонтальных
3 - Качание вертикальных

Параметры выводятся в следующем виде:
Тип сервиса - Кондиционер
Характеристика - Управление потоком воздуха
Режим Эко
1 - Включен
0 - Выключен

Параметр выводится в следующем виде:
Тип канала - Переключатель
Коррекция температуры
Параметр выводится в следующем виде:
Тип канала - Кондиционер
Экспертные настройки - Hysteresis




Шлюз ME-1-MB-B

PRO

8.17 Список функций ME-1-MB-B

Скопировано
Функции кондиционера
Состояние
1 - Включен
0 - Выключен

Параметр выводится в следующем виде:
Состояния - Состояние кондиционера
Режим
1 - Авто
2 - Нагрев
3 - Охлаждение
4 - Осушение
5 - Вентиляция

Параметр выводится в следующем виде:
Тип канала - Диапазон
Температура воздуха в помещении
Целевая температура - параметр в который мы будем передавать желаемую температуру
Минимум - "1"
Максимум - "40"

Параметры выводятся в следующем виде:
Тип сервиса - Кондиционер
Характеристика - Целевая температура
Скорость вентилятора
0 - Автоматическая скорость
1 - Первая скорость
2 - Вторая скорость
3 - Третья скорость
4 - Четвертая скорость

Параметр выводится в следующем виде:
Тип канала - Диапазон
Горизонтальные жалюзи - параметр отвечающий за положение горизонтальных жалюзи (Вверх-Вниз)
0 - Остановлены
1 - Качание
2 - Самое низкое положение
3 - Низкое положение
4 - Среднее положение
5 - Высокое положение
6 - Самое высокое положение

Параметр выводится в следующем виде:
Тип сервиса - Радиокнопки
Вертикальные жалюзи -
параметр отвечающий за положение вертикальных жалюзи (Вправо-Влево)

0 - Остановлены
1 - Качание
2 - Левое положение
3 - Второе положение
4 - Третье положение
5 - Четвертое положение
6 - Правое положение

Параметр выводится в следующем виде:
Тип сервиса - Радиокнопки
>Вертикальные и горизонтальные жалюзи 
- параметр отвечающий за качание вертикальных и горизонтальных жалюзи

0 - Остановлено
1 - Качание всех
2 - Качание горизонтальных
3 - Качание вертикальных

Параметры выводятся в следующем виде:
Тип сервиса - Кондиционер
Характеристика - Управление потоком воздуха
Режим Тихий
1 - Включен
0 - Выключен

Параметр выводится в следующем виде:
Тип канала - Переключатель
Коррекция температуры
Параметр выводится в следующем виде:
Тип канала - Кондиционер
Экспертные настройки - Hysteresis




Шлюз MH-2-MB-B

PRO

8.18 Список функций MH-2-MB-B

Скопировано
Функции кондиционера
Состояние
1 - Включен
0 - Выключен

Параметр выводится в следующем виде:
Состояния - Состояние кондиционера
Режим
1 - Авто
2 - Нагрев
3 - Охлаждение
4 - Осушение
5 - Вентиляция

Параметр выводится в следующем виде:
Тип канала - Диапазон
Температура воздуха в помещении
Целевая температура - параметр в который мы будем передавать желаемую температуру
Минимум - "1"
Максимум - "40"

Параметры выводятся в следующем виде:
Тип сервиса - Кондиционер
Характеристика - Целевая температура
Скорость вентилятора
0 - Автоматическая скорость
1 - Первая скорость
2 - Вторая скорость
3 - Третья скорость
4 - Четвертая скорость

Параметр выводится в следующем виде:
Тип канала - Диапазон
Горизонтальные жалюзи - параметр отвечающий за положение горизонтальных жалюзи (Вверх-Вниз)
0 - Остановлены
1 - Качание
2 - Самое низкое положение
3 - Низкое положение
4 - Среднее положение
5 - Высокое положение
6 - Самое высокое положение

Параметр выводится в следующем виде:
Тип сервиса - Радиокнопки
Вертикальные жалюзи - параметр отвечающий за положение вертикальных жалюзи (Влево-Вправо)
0 - Остановлены
1 - Качание
2 - Самое левое положение
3 - Левое положение
4 - Среднее положение
5 - Правое положение
6 - Самое правое положение

Параметр выводится в следующем виде:
Тип сервиса - Радиокнопки
Вертикальные и горизонтальные жалюзи 
параметр отвечающий за качание вертикальных и горизонтальных жалюзи

0 - Остановлено
1 - Качание всех
2 - Качание горизонтальных
3 - Качание вертикальных

Параметры выводятся в следующем виде:
Тип сервиса - Кондиционер
Характеристика - Управление потоком воздуха




Шлюз TCL-1-MB-B
Логотип TCL

PRO

8.19 Список функций TCL-1-MB-B

Скопировано
Функции кондиционера
Состояние
1 - Включен
0 - Выключен

Параметр выводится в следующем виде:
Состояния - Состояние кондиционера
Режим
1 - Авто
2 - Нагрев
3 - Охлаждение
4 - Осушение
5 - Вентиляция

Параметр выводится в следующем виде:
Тип канала - Диапазон
Температура воздуха в помещении
Температура воздуха на улице
Целевая температура - параметр в который мы будем передавать желаемую температуру
Минимум - "1"
Максимум - "40"

Параметры выводятся в следующем виде:
Тип сервиса - Кондиционер
Характеристика - Целевая температура
Скорость вентилятора
0 - Автоматическая скорость
1 - Первая скорость
2 - Вторая скорость
3 - Третья скорость
4 - Четвертая скорость
5 - Пятая скорость

Параметр выводится в следующем виде:
Тип канала - Диапазон
Горизонтальные жалюзи - параметр отвечающий за положение горизонтальных жалюзи (Вверх-Вниз)
0 - Остановлены
1 - Качание
2 - Самое низкое положение
3 - Низкое положение
4 - Среднее положение
5 - Высокое положение
6 - Самое высокое положение

Параметр выводится в следующем виде:
Тип сервиса - Радиокнопки
Вертикальные жалюзи -
параметр отвечающий за положение вертикальных жалюзи (Вправо-Влево)

0 - Остановлены
1 - Качание
2 - Самое левое положение
3 - Левое положение
4 - Среднее положение
5 - Правое положение
6 - Самое правое положение
7 - Мягкий поток

Параметр выводится в следующем виде:
Тип сервиса - Радиокнопки
Вертикальные и горизонтальные жалюзи 
параметр отвечающий за качание вертикальных и горизонтальных жалюзи

0 - Остановлено
1 - Качание всех
2 - Качание горизонтальных
3 - Качание вертикальных

Параметры выводятся в следующем виде:
Тип сервиса - Кондиционер
Характеристика - Управление потоком воздуха
Режим Тихий
1 - Включен
0 - Выключен

Параметр выводится в следующем виде:
Тип канала - переключатель
Режим Эко
1 - Включен
0 - Выключен

Параметр выводится в следующем виде:
Тип канала - переключатель
Режим Турбо
1 - Включен
0 - Выключен

Параметр выводится в следующем виде:
Тип канала - переключатель
Режим сна
1 - Включен
0 - Выключен

Параметр выводится в следующем виде:
Тип канала - переключатель
Ионизация
1 - Включена
0 - Выключена

Параметр выводится в следующем виде:
Тип канала - переключатель
Самоочистка
1 - Включена
0 - Выключена

Параметр выводится в следующем виде:
Тип канала - переключатель
Защита от плесени
1 - Включена
0 - Выключена

Параметр выводится в следующем виде:
Тип канала - переключатель
Подсветка дисплея кондиционера
1 - Включена
0 - Выключена

Параметр выводится в следующем виде:
Тип канала - переключатель
Звуковая индикация
1 - Включена
0 - Выключена

Параметр выводится в следующем виде:
Тип канала - переключатель
Дежурный обогрев
1 - Включен
0 - Выключен

Параметр выводится в следующем виде:
Тип канала - переключатель
Коррекция температуры
Параметр выводится в следующем виде:
Тип канала - Кондиционер
Экспертные настройки - Hysteresis
Кондиционер подключен
1 - Включен
0 - Выключен

Параметр выводится в следующем виде:
Тип канала - Статус
Наличие ошибок
1 - Включен
0 - Выключен

Параметр выводится в следующем виде:
Тип канала - Статус
Вывод ошибок




Шлюз TCL-3-MB-B
Логотип TCL

PRO

8.20 Список функций TCL-3-MB-B

Скопировано
Функции кондиционера
Состояние
1 - Включен
0 - Выключен

Параметр выводится в следующем виде:
Тип канала - Термостат
Режим
1 - Авто
2 - Нагрев
3 - Охлаждение
4 - Осушение
5 - Вентиляция

Параметр выводится в следующем виде:
Тип канала - Диапазон
Температура воздуха в помещении
Целевая температура - параметр в который мы будем передавать желаемую температуру
Минимум - "1"
Максимум - "40"

Параметры выводятся в следующем виде:
Тип сервиса - Кондиционер
Характеристика - Целевая температура
Скорость вентилятора
0 - Автоматическая скорость
1 - Первая скорость
2 - Вторая скорость
3 - Третья скорость
4 - Четвертая скорость
5 - Пятая скорость

Параметр выводится в следующем виде:
Тип канала - Диапазон
Горизонтальные жалюзи - параметр отвечающий за положение горизонтальных жалюзи (Вверх-Вниз)
0 - Остановлены
1 - Качание

Параметр выводится в следующем виде:
Тип сервиса - Радиокнопки
Вертикальные жалюзи - параметр отвечающий заположение вертикальных жалюзи (Влево-Вправо)
0 - Остановлены
1 - Качание

Параметр выводится в следующем виде:
Тип сервиса - Радиокнопки
Вертикальные и горизонтальные жалюзи 
параметр отвечающий за качание вертикальных и горизонтальных жалюзи

0 - Остановлено
1 - Качание всех
2 - Качание горизонтальных
3 - Качание вертикальных

Параметры выводятся в следующем виде:
Тип сервиса - Кондиционер
Характеристика - Управление потоком воздуха
Подсветка дисплея кондиционера
1 - Включить
0 - Выключить

Параметр выводится в следующем виде:
Тип канала - Переключатель
Режим Тихий
1 - Включить
0 - Выключить

Параметр выводится в следующем виде:
Тип канала - Переключатель
Режим Эко
1 - Включить
0 - Выключить

Параметр выводится в следующем виде:
Тип канала - Переключатель
Режим Турбо
1 - Включить
0 - Выключить

Параметр выводится в следующем виде:
Тип канала - Переключатель
Режим сна
1 - Включить
0 - Выключить

Параметр выводится в следующем виде:
Тип канала - Переключатель
Коррекция температуры
Параметр выводится в следующем виде:
Тип канала - Кондиционер
Экспертные настройки - Hysteresis




Шлюз TCL-6-MB-B
Логотип TCL

PRO

8.21 Список функций TCL-6-MB-B

Скопировано
Функции кондиционера
Состояние
1 - Включен
0 - Выключен

Параметр выводится в следующем виде:
Тип канала - термостат
Режим
1 - Авто
2 - Нагрев
3 - Охлаждение
4 - Осушение
5 - Вентиляция

Параметр выводится в следующем виде:
Тип канала - Диапазон
Температура воздуха в помещении
Целевая температура - параметр в который мы будем передавать желаемую температуру
Минимум - "1"
Максимум - "40"

Параметры выводятся в следующем виде:
Тип сервиса - Кондиционер
Характеристика - Целевая температура
Скорость вентилятора
0 - Автоматическая скорость
1 - Первая скорость
2 - Вторая скорость
3 - Третья скорость

Параметр выводится в следующем виде:
Тип канала - Диапазон
Горизонтальные жалюзи - параметр отвечающийза положение горизонтальных жалюзи (Вверх-Вниз)
0 - Остановлены
1 - Качание

Параметр выводится в следующем виде:
Тип сервиса - Радиокнопки
Вертикальные жалюзи - параметр отвечающий за положение вертикальных жалюзи (Влево-Вправо)
0 - Остановлены
1 - Качание

Параметр выводится в следующем виде:
Тип сервиса - Радиокнопки
Вертикальные и горизонтальные жалюзи 
параметр отвечающий за качание вертикальных и горизонтальных жалюзи

0 - Остановлено
1 - Качание всех
2 - Качание горизонтальных
3 - Качание вертикальных

Параметры выводятся в следующем виде:
Тип сервиса - Кондиционер
Характеристика - Управление потоком воздуха
Режим Эко
1 - Включен
0 - Выключен

Параметр выводится в следующем виде:
Тип канала - Переключатель
Режим Турбо
1 - Включен
0 - Выключен

Параметр выводится в следующем виде:
Тип канала - Переключатель
Режим разморозки
1 - Включен
0 - Выключен

Параметр выводится в следующем виде:
Тип канала - Переключатель