1. Примеры из практики
СкопированоСтраницы с примерами в стадии создания
2. Технические характеристики
Скопировано| Подключеине | Zigbee 3.0 |
| Размер шлюза | Размер 46x28x12 мм (ДШВ) |
| Питание | 12В |
| Потребление | Макс. 1 Вт |
| Режим работы | Непрерывный |
| Температура эксплуатации | От 0 до +40 °С |
| Степень защиты | IP30 |
| Масса (с коробкой) | 105 г |
| Комплект | Коробка, устройство, кабель |
2.1 Версии устройств
Скопировано2.2 Изображение устройства
Скопировано2.3 Комплектация
Скопировано
2.4 Размеры устройства
Скопировано
2.5 Назначение портов и кнопок
Скопировано
2.6 Индикация
Скопировано2.6.1 Добавление шлюза в хаб
Скопировано
Полная версия видео по добавлению шлюза в хаб.
Ниже можно ознакомиться с пошаговым добавлением
Шаг 1. Разрешить добавление на координаторе
Шаг 2. Удерживаем кнопку 7 секунд
Шаг 3. Отпускаем кнопку
Шаг 4. Координатор увидел шлюз и начал опрос
2.6.2 Нет связи с кондиционером
Скопировано2.6.3 Нет связи с координатором Zigbee (мы в сети но координатор не отвечает)
СкопированоИндикатор мигает красным - зеленым светом
2.6.4 Нет связи с координатором Zigbee (мы покинули сеть или нас выкинули оттуда)
СкопированоИндикатор начинает гореть красным светом
2.6.5 Всё в порядке (есть Zigbee и связь с кондиционером)
СкопированоИндикатор не горит
3. Внешний вид
Скопировано
4. Краткая инструкция
Скопировано4.1 Устранение неполадок
Скопировано5. Карта кластеров
Скопировано6. Полезные файлы
Скопировано7. Гарантия
Скопировано
Гарантийный срок эксплуатации – 2 года со дня продажи через розничную торговую сеть, розничных представителей или интеграторов.
Гарантийный срок шлюза для кондиционера, а также срок его службы исчисляются со дня передачи товара потребителю. Если день передачи
установить невозможно, эти сроки исчисляются со дня изготовления шлюза для кондиционера. Для установления вышеуказанных сроков может быть использован технический паспорт с отметками дат изготовления и продажи.
Гарантия не распространяется:
- на шлюзы для кондиционеров и их части со следами механических
повреждений, следами жидкостей, гари, вскрытия;
- на шлюзы для кондиционеров вне полной комплектации;
- на шлюзы для кондиционеров, неисправность которых вызвана:
а) транспортными повреждениями, небрежным отношением, плохим уходом;
б) неправильным монтажом, ремонтом или установкой неквалифицированными специалистами;
в) независящими от производителя причинами (неправильное напряжение в шине, пожар, потоп и другие форсмажорные обстоятельства).
Гарантийная замена и ремонт производится по адресу Продавца.
8. Поддерживаемые модели кондиционеров
Скопировано8.1 Бренд Mitsubishi Electric
Скопировано2025
8.1.1 Модели 2025 года
Скопировано8.1.2 Модели 2024 года
Скопировано2024
8.1.3 Модели 2023 года
Скопировано2023
8.1.4 Модели 2022 года
Скопировано2022
8.1.5 Модели 2021 года
Скопировано2021
8.1.6 Модели 2020 года
Скопировано2020
8.1.7 Модели 2019 года
Скопировано2019
8.1.8 Модели 2018 года
Скопировано2018
8.1.9 Модели 2017 года
Скопировано2017
8.1.10 Модели 2016 года
Скопировано2016
8.1.11 Модели 2015 года
Скопировано2015
9. Функции кондиционера
Скопировано10. Общая логическая схема работы шлюза
Скопировано
10.1 Логическая схема WirenBoard + SprutHub
Скопировано
10.2 Логическая схема WirenBoard + Zigbee2MQTT
Скопировано
11. Схемы подключения
Скопировано11.1 Схема подключения к WirenBoard
Скопировано
12. Подключение
Скопировано12.1 Подключение к WirenBoard
Скопировано12.1.1 Параметры контроллера WirenBoard
Все дальнейшие настройки выполняются на контроллере WirenBoard 8 со следующими параметрами:
- Ревизия: 7.3.3E/11 675
- Версия ПО: wb-2507
- Ветка: Релиз
- ZigBee2MQTT : 2.5.1
12.1.2 Загрузка шаблона в контроллер WirenBoard для Zigbee2MQTT
- Скачайте приложение для подключения по SFTP к контроллеру
- Для пользователей macOS: Скачайте приложение: ForkLift
- Для пользователей Windows: Скачайте приложение: FileZilla
- Узнайте IP адрес контроллера где установлен Zigbee2MQTT в вашей локальной сети
- Подключитесь к контроллеру по SFTP
На момент написания статьи, шаблон не включен в стандартный список поддерживаемых устройств. Поэтому
добавляем собственный шаблон:
Заходим на веб-сервис GitHub где хранятся шаблоны ONOKOM и переходим в раздел «ZigBee2MQTT»
Выбираем на каком языке мы хотим чтобы отображался шаблон "RU" или "EN"
Выбираем шаблон «onokom-me-1-zb-s.mjs»
Затем нажимаем на кнопку «Download» правом верхнем углу окна
Открываем SFTP-менеджер и вводим данные для соединения к контроллеру:
1. Хост: IP-адресс устройства
2. Имя пользователя: root
3. Пароль: wirenboard (по умолчанию)
4. Порт: 22
5. Нажимаем кнопку «Connect»
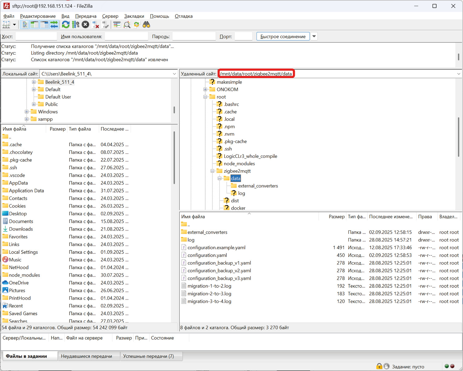
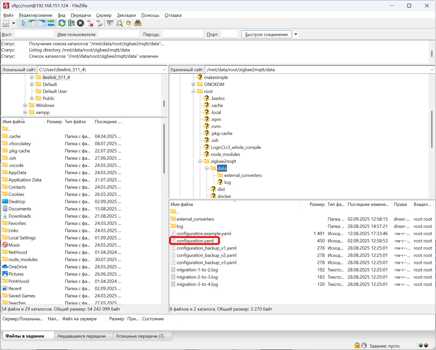
Переходим в соответствующую директорию: /mnt/data/root/zigbee2mqtt/data/
Открываем файл configuration.yaml для редактирования удобным
редактором
В файле требуется добавить следующую конструкцию:
external_converters:
- external_converters/onokom-me-1-zb-s.mjs и сохранить файл Обязательно код должен выглядеть как на
картинке.
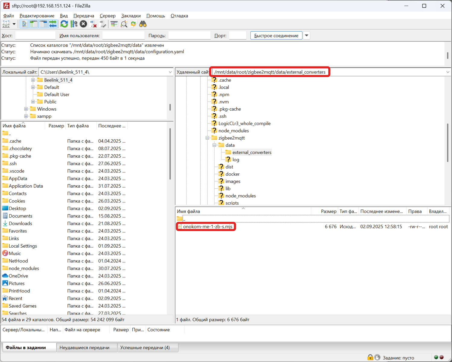
Теперь требуется загрузить ранее скаченный файл
/zigbee2mqtt/data/external_converters/onokom-me-1-zb-s.mjs , после
этого требуется перезагрузить сервер ZigBee2MQTT
После перезагрузки сервера переходим к подключению шлюза к контроллеру.
12.1.3 Подключение шлюза к Wiren Board через Zigbee2MQTT
Заходим в веб-интерфейс Wiren Board
Для входа вводим IP-адрес контроллера в локальной сети
В случае, если права доступа не установлены на «Администратор», нужно их поменять в соответствующем разделе интерфейса
В разделе «Устройства» находим устройство «Zigbee2mqtt конвертер»
Включаем переключатель Разрешить сопряжение в положение включено
На шлюзе зажать кнопку "Привязка" и держать ее 7 секунд
После завершения поиска устройство будет добавлено в интерфейс Wiren Board и мы сможем наблюдать изменение состояния
12.1.4 Установка конвертера для управления шлюзами ONOKOM из интерфейса WirenBoard
Скопировано
Для установки потребуется подключится к контроллеру по SSH.
Для пользователей Windows можно воспользоваться Командной стройкой или
PowerShell.
Для пользователей Linux и Mac OS можно воспользоваться встроенной утилитой
"Терминал".
Открываем программу и вводим следующую команду ssh имя_пользователя@ip_адрес_контроллера и нажимает Enter
Нас попросит ввести пароль, при вводе пароля не будет видно, что вы что-то вводите, по этому вводите и
нажимаете Enter.
Если пароль был верно ввден, то вы увидите приглашение на управление вашем контроллером.
Для нашего конвертера подготовлен скрипт установщика, который сделает все за Вас и запустит конвертер.
Вводим следующую команду в терминал wget -qO - https://ONOKOM.ru/software/converters/install | bash и
нажимает Enter.
После этого начнется установка
После удачной установки вы увидите, что ONOKOM converters установлен и запущен
Переходим в браузер и вводим адрес нашего контроллера в сети, открывается интерфейс Wirenboard
Переходим в раздел "Устройства" и в интерфейсе находим устройство
"ME-1-ZB-S"
Теперь мы можем управлять шлюзом из интерфейса Wirenboard
12.2 Список функций управления кондиционером Mitsubishi Electric через WirenBoard
Скопировано12.2.1 Раздел “Основные режимы и функции”
Скопировано
Раздел «Основные режимы и функции»
- Состояние
- Состояние и режим
- Скорость вентилятора
- Скорость вентилятора расширенная
12.2.2 Раздел “Контроль температуры”
Скопировано
Раздел «Контроль температуры»
- Температура воздуха в помещении
- Целевая температура
12.2.3 Раздел “Дополнительные режимы и функции”
Скопировано
Раздел “Дополнительные режимы и функции”
- Режим тихий
12.2.4 Раздел “Жалюзи”
Скопировано
Раздел «Жалюзи»
- Вертикальные жалюзи - параметр, отвечающий за положение вертикальных жалюзи
(Вправо-Влево). Может иметь следующие положения:
0 – Остановлено
1 - Качание (право-лево)
2 - Самое левое положение
3 - Левое положение
4 - Среднее положение
5 - Правое положение
6 - Самое правое положение
- Горизонтальные жалюзи - параметр, отвечающий за положение горизонтальных жалюзи
(Вверх-Вниз). Может иметь следующие положения:
0 - Остановлены
1 - Качание (вверх-вниз)
2 - Самое низкое положение
3 - Низкое положение
4 - Среднее положение
5 - Высокое положение
6 - Самое высокое положение
- Качание - параметр, отвечающий за качание вертикальных и горизонтальных жалюзи. Может
иметь следующие положения:
0 – Остановлено
1 - Качание горизонтальное и вертикальное
2 - Качание горизонтальных жалюзи
3 – Качание вертикальных жалюзи
12.2.5 Отображение устройства в веб-интерфейсе контролера”
Скопировано
Для просмотра параметров устройства нажимаем на кнопку «Устройства»
Виджет устройства имеет следующий вид
12.3 Подключение к SprutHub
СкопированоДля подключения шлюза ONOKOM ME-1-ZB-S в SprutHub необходимо сначала обновить версию ПО SprutHub
Заходим в раздел «Настройки» → «Информация» проверяем версию SprutHub
Минимальная версия обновления должна быть 1.12.6 (14893).
В случае наличия более низкой версии нажимаем на кнопку «Обновить»
Переходим в раздел «Контроллеры». Если Zigbee-контроллер не был создан - его требуется создать. Для этого нужно нажать на кнопку добавления в правом верхнем углу экрана
Для добавления устройства требуется активировать контроллер, после чего, нажав на троеточие, выбрать пункт «Поиск устройств»
На шлюзе зажать кнопку "Привязка" и держать ее 7 секунд
Устройство будет добавлено
Для управления устройством перейдём в соответствующий раздел и выберем его
Виджет устройства имеет следующий вид
12.3.1 Настройка подключения «Яндекс Умный дом»
Скопировано
Для подключения к системе «Яндекс Умный дом» перейдём в раздел «Мосты» и, если он отсутствует, добавим мост для Yandex с помощью соответствующей кнопки в правом верхнем углу экрана
В приложении «Умный дом» нажимаем на кнопку «Устройства умного дома»
В списке доступных систем выбираем SprutHub
Нажимаем на кнопку «Привязать к Яндексу»
Заполняем данные для авторизации в SprutHub
После авторизации будет доступен поиск устройств. Для его выполнения нажимаем на кнопку «Обновить список устройств»
Устройство будет добавлено. Для управления кондиционером нажимаем на «Кондиционер»
Настройка завершена
12.3.2 Настройка подключения «Homekit»
СкопированоДля подключения к системе «Homekit» перейдём в раздел «Мосты» и, если он отсутствует, добавим мост для Homekit с помощью соответствующей кнопки в правом верхнем углу экрана
Открываем приложение Homekit
Открываем панель добавления устройсв в правом верхнем углу экрана. Выбираем «Добавить аксессуар»
В интерфейсе SprutHub нажимаем на кнопку настроек Homekit (троеточие рядом с названием моста). В окне настроек будет доступен QR-код
Сканируем QR-код с мобильного устройства
Добавляем нужные нам устройства
Устройства будут размещены на главной странице приложения
Настройка завершена
12.4 Подключение к Zigbee2MQTT
СкопированоДля подключения шлюза ONOKOM ME-1-ZB-S в Zigbee2MQTT требуется версия не ниже 2.5.1
Заходим в раздел «Настройки» шестеренка → «О программе» проверяем версию
Zigbee2MQTT
Минимальная версия обновления должна быть 2.5.1.
В случае наличия более низкой версии требуется «Обновить» ваш сервер ZigBee2MQTT
Для добавления устройства требуется перейти в раздел «Устройства» , после чего, нажать кнопку «Разрешить обнаружение (Все)»
На шлюзе зажать кнопку "Привязка" и держать ее 7 секунд
Устройство будет добавлено
Если у Вас будет отображаться в колонке "Производитель" написано "Не поддерживается" потребуется установить "Внешний преобразователь"
12.4.1 Подключение внешнего преобразователя для ZigBee2MQTT
Скопировано
- Скачайте приложение для подключения по SFTP к контроллеру
- Для пользователей macOS: Скачайте приложение: ForkLift
- Для пользователей Windows: Скачайте приложение: FileZilla
- Узнайте IP адрес контроллера где установлен Zigbee2MQTT в вашей локальной сети
- Подключитесь к контроллеру по SFTP
На момент написания статьи, шаблон не включен в стандартный список поддерживаемых устройств. Поэтому
добавляем собственный шаблон:
Заходим на веб-сервис GitHub где хранятся шаблоны ONOKOM и переходим в раздел «ZigBee2MQTT»
Выбираем на каком языке мы хотим чтобы отображался шаблон "RU" или "EN"
Выбираем шаблон «onokom-me-1-zb-s.mjs»
Затем нажимаем на кнопку «Download» правом верхнем углу окна
Открываем SFTP-менеджер и вводим данные для соединения к контроллеру:
1. Хост: IP-адресс устройства
2. Имя пользователя: root
3. Пароль: wirenboard (по умолчанию)
4. Порт: 22
5. Нажимаем кнопку «Connect»
Переходим в соответствующую директорию: /mnt/data/root/zigbee2mqtt/data/
Открываем файл configuration.yaml для редактирования удобным
редактором
В файле требуется добавить следующую конструкцию:
external_converters:
- external_converters/onokom-me-1-zb-s.mjs и сохранить файл Обязательно код должен выглядить как на
картинке
Теперь требуется загрузить ранее скаченный файл
/zigbee2mqtt/data/external_converters/onokom-me-1-zb-s.mjs , после
этого требуется перезагрузить сервер ZigBee2MQTT
После перезагрузки сервера, вы увидите следующую картинку, что в колонке производитель, исчезла
надпись не поддерживается и производитель указан верно.
На этом настройка и добавление шлюзов ONOKOM ME-1-ZB-S в ZigBee2MQTT окончена
13. Демонстрация работы
СкопированоРаздел находится в стадии заполнения
14. Скриншоты интерфейса кондиционера
Скопировано14.1 Скриншоты Apple
СкопированоОсновной экран управления
Экран выбора режимов. На экране установлен режим нагрев
Экран выбора режимов. На экране установлен режим охлаждение
Экран управления. Режим "Тихий"
14.2 Скриншоты Яндекс Умный дом
СкопированоЭкран с общим отображением устройств, добавленных в умный дом.
Основной экран управления кондиционером. В верхней части экрана показан рисунок кондиционера, изменяющийся в зависимости от заданных режимов. Также мы видим шкалу установки температуры, а также кнопку включения/выключения кондиционера.
Выбор режимов работы кондиционера и управление скоростью вентиляции.
14.3 Скриншоты Zigbee2MQTT
СкопированоЭкран с элементами управления
14.4 Скриншоты Wirenboard
СкопированоЭкран с элементами управления
