1. Примеры из практики
СкопированоСтраницы с примерами в стадии создания
2. Технические характеристики
Скопировано| Интерфейс | RS485 |
| Изоляция интерфейса | Гальванически развязанный |
| Протокол | Modbus RTU + Fast Modbus (быстрый модбас), адрес задается программно, заводские настройки указаны на наклейке |
| Размер шлюза |
60x36x15 мм (ДхШхВ) без клеммы 80x36x15 мм (ДхШхВ) с клеммой |
| Питание (рекомендуемое) | DC 24В |
| Скорость работы | 9600 (по умолчанию), 19200, 38400, 57600, 115200 |
| Количество стоповых бит | 2 |
| Бит четности | Нет (N) |
| Потребление | Макс. 1 Вт |
| Тип соединения шины и питания | Винтовой клемник |
| Рекомендуемое сечение провода с НШВИ |
0.35 – 1 мм2 — одинарные 0.35 – 0.5 мм2 — сдвоенные провода |
| Момент затяжки винтов | 0.2 Н∙м |
| Режим работы | Непрерывный |
| Температура эксплуатации | От 0 до +40 °С |
| Степень защиты | IP30 |
| Масса (с коробкой) | 85 г |
| Комплект | Коробка, устройство, кабель для кондиционера |
2.1 Версии устройств
Скопировано2.2 Изображение устройства
Скопировано2.3 Комплектация
Скопировано
2.4 Размеры устройства
Скопировано
2.5 Назначение портов и кнопок
Скопировано
3. Общая логическая схема работы шлюза
Скопировано
4. Внешний вид
Скопировано
5. Скриншоты интерфейса кондиционера
Скопировано5.1 Скриншоты Яндекс Умный дом
Скопировано
5.2 Скриншоты Apple Home
Скопировано
6. Демонстрация работы
СкопированоРаздел находится в стадии заполнения
7. Функции кондиционера
СкопированоНиже представлен список функций кондиционера выводимых в умный дом:
8. Краткая инструкция
Скопировано8.1 Устраниение неполадок
Скопировано8.2 Смена Modbus адреса шлюза
СкопированоПо умолчанию все шлюзы ONOKOM имеют адрес «1». Существует несколько способов смены адреса шлюза через Wiren Board
8.2.1 Смена адреса через modbus_client
Скопировано
Для изменения Modbus-адреса шлюза необходимо записать новый адрес в holding-регистр 128. Перед этим останавливаем драйвер «wb-mqtt-serial»:
systemctl stop wb-mqtt-serial
Следующей командой меняем Modbus-адрес шлюза на «12»:
modbus_client --debug -mrtu -b9600 -pnone -s2 /dev/ttyRS485-1 -a1 -t0x06 -r128 12
Разберем используемые параметры:
--debug — вывод отправляемых и принимаемых данных;
-mrtu — определяет тип используемого протокола, в нашем случае Modbus RTU. Должен указываться первым в командной строке или вторым если первый аргумент --debug или имя файла порта RS-485;
-b9600 — скорость передачи данных по линии, по умолчанию значение 9600;
-pnone — параметр контроля четности;
-s2 — количество стоповых битов, 1 или 2;
/dev/ttyRS485-1 — адрес serial-порта, к которому подключено опрашиваемое устройство;
-a1 — адрес устройства;
-t0x06 — адрес функции записи holding-регистра;
-r128 — адрес регистра, значение которого мы запрашиваем;
12 — новое значение, которое записываем в регистр
Эта команда означает, что при остановленном драйвере «wb-mqtt-serial» устройству с адресом «1» подключенному к порту «RS485-1» устанавливается адрес «12». Не забываем включить «wb-mqtt-serial»:
systemctl start wb-mqtt-serial
Также нужно изменить адрес на странице Wiren Board:
Переходим на страницу устройства, в строке «Адрес устройства» меняем на «12», сохраняем настройки
8.2.2 Смена адреса по серийному номеру
Скопировано
Если к одному порту подключено несколько устройств, может быть удобна смена адреса по серийному номеру устройства.
С остановленным драйвером «wb-mqtt-serial» через утилиту «wb-modbus-scanner» узнаем, какие устройства подключены к порту «RS485-1» считываем их серийные номера. В примере серийный номер устройства — 229330:
wb-modbus-scanner -d /dev/ttyRS485-1 -b 9600
Далее меняем устройству с серийным номером 229330 Modbus-адрес на «12»:
wb-modbus-scanner -d /dev/ttyRS485-1 -b 9600 -s 229330 -i 12
Не забываем включить драйвер «wb-mqtt-serial»
Разберем используемые параметры:
d /dev/ttyRS485-1 — порт, к которому подключено устройство;
-b 9600 — скорость передачи данных по линии, по умолчанию значение 9600;
-s 229330 — серийный номер устройства;
-i 12 — задание нового адреса устройству
8.3 Смена скорости работы шлюза
СкопированоПо умолчанию все шлюзы ONOKOM работают на скорости 9600. Изменить скорость работы можно двумя способами:
8.3.1 Смена скорости через Wiren Board
Скопировано
Переходим в «Настройки» — «Конфигурационные файлы» — «Настройки драйвера Serial-устройств»
Переходим в данные модуля, в строке «Скорость обмена» выставляем скорость 115200, сохраняем настройки
Теперь нужно убедиться, что настройки применились, для этого переходим во вкладку «Устройства» и проверяем, что связь с устройством потеряна, значения должны окрашиваться в красный
Далее нужно выставить скорость работы 115200 на самой шине. Возвращаемся в «Настройки» — «Конфигурационные файлы» — «Настройки драйвера Serial-устройств». Переходим во вкладку RS485-1, в выпадающем меню «Скорость обмена» выставляем новую скорость. Не забываем сохранить настройки
8.3.2 Смена скорости через Терминал
Скопировано
Также изменить скорость устройства можно через Терминал, перед этим остановив драйвер wb-mqtt-serial:
systemctl stop wb-mqtt-serial
modbus_client --debug -mrtu -b9600 -pnone -s2 /dev/ttyRS485-1 -a12 -t0x06 -r110 1152
Разберем используемые параметры:
--debug — вывод отправляемых и принимаемых данных;
-mrtu — определяем тип используемого протокола, в нашем случае Modbus RTU. Должен указываться первым в командной строке или вторым если первый аргумент --debug или имя файла порта RS-485;
-b9600 — скорость передачи данных по линии, по умолчанию значение 9600;
-pnone — параметр контроля четности;
-s2 — количество стоповых битов, 1 или 2;
/dev/ttyRS485-1 — адрес serial-порта, к которому подключено опрашиваемое устройство;
-a12 — адрес устройства;
-t0x06 — адрес функции записи holding-регистра;
-r110 — адрес регистра, значение которого мы запрашиваем;
1152 — новое значение, которое записываем в регистр
Эта команда означает, что при остановленном драйвере wb-mqtt-serial устройству с адресом 12, подключенному к порту RS485-1, устанавливается скорость 115200.
Также выставляем скорость 115200 на шине RS485-1, как это делали в пункте 8.2.1
9. Карта регистров
Скопировано10. Логические схемы работы по производителям
Скопировано10.1 Логическая схема WirenBoard + SprutHub
Скопировано
10.2 Логическая схема Loxone
Скопировано
11. Схемы подключения
Скопировано11.1 Схема подключения к WirenBoard
Скопировано
11.2 Схема подключения к контроллеру Loxone
Скопировано
12. Подключение
Скопировано12.1 Подключение к WirenBoard
Скопировано12.1.1 Параметры контроллера WirenBoard
Все дальнейшие настройки выполняются на контроллере WirenBoard 8 со следующими параметрами:
- Ревизия: 7.3.3E/11 675
- Версия ПО: wb-2307
- Ветка: Релиз
12.1.2 Загрузка шаблона в контроллер WirenBoard
- Скачайте приложение для подключения по SFTP к контроллеру
- Для пользователей macOS: Скачайте приложение ForkLift
- Для пользователей Windows: Скачайте приложение FileZilla
- Узнайте IP адрес контроллера в вашей локальной сети
- Подключитесь к контроллеру по SFTP
На момент написания статьи, шаблон не включен в стандартный список поддерживаемых устройств. Поэтому добавляем собственный шаблон:
Заходим на веб-сервис GitHub где хранятся шаблоны ONOKOM и переходим в раздел «WirenBoard»
Выбираем шаблон «WB-ONOKOM-AIR-AUX-VRF-MB-B.json»
Затем нажимаем на кнопку «Download» в правом верхнем углу окна
Открываем SFTP-менеджер и вводим данные для соединения к контроллеру:
1. Хост: IP-адресс устройства
2. Имя пользователя: root
3. Пароль: wirenboard (по умолчанию)
4. Порт: 22
5. Нажимаем кнопку «Быстрое соединение»
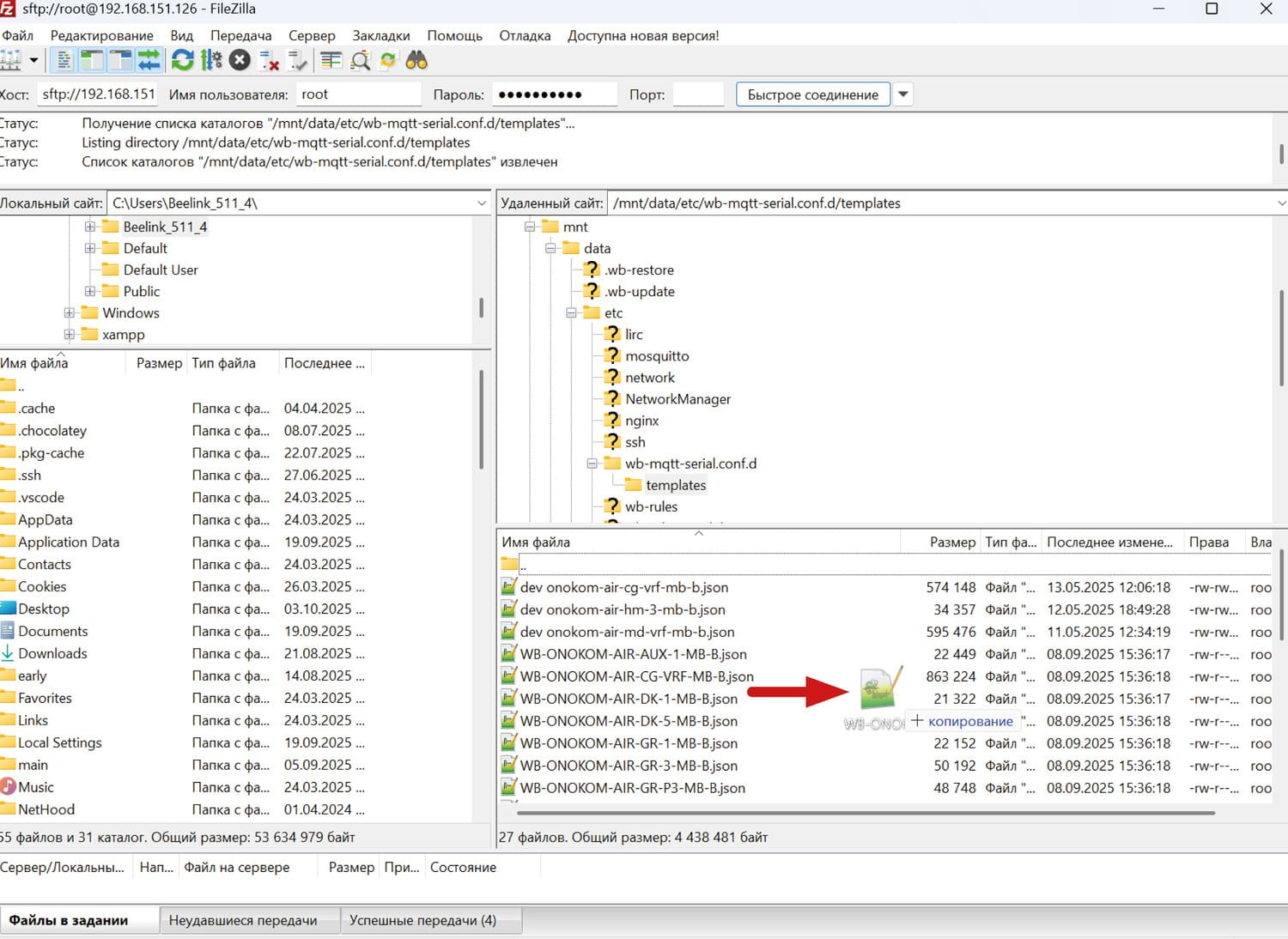
Переходим в соответствующую директорию: /mnt/data/etc/wb-mqtt-serial.conf.d/templates/
Перетаскиваем файл шаблона в директорию
12.1.3 Установка шаблона WirenBoard
Заходим в веб-интерфейс WirenBoard
Для входа вводим IP-адрес контроллера в локальной сети
В случае, если права доступа не установлены на «Администратор», их нужно поменять в соответствующем разделе интерфейса
В разделе «Настройки» нажимаем на кнопку «Конфигурационные файлы»
Выбираем порт контроллера, к которому подключен шлюз ONOKOM. В данном случае это «RS485-2»
Настройки:
- Скорость обмена - 9600
- Контроль четности - N
- Число бит данных - 8
- Стоп-биты - 2
Нажимаем «Найти и добавить устройство Wiren Board»
После завершения поиска устройство будет доступно для добавления
Нажимаем «Добавить в wb-mqtt-serial». После этого устройство будет добавлено в контроллер
12.2 Подключение к SprutHub
СкопированоДля подключения шлюза ONOKOM AUX-VRF-MB-B в SprutHub необходимо сначала обновить версию ПО SprutHub
Заходим в раздел «Настройки» → «Информация» проверяем версию SprutHub
Минимальная версия обновления должна быть 1.12.8 (15234). В случае наличия более низкой версии нажимаем на кнопку «Обновить»
Заходим на веб-сервис GitHub где хранятся шаблоны ONOKOM и переходим в раздел «SprutHub»
Переходим в раздел «MQTT»
Выбираем шаблон SH-MQTT-ONOKOM-AIR-AUX-VRF-MB-B.json
Затем нажимаем на кнопку "Download" в правом верхнем углу окна
Переходим на сайт web.spruthub.ru и на вкладке "Каталог" нажимаем кнопку "Добавить" в правом верхнем углу
В выпадающем списке выбираем MQTT
На момент написания статьи, "Загрузка из файла" работала некорректно, поэтому выбираем "Создать"
Вставляем в поле код из скачанного файла и нажимаем "Сохранить"
После успешного сохранения шаблона изменится название файла
Шаблон также будет доступен на вкладке "Каталог"
Переходим на вкладку "Контроллеры". Если MQTT-контроллер не был создан — его требуется создать.
Для этого нужно нажать на кнопку добавления в правом верхнем углу экрана
Нажимаем на троеточие и выбираем пункт "Поиск устройств"
Устройство добавлено
Для управления устройством перейдём в соответствующий раздел и выберем его
Виджет устройства имеет следующий вид
12.2.1 Настройка подключения «Умный дом»
Скопировано
Для подключения к системе "Умный дом" перейдём в раздел "Мосты" и, если он отсутствует, добавим мост для Yandex с помощью соответствующей кнопки в правом верхнем углу экрана
В приложении «Умный дом» нажимаем на кнопку "Устройства умного дома"
В списке доступных систем выбираем SprutHub
Нажимаем на кнопку "Привязать к Яндексу"
Заполняем данные для авторизации в SprutHub
После авторизации устройства будут добавлены
Для управления кондиционером нажимаем на "Кондиционер"
Настройка завершена
12.2.2 Настройка подключения «HomeKit»
СкопированоДля подключения к системе «HomeKit» перейдём в раздел «Мосты» и, если он отсутствует, добавим мост для HomeKit с помощью соответствующей кнопки в правом верхнем углу экрана
Открываем приложение HomeKit
Открываем панель добавления устройств в правом верхнем углу экрана. Выбираем «Добавить аксессуар»
В интерфейсе SprutHub нажимаем на кнопку настроек HomeKit (троеточие рядом с названием моста). В окне настроек будет доступен QR-код
Сканируем QR-код с мобильного устройства
Добавляем нужные нам устройства
Устройства будут размещены на главной странице приложения
Настройка завершена
13. Список функций
Скопировано13.1 Список функций управления кондиционером AUX через WirenBoard
Скопировано13.1.1 Раздел “Основные режимы и функции”
Скопировано
Раздел «Основные режимы и функции»
- Состояние
- Режим
- Состояние и режим
- Скорость вентилятора
- Скорость вентилятора расширенная
13.1.2 Раздел “Контроль температуры”
Скопировано
Раздел «Контроль температуры»
- Температура воздуха в помещении
- Целевая температура
- Состояние термостата
13.1.3 Раздел “Данные модуля”
Скопировано
Раздел «Данные модуля»
- Версия устройства
- Версия прошивки
- Версия протокола
- Сигнатура устройства
- Серийный номер
- Время работы с момента включения
- Температура МК
- Перезагрузить устройство
13.1.4 Раздел "Настройки"
Скопировано
Раздел «Настройки»
- Режим шлюза
13.1.5 Раздел “Диагностика”
Скопировано
Раздел «Диагностика»
- Кондиционер подключен
13.1.6 Отображение в веб интерфейсе контроллера
Скопировано
14. Полезные файлы
Скопировано15. Гарантия
Скопировано
Гарантийный срок эксплуатации – 2 года со дня продажи через розничную торговую сеть, розничных представителей или интеграторов.
Гарантийный срок шлюза для кондиционера, а также срок его службы исчисляются со дня передачи товара потребителю. Если день передачи
установить невозможно, эти сроки исчисляются со дня изготовления шлюза для кондиционера. Для установления вышеуказанных сроков может быть использован технический паспорт с отметками дат изготовления и продажи.
Гарантия не распространяется:
- на шлюзы для кондиционеров и их части со следами механических
повреждений, следами жидкостей, гари, вскрытия;
- на шлюзы для кондиционеров вне полной комплектации;
- на шлюзы для кондиционеров, неисправность которых вызвана:
а) транспортными повреждениями, небрежным отношением, плохим уходом;
б) неправильным монтажом, ремонтом или установкой неквалифицированными специалистами;
в) независящими от производителя причинами (неправильное напряжение в шине, пожар, потоп и другие форсмажорные обстоятельства).
Гарантийная замена и ремонт производится по адресу Продавца.
16. Поддерживаемые модели кондиционеров
Скопировано16.1 Бренд AUX
Скопировано16.1.1 Кондиционеры 2025 года
Скопировано2025
16.1.2 Кондиционеры 2024 года
Скопировано2024
16.1.3 Кондиционеры 2023 года
Скопировано2023
16.1.4 Кондиционеры 2022 года
Скопировано2022
16.1.5 Кондиционеры 2021 года
Скопировано2021
16.1.6 Кондиционеры 2020 года
Скопировано2020
16.1.7 Кондиционеры 2019 года
Скопировано2019
16.1.8 Кондиционеры 2018 года
Скопировано2018
16.1.9 Кондиционеры 2017 года
Скопировано2017
Скопировано
